ΠŸΠ΅Ρ€Π΅ΠΉΡ‚ΠΈ ΠΊ ΡΠΎΠ΄Π΅Ρ€ΠΆΠ°Π½ΠΈΡŽ

πŸ‘¨β€πŸŽ“ ΠšΡƒΡ€Ρ iiko настройки для RBCNπŸ”—

О ΠΊΡƒΡ€ΡΠ΅πŸ”—

Π”Π°Π½Π½Ρ‹ΠΉ курс содСрТит Π² сСбС Π½Π°ΠΈΠ±ΠΎΠ»Π΅Π΅ ΠΏΠΎΠ»Π½ΡƒΡŽ ΠΈΠ½ΡΡ‚Ρ€ΡƒΠΊΡ†ΠΈΡŽ ΠΏΠΎ настройкС iiko для ΠΊΠΎΡ€Ρ€Π΅ΠΊΡ‚Π½ΠΎΠΉ Ρ€Π°Π±ΠΎΡ‚Ρ‹ всСх ΠΏΡ€ΠΎΠ΄ΡƒΠΊΡ‚ΠΎΠ² RBCN.

ΠœΡ‹ ΠΏΠΎΡΡ‚Π°Ρ€Π°Π»ΠΈΡΡŒ ΡΠΎΠ±Ρ€Π°Ρ‚ΡŒ ΠΎΡ‚Π²Π΅Ρ‚Ρ‹ Π½Π° всС частозадаваСмыС вопросы, Π° Ρ‚Π°ΠΊΠΆΠ΅ Π΄ΠΎΠ±Π°Π²ΠΈΠ»ΠΈ ΠΈΠ½Ρ„ΠΎΡ€ΠΌΠ°Ρ†ΠΈΡŽ ΠΏΠΎ Π½Π΅ΠΎΠ±Ρ…ΠΎΠ΄ΠΈΠΌΡ‹ΠΌ лицСнзиям.

ΠŸΡ€Π΅Π΄Π½Π°Π·Π½Π°Ρ‡Π΅Π½ΠΈΠ΅ ΠΏΡ€ΠΎΠ΄ΡƒΠΊΡ‚Π°πŸ”—

RBCN - Ρ€Π°Π·Ρ€Π°Π±ΠΎΡ‚Ρ‡ΠΈΠΊ Π»ΠΈΠ½Π΅ΠΉΠΊΠΈ white-label IT ΠΏΡ€ΠΎΠ΄ΡƒΠΊΡ‚ΠΎΠ² для ΠΊΠ°Ρ„Π΅, ΠΊΠΎΡ„Π΅Π΅Π½ ΠΈ рСсторанов, ΠΏΡ€Π΅Π΄Π½Π°Π·Π½Π°Ρ‡Π΅Π½Π½Ρ‹Ρ… для Ρ†ΠΈΡ„Ρ€ΠΎΠ²ΠΈΠ·Π°Ρ†ΠΈΠΈ процСсса взаимодСйствия ΠΌΠ΅ΠΆΠ΄Ρƒ Π·Π°Π²Π΅Π΄Π΅Π½ΠΈΠ΅ΠΌ ΠΈ ГостСм.

ВсС ΠΏΡ€ΠΎΠ΄ΡƒΠΊΡ‚Ρ‹ Π²Ρ‹ΠΏΡƒΡΠΊΠ°ΡŽΡ‚ΡΡ для ΠΊΠ°ΠΆΠ΄ΠΎΠ³ΠΎ завСдСния ΠΈΠ½Π΄ΠΈΠ²ΠΈΠ΄ΡƒΠ°Π»ΡŒΠ½ΠΎ с использованиСм Π±Ρ€Π΅Π½Π΄-Π±ΡƒΠΊΠ°, Π»ΠΎΠ³ΠΎΡ‚ΠΈΠΏΠ°, Ρ„ΠΈΡ€ΠΌΠ΅Π½Π½Ρ‹Ρ… Ρ†Π²Π΅Ρ‚ΠΎΠ² завСдСния ⚠️

  1. МобильноС ΠΏΡ€ΠΈΠ»ΠΎΠΆΠ΅Π½ΠΈΠ΅
    1. для ΠΎΡ‚ΠΏΡ€Π°Π²ΠΊΠΈ Π·Π°ΠΊΠ°Π·ΠΎΠ² Π½Π° доставку ΠΈ самовывоз
    2. для Ρ‡Π΅ΠΊΠΈΠ½Π° гостя Π² Π·Π°ΠΊΠ°Π·
    3. ΠΊΠΎΠΌΠ±ΠΎ ΠΈΠ· Π΄Π²ΡƒΡ… ΠΏΡƒΠ½ΠΊΡ‚ΠΎΠ² Π²Ρ‹ΡˆΠ΅
  2. Π‘Π°ΠΉΡ‚
    для ΠΎΡ‚ΠΏΡ€Π°Π²ΠΊΠΈ Π·Π°ΠΊΠ°Π·ΠΎΠ² Π½Π° доставку ΠΈ самовывоз
  3. VK ΠΏΡ€ΠΈΠ»ΠΎΠΆΠ΅Π½ΠΈΠ΅
    для ΠΎΡ‚ΠΏΡ€Π°Π²ΠΊΠΈ Π·Π°ΠΊΠ°Π·ΠΎΠ² Π½Π° доставку ΠΈ самовывоз
  4. TG ΠΏΡ€ΠΈΠ»ΠΎΠΆΠ΅Π½ΠΈΠ΅
    для ΠΎΡ‚ΠΏΡ€Π°Π²ΠΊΠΈ Π·Π°ΠΊΠ°Π·ΠΎΠ² Π½Π° доставку ΠΈ самовывоз
  5. QR мСню
    для ΠΏΡƒΠ±Π»ΠΈΠΊΠ°Ρ†ΠΈΠΈ мСню завСдСния Π² Ρ„ΠΎΡ€ΠΌΠ°Ρ‚Π΅ Π²Π΅Π±-страницы

ВсС ΠΏΡ€ΠΎΠ΄ΡƒΠΊΡ‚Ρ‹ RBCN ΠΌΠΎΠ³ΡƒΡ‚ Π±Ρ‹Ρ‚ΡŒ Π·Π°ΠΏΡƒΡ‰Π΅Π½Ρ‹ ΠΊΠ°ΠΊ для Π·Π°Π²Π΅Π΄Π΅Π½ΠΈΠΉ с 1 Ρ‚ΠΎΡ‡ΠΊΠΎΠΉ, Ρ‚Π°ΠΊ ΠΈ для сСтСй, Π° Ρ‚Π°ΠΊΠΆΠ΅ рСсторанных Ρ…ΠΎΠ»Π΄ΠΈΠ½Π³ΠΎΠ² с нСсколькими Ρ€Π°Π·Π»ΠΈΡ‡Π°ΡŽΡ‰ΠΈΠΌΠΈΡΡ концСпциями βœ…

Π’ случаС Π²ΠΊΠ»ΡŽΡ‡Π΅Π½ΠΈΡ Ρ…ΠΎΠ»Π΄ΠΈΠ½Π³Π° с нСсколькими концСпциями Π²Π½ΡƒΡ‚Ρ€ΠΈ прилоТСния Π½Π° запускС Π½ΡƒΠΆΠ½ΠΎ Π±ΡƒΠ΄Π΅Ρ‚ Π²Ρ‹Π±Ρ€Π°Ρ‚ΡŒ ΠΊΠΎΠ½Ρ†Π΅ΠΏΡ†ΠΈΡŽ β€” тСхничСски послС ΡΠΎΠ²Π΅Ρ€ΡˆΠ΅Π½ΠΈΡ Π²Ρ‹Π±ΠΎΡ€Π° ΠΏΠΎΠ»ΡŒΠ·ΠΎΠ²Π°Ρ‚Π΅Π»Π΅ΠΌ ΠΏΡ€ΠΈΠ»ΠΎΠΆΠ΅Π½ΠΈΠ΅ сконфигурируСтся ΠΏΠΎΠ΄ ΠΊΠΎΠ½ΠΊΡ€Π΅Ρ‚Π½ΠΎΠ΅ Π·Π°Π²Π΅Π΄Π΅Π½ΠΈΠ΅ Ρ…ΠΎΠ»Π΄ΠΈΠ½Π³Π°.

Помимо ΡƒΠΊΠ°Π·Π°Π½Π½ΠΎΠ³ΠΎ всС ΠΏΡ€ΠΎΠ΄ΡƒΠΊΡ‚Ρ‹ RBCN ΠΈΠΌΠ΅ΡŽΡ‚ Π΄ΠΎΠΏΠΎΠ»Π½ΠΈΡ‚Π΅Π»ΡŒΠ½Ρ‹Π΅ Ρ„ΡƒΠ½ΠΊΡ†ΠΈΠΈ размСщСния новостСй завСдСния, размСщСния ΠΈΠ½Ρ„ΠΎΡ€ΠΌΠ°Ρ†ΠΈΠΈ ΠΎΠ± акциях завСдСния, Ρ„ΠΎΡ€ΠΌΡƒ ΠΎΠ±Ρ€Π°Ρ‚Π½ΠΎΠΉ связи, push-увСдомлСния (Π² мобильном ΠΏΡ€ΠΈΠ»ΠΎΠΆΠ΅Π½ΠΈΠΈ)

ВсС ΠΏΡ€ΠΎΠ΄ΡƒΠΊΡ‚Ρ‹ ΡΠ²Π»ΡΡŽΡ‚ΡΡ ΡˆΠ°Π±Π»ΠΎΠ½Π½Ρ‹ΠΌΠΈ, Π½ΠΎ ΠΈΠΌΠ΅ΡŽΡ‚ возмоТности кастомизации ΠΏΠΎΠ΄ ΠΊΠΎΠ½ΠΊΡ€Π΅Ρ‚Π½Ρ‹Ρ… запрос завСдСния Π² Ρ€Π°ΠΌΠΊΠ°Ρ… шаблона πŸ—’οΈ

ΠœΠΈΠ½ΠΈΠΌΠ°Π»ΡŒΠ½Ρ‹Π΅ тСхничСскиС трСбования ΠΊ ΠΎΠ±ΠΎΡ€ΡƒΠ΄ΠΎΠ²Π°Π½ΠΈΡŽ ΠΈ ΠŸΠžπŸ”—

ΠŸΡ€ΠΎΠ΄ΡƒΠΊΡ‚Ρ‹ RBCNπŸ”—

МобильноС ΠΏΡ€ΠΈΠ»ΠΎΠΆΠ΅Π½ΠΈΠ΅πŸ”—

ΠŸΡ€ΠΈΠ»ΠΎΠΆΠ΅Π½ΠΈΠ΅ доступно для смартфонов ΠΏΠΎΠ΄ ΡƒΠΏΡ€Π°Π²Π»Π΅Π½ΠΈΠ΅ΠΌ iOS ΠΈ Android

Π‘ΠΎΠ²ΠΌΠ΅ΡΡ‚ΠΈΠΌΠΎΡΡ‚ΡŒ:
β€’ iOS 15.0 ΠΈΠ»ΠΈ Π½ΠΎΠ²Π΅Π΅
β€’ Android 7.0 ΠΈΠ»ΠΈ Π½ΠΎΠ²Π΅Π΅

Π‘Π°ΠΉΡ‚πŸ”—

Π‘Π°ΠΉΡ‚ доступСн ΠΈΠ· любого Π±Ρ€Π°ΡƒΠ·Π΅Ρ€Π° (ΠΏΡ€Π΅Π΄ΠΏΠΎΡ‡Ρ‚ΠΈΡ‚Π΅Π»ΡŒΠ½ΠΎ Chrome / Safari) Π½Π° смартфонах, ΠΏΠ»Π°Π½ΡˆΠ΅Ρ‚Π°Ρ… ΠΈ ПК

VK ΠΏΡ€ΠΈΠ»ΠΎΠΆΠ΅Π½ΠΈΠ΅πŸ”—

VK ΠΏΡ€ΠΈΠ»ΠΎΠΆΠ΅Π½ΠΈΠ΅ доступно Π½Π° смартфонах, ΠΏΠ»Π°Π½ΡˆΠ΅Ρ‚Π°Ρ…, ПК

VK ΠΏΡ€ΠΈΠ»ΠΎΠΆΠ΅Π½ΠΈΠ΅ RBCN запускаСтся Π²Π½ΡƒΡ‚Ρ€ΠΈ Π²Π΅Π±-ΠΏΠ»Π°Ρ‚Ρ„ΠΎΡ€ΠΌΡ‹ https://vk.com/ ΠΈΠ»ΠΈ прилоТСния https://vk.com/mobile

TG ΠΏΡ€ΠΈΠ»ΠΎΠΆΠ΅Π½ΠΈΠ΅πŸ”—

TG ΠΏΡ€ΠΈΠ»ΠΎΠΆΠ΅Π½ΠΈΠ΅ доступно Π½Π° смартфонах, ΠΏΠ»Π°Π½ΡˆΠ΅Ρ‚Π°Ρ…, ПК

TG ΠΏΡ€ΠΈΠ»ΠΎΠΆΠ΅Π½ΠΈΠ΅ RBCN запускаСтся Π²Π½ΡƒΡ‚Ρ€ΠΈ Π²Π΅Π±-ΠΏΠ»Π°Ρ‚Ρ„ΠΎΡ€ΠΌΡ‹ https://web.telegram.org/ ΠΈΠ»ΠΈ прилоТСния https://telegram.org/apps

QR ΠΌΠ΅Π½ΡŽπŸ”—

QR мСню доступно ΠΈΠ· любого Π±Ρ€Π°ΡƒΠ·Π΅Ρ€Π° (ΠΏΡ€Π΅Π΄ΠΏΠΎΡ‡Ρ‚ΠΈΡ‚Π΅Π»ΡŒΠ½ΠΎ Chrome / Safari) Π½Π° смартфонах, ΠΏΠ»Π°Π½ΡˆΠ΅Ρ‚Π°Ρ… ΠΈ ПК

Π’Π°ΠΆΠ½ΠΎ ⚠️

Для ΡΡ‚Π°Π±ΠΈΠ»ΡŒΠ½ΠΎΠΉ Ρ€Π°Π±ΠΎΡ‚Ρ‹ всСх ΠΏΡ€ΠΎΠ΄ΡƒΠΊΡ‚ΠΎΠ² RBCN ΠΎΠ±ΡΠ·Π°Ρ‚Π΅Π»ΡŒΠ½ΠΎ Π½Π°Π»ΠΈΡ‡ΠΈΠ΅ устойчивого ΠΈΠ½Ρ‚Π΅Ρ€Π½Π΅Ρ‚-соСдинСния

ВрСбования ΠΊ IIKOπŸ”—

РСкомСндуСмая вСрсия iiko: 8.5 ΠΈΠ»ΠΈ Π²Ρ‹ΡˆΠ΅
Минимальная вСрсия iiko: 8.3

Π Π΅Π³ΠΈΠΎΠ½: любой, Π³Π΄Π΅ Ρƒ RBCN поддСрТиваСтся локализация

Для ΡΡ‚Π°Π±ΠΈΠ»ΡŒΠ½ΠΎΠΉ Ρ€Π°Π±ΠΎΡ‚Ρ‹ всСх ΠΏΡ€ΠΎΠ΄ΡƒΠΊΡ‚ΠΎΠ² RBCN = поступлСния Π·Π°ΠΊΠ°Π·ΠΎΠ² Π² iikoFront (ΠΊΡ€ΠΎΠΌΠ΅ QR мСню) ΠΎΠ±ΡΠ·Π°Ρ‚Π΅Π»ΡŒΠ½ΠΎ Π½Π°Π»ΠΈΡ‡ΠΈΠ΅ устойчивого ΠΈΠ½Ρ‚Π΅Ρ€Π½Π΅Ρ‚-соСдинСния Π½Π° сторонС iiko.biz ΠΈ iikoFront

НСкоторыС Ρ„ΡƒΠ½ΠΊΡ†ΠΈΠΈ доступны Ρ‚ΠΎΠ»ΡŒΠΊΠΎ Π½Π° вСрсиях Π²Ρ‹ΡˆΠ΅, ΠΎ Ρ‡Π΅ΠΌ ΠΌΡ‹ сами сообщим ΠΊΠ»ΠΈΠ΅Π½Ρ‚Ρƒ

Π›ΠΈΡ†Π΅Π½Π·ΠΈΠΈπŸ”—

Набор Π»ΠΈΡ†Π΅Π½Π·ΠΈΠΉ зависит ΠΎΡ‚ ΠΏΠΎΠ΄ΠΊΠ»ΡŽΡ‡Π°Π΅ΠΌΠΎΠ³ΠΎ ΠΏΡ€ΠΎΠ΄ΡƒΠΊΡ‚Π° RBCN, Π° Ρ‚Π°ΠΊΠΆΠ΅ Ρ„ΠΎΡ€ΠΌΠ°Ρ‚Π° ΠΏΠΎΠ΄ΠΊΠ»ΡŽΡ‡Π΅Π½ΠΈΡ ⚠️

МобильноС ΠΏΡ€ΠΈΠ»ΠΎΠΆΠ΅Π½ΠΈΠ΅πŸ”—

ЛицСнзия запуска Rubeacon Brand, которая оплачиваСтся ΠΎΠ΄ΠΈΠ½ Ρ€Π°Π· для старта Ρ€Π°Π±ΠΎΡ‚ ΠΏΠΎ настройкС прилоТСния

Π‘Π»ΠΎΠΊ β€” Π§Π΅ΠΊΠΈΠ½ гостя Π² Π·Π°ΠΊΠ°Π·πŸ”—
  • Rubeacon (базовая лицСнзия Π·Π° 1 Ρ„Ρ€ΠΎΠ½Ρ‚)
    Для Π·Π°Π²Π΅Π΄Π΅Π½ΠΈΠΉ с нСсколькими RMS базовая лицСнзия Π΄ΠΎΠ»ΠΆΠ½Π° Π±Ρ‹Ρ‚ΡŒ Π΄ΠΎΠ±Π°Π²Π»Π΅Π½Π° Π² ΠΊΠ°ΠΆΠ΄Ρ‹ΠΉ RMS
  • Rubeacon +1 (СТСмСсячная ΠΏΠ»Π°Ρ‚Π° Π·Π° ΠΏΠΎΠ΄ΠΊΠ»ΡŽΡ‡Π΅Π½ΠΈΠ΅ 1 Π΄ΠΎΠΏ. кассы)
  • Rubeacon +3 (СТСмСсячная ΠΏΠ»Π°Ρ‚Π° Π·Π° ΠΏΠΎΠ΄ΠΊΠ»ΡŽΡ‡Π΅Π½ΠΈΠ΅ 3 Π΄ΠΎΠΏ. касс)
  • Rubeacon +10 (СТСмСсячная ΠΏΠ»Π°Ρ‚Π° Π·Π° ΠΏΠΎΠ΄ΠΊΠ»ΡŽΡ‡Π΅Π½ΠΈΠ΅ 10 Π΄ΠΎΠΏ. касс)
Π‘Π»ΠΎΠΊ β€” ΠžΡ‚ΠΏΡ€Π°Π²ΠΊΠ° Π·Π°ΠΊΠ°Π·Π°πŸ”—

Π’Π°Ρ€ΠΈΠ°Π½Ρ‚ 1

  • Rubeacon Delivery+Takeaway 1-3 (СТСмСсячная ΠΏΠ»Π°Ρ‚Π° Π·Π° ΠΏΠΎΠ΄ΠΊΠ»ΡŽΡ‡Π΅Π½ΠΈΠ΅ ΠΏΠ΅Ρ€Π²Ρ‹Ρ… Ρ‚Ρ€Π΅Ρ… Ρ‚Π΅Ρ€ΠΌΠΈΠ½Π°Π»ΠΎΠ² доставки)
    => рассчитываСтся ΠΎΡ‚ количСства Ρ‚Π΅Ρ€ΠΌΠΈΠ½Π°Π»ΠΎΠ² доставки, ΠΊΡƒΠ΄Π° ΠΌΠΎΠΆΠ΅Ρ‚ ΠΏΡ€ΠΈΠΉΡ‚ΠΈ Π·Π°ΠΊΠ°Π·
  • Rubeacon Delivery+Takeaway +1 (СТСмСсячная ΠΏΠ»Π°Ρ‚Π° Π·Π° ΠΏΠΎΠ΄ΠΊΠ»ΡŽΡ‡Π΅Π½ΠΈΠ΅ 1 Π΄ΠΎΠΏ. Ρ‚Π΅Ρ€ΠΌΠΈΠ½Π°Π»Π° доставки)
  • Rubeacon Delivery+Takeaway +3 (СТСмСсячная ΠΏΠ»Π°Ρ‚Π° Π·Π° ΠΏΠΎΠ΄ΠΊΠ»ΡŽΡ‡Π΅Π½ΠΈΠ΅ 3 Π΄ΠΎΠΏ. Ρ‚Π΅Ρ€ΠΌΠΈΠ½Π°Π»ΠΎΠ² доставки)

Π’Π°Ρ€ΠΈΠ°Π½Ρ‚ 2

  • iikoVendorKit for Rubeacon β€” лицСнзия ΠΊΠΎΠ½Π½Π΅ΠΊΡ‚ΠΎΡ€, которая Π΄ΠΎΠ»ΠΆΠ½Π° Π±Ρ‹Ρ‚ΡŒ Π΄ΠΎΠ±Π°Π²Π»Π΅Π½Π° Π½Π° ΠΊΠ°ΠΆΠ΄Ρ‹ΠΉ ΠΏΠΎΠ΄ΠΊΠ»ΡŽΡ‡Π°Π΅ΠΌΡ‹ΠΉ RMS

ΠŸΠΎΠ΄Ρ€ΠΎΠ±Π½Π΅Π΅ ΠΎ Π²ΠΎΠ·ΠΌΠΎΠΆΠ½Ρ‹Ρ… сцСнариях ΠΎΠΏΠ»Π°Ρ‚Ρ‹ ℹ️

Расписали Ρ‚ΡƒΡ‚ πŸ’² Π‘Ρ‚ΠΎΠΈΠΌΠΎΡΡ‚ΡŒ Ρ€Π΅ΡˆΠ΅Π½ΠΈΠΉ RBCN

Π‘Π°ΠΉΡ‚ / VK ΠΏΡ€ΠΈΠ»ΠΎΠΆΠ΅Π½ΠΈΠ΅ / TG ΠΏΡ€ΠΈΠ»ΠΎΠΆΠ΅Π½ΠΈΠ΅ / QR ΠΌΠ΅Π½ΡŽπŸ”—
  • iikoVendorKit for Rubeacon β€” лицСнзия ΠΊΠΎΠ½Π½Π΅ΠΊΡ‚ΠΎΡ€, которая Π΄ΠΎΠ»ΠΆΠ½Π° Π±Ρ‹Ρ‚ΡŒ Π΄ΠΎΠ±Π°Π²Π»Π΅Π½Π° Π½Π° ΠΊΠ°ΠΆΠ΄Ρ‹ΠΉ ΠΏΠΎΠ΄ΠΊΠ»ΡŽΡ‡Π°Π΅ΠΌΡ‹ΠΉ RMS

ВсС ΠΏΡ€ΠΎΠ΄ΡƒΠΊΡ‚Ρ‹ RBCN с Ρ„ΡƒΠ½ΠΊΡ†ΠΈΠ΅ΠΉ ΠΎΡ‚ΠΏΡ€Π°Π²ΠΊΠΈ Π·Π°ΠΊΠ°Π·Π° ΠΈΠ»ΠΈ Π²Ρ‹Π³Ρ€ΡƒΠ·ΠΊΠΈ мСню (МобильноС ΠΏΡ€ΠΈΠ»ΠΎΠΆΠ΅Π½ΠΈΠ΅ с Π±Π»ΠΎΠΊΠΎΠΌ ΠžΡ‚ΠΏΡ€Π°Π²ΠΊΠ° Π·Π°ΠΊΠ°Π·Π° / Π‘Π°ΠΉΡ‚ / VK ΠΏΡ€ΠΈΠ»ΠΎΠΆΠ΅Π½ΠΈΠ΅ / TG ΠΏΡ€ΠΈΠ»ΠΎΠΆΠ΅Π½ΠΈΠ΅ / QR мСню) ΠΈΡΠΏΠΎΠ»ΡŒΠ·ΡƒΠ΅Ρ‚ΡΡ CloudApi ⚠️

Если ΠΏΠΎΠ΄ΠΊΠ»ΡŽΡ‡Π°Π΅Ρ‚ΡΡ lifetime ΠΊΠ»ΠΈΠ΅Π½Ρ‚, Π΅ΠΌΡƒ Π½Π΅ΠΎΠ±Ρ…ΠΎΠ΄ΠΈΠΌΠΎ Π΄ΠΎΠΊΡƒΠΏΠΈΡ‚ΡŒ Π»ΠΈΡ†Π΅Π½Π·ΠΈΡŽ iikoCloud Api Π½Π° ΠΊΠ°ΠΆΠ΄Ρ‹ΠΉ RMS, ΠΊΡƒΠ΄Π° Π±ΡƒΠ΄ΡƒΡ‚ ΠΎΡ‚ΠΏΡ€Π°Π²Π»ΡΡ‚ΡŒΡΡ Π·Π°ΠΊΠ°Π·Ρ‹ / ΠΎΡ‚ΠΊΡƒΠ΄Π° Π±ΡƒΠ΄Π΅Ρ‚ Π²Ρ‹Π³Ρ€ΡƒΠΆΠ°Ρ‚ΡŒΡΡ мСню

Помимо ΡƒΠΊΠ°Π·Π°Π½Π½ΠΎΠ³ΠΎ всС ΠΏΡ€ΠΎΠ΄ΡƒΠΊΡ‚Ρ‹ RBCN ΠΈΠΌΠ΅ΡŽΡ‚ Π΄ΠΎΠΏΠΎΠ»Π½ΠΈΡ‚Π΅Π»ΡŒΠ½Ρ‹Π΅ Ρ„ΡƒΠ½ΠΊΡ†ΠΈΠΈ размСщСния новостСй завСдСния, размСщСния ΠΈΠ½Ρ„ΠΎΡ€ΠΌΠ°Ρ†ΠΈΠΈ ΠΎΠ± акциях завСдСния, Ρ„ΠΎΡ€ΠΌΡƒ ΠΎΠ±Ρ€Π°Ρ‚Π½ΠΎΠΉ связи, push-увСдомлСния (Π² мобильном ΠΏΡ€ΠΈΠ»ΠΎΠΆΠ΅Π½ΠΈΠΈ).

ΠœΡ‹ ΡƒΠ²Π΅Ρ€Π΅Π½Ρ‹, Ρ‡Ρ‚ΠΎ Π²Ρ‹ Π»ΡƒΡ‡ΡˆΠ΅ нас Π·Π½Π°Π΅Ρ‚Π΅, ΠΊΠ°ΠΊ Π²Ρ‹ΡΡ‚Π°Π²Π»ΡΡ‚ΡŒ Π»ΠΈΡ†Π΅Π½Π·ΠΈΠΈ Π² Π›Πš ΠΏΠ°Ρ€Ρ‚Π½Π΅Ρ€Π° iiko πŸ“„

Но Π½Π° всякий случай, ΠΌΡ‹ написали ΠΈΠ½ΡΡ‚Ρ€ΡƒΠΊΡ†ΠΈΡŽ, ΠΎΠ½Π° Ρ‚ΡƒΡ‚ ©️ Как Π΄ΠΎΠ±Π°Π²ΠΈΡ‚ΡŒ Π»ΠΈΡ†Π΅Π½Π·ΠΈΠΈ Π² Π›Πš ΠΏΠ°Ρ€Ρ‚Π½Π΅Ρ€Π°

ДиллСрская ΡΡ…Π΅ΠΌΠ°πŸ”—

ΠŸΠΎΠ΄Ρ€ΠΎΠ±Π½ΠΎ Π·Π°Ρ‡Π΅ΠΌ ΠΎΠ½Π° Π½ΡƒΠΆΠ½Π° ΠΈ ΠΊΠ°ΠΊ ΠΏΠΎΠ΄ΠΊΠ»ΡŽΡ‡ΠΈΡ‚ΡŒΡΡ ΠΌΡ‹ расписали Ρ‚ΡƒΡ‚ 🀝 ΠŸΠ°Ρ€Ρ‚Π½Π΅Ρ€ΡΠΊΠΈΠ΅ условия, Π° Π΅Ρ‰Π΅, Π½Π° всякий случай, Π²ΠΎΡ‚ Ρ‚ΡƒΡ‚ ©️ Как Π΄ΠΎΠ±Π°Π²ΠΈΡ‚ΡŒ Π»ΠΈΡ†Π΅Π½Π·ΠΈΠΈ Π² Π›Πš ΠΏΠ°Ρ€Ρ‚Π½Π΅Ρ€Π° β€” ΠΊΠ°ΠΊ Π²Ρ‹ΡΡ‚Π°Π²ΠΈΡ‚ΡŒ наши Π»ΠΈΡ†Π΅Π½Π·ΠΈΠΈ.​

Бсылки Π½Π° ΠΏΡ€ΠΈΠΌΠ΅Ρ€Ρ‹ Ρ€Π°Π±ΠΎΡ‚πŸ”—

ΠŸΠΎΡΠΊΠΎΠ»ΡŒΠΊΡƒ всС ΠΏΡ€ΠΎΠ΄ΡƒΠΊΡ‚Ρ‹ Π·Π°ΠΏΡƒΡΠΊΠ°ΡŽΡ‚ΡΡ ΠΏΠΎ схСмС white-label Π½ΠΈΠΆΠ΅ ΠΏΡ€ΠΈΠ²ΠΎΠ΄ΠΈΠΌ ΠΏΡ€ΠΈΠΌΠ΅Ρ€Ρ‹ Π·Π°ΠΏΡƒΡ‰Π΅Π½Π½Ρ‹Ρ… ΠΏΡ€ΠΎΠ΅ΠΊΡ‚ΠΎΠ²

  1. МобильноС ΠΏΡ€ΠΈΠ»ΠΎΠΆΠ΅Π½ΠΈΠ΅
    1. для ΠΎΡ‚ΠΏΡ€Π°Π²ΠΊΠΈ Π·Π°ΠΊΠ°Π·ΠΎΠ² Π½Π° доставку ΠΈ самовывоз
      1. AppStore: https://itunes.apple.com/app/id1499061074
      2. Google Play: https://play.google.com/store/apps/details?id=com.rubeacon.cezar
      3. RuStore: https://www.rustore.ru/catalog/app/com.rubeacon.cezar
      4. AppGallery: https://appgallery.huawei.com/app/C113632547
    2. для Ρ‡Π΅ΠΊΠΈΠ½Π° гостя Π² Π·Π°ΠΊΠ°Π·
      1. AppStore: https://itunes.apple.com/app/id6473917461
      2. Google Play: https://play.google.com/store/apps/details?id=com.rubeacon.budweisbar
      3. RuStore: https://apps.rustore.ru/app/com.rubeacon.budweisbar
      4. AppGallery: https://appgallery.huawei.com/app/C109807861
    3. ΠΊΠΎΠΌΠ±ΠΎ ΠΈΠ· Π΄Π²ΡƒΡ… ΠΏΡƒΠ½ΠΊΡ‚ΠΎΠ² Π²Ρ‹ΡˆΠ΅ (Ρ‚Π°ΠΊΠΆΠ΅ являСтся ΠΏΡ€ΠΈΠΌΠ΅Ρ€ΠΎΠΌ прилоТСния для Ρ…ΠΎΠ»Π΄ΠΈΠ½Π³Π° с нСсколькими концСпциями)
      1. AppStore: https://itunes.apple.com/app/id1517088057
      2. Google Play: https://play.google.com/store/apps/details?id=com.rubeacon.saporeitaliano
      3. RuStore: https://apps.rustore.ru/app/com.rubeacon.saporeitaliano
  2. Π‘Π°ΠΉΡ‚ для ΠΎΡ‚ΠΏΡ€Π°Π²ΠΊΠΈ Π·Π°ΠΊΠ°Π·ΠΎΠ² Π½Π° доставку ΠΈ самовывоз https://www.golodniytako.ru/#novinki / https://www.cezarkazan.ru/
  3. VK ΠΏΡ€ΠΈΠ»ΠΎΠΆΠ΅Π½ΠΈΠ΅ для ΠΎΡ‚ΠΏΡ€Π°Π²ΠΊΠΈ Π·Π°ΠΊΠ°Π·ΠΎΠ² Π½Π° доставку ΠΈ самовывоз https://vk.com/app51901539_821432376 / https://vk.com/app51478313
  4. TG ΠΏΡ€ΠΈΠ»ΠΎΠΆΠ΅Π½ΠΈΠ΅ Π±ΡƒΠ΄ΡƒΡ‚ Π΄ΠΎΠ±Π°Π²Π»Π΅Π½Ρ‹ ΠΏΠΎΠ·Π΄Π½Π΅Π΅, ΠΊΠΎΠ³Π΄Π° ΠΏΡ€ΠΎΠ΄ΡƒΠΊΡ‚ Π²Ρ‹ΠΉΠ΄Π΅Ρ‚ ΠΈΠ· Π°Π»ΡŒΡ„Π°-тСста Π² ΠΏΡ€ΠΎΠ΄
  5. QR мСню для ΠΏΡƒΠ±Π»ΠΈΠΊΠ°Ρ†ΠΈΠΈ мСню завСдСния Π² Ρ„ΠΎΡ€ΠΌΠ°Ρ‚Π΅ Π²Π΅Π±-страницы https://www.menu.bulvar-nn.ru/

ПошаговоС описаниС установки ΠΏΡ€ΠΎΠ΄ΡƒΠΊΡ‚Π°πŸ”—

Π‘ΠΎ стороны ΠΏΠΎΠ»ΡŒΠ·ΠΎΠ²Π°Ρ‚Π΅Π»ΡπŸ”—

МобильноС ΠΏΡ€ΠΈΠ»ΠΎΠΆΠ΅Π½ΠΈΠ΅

iOS iOS Android - GooglePlay Android - GooglePlay Android - RuStore Android - RuStore Android - AppGallery Android - AppGallery

Π‘Π°ΠΉΡ‚ / QR мСню

Для Ρ€Π°Π±ΠΎΡ‚Ρ‹ Π΄Π°Π½Π½Ρ‹Ρ… ΠΏΡ€ΠΎΠ΄ΡƒΠΊΡ‚ΠΎΠ² Π½ΡƒΠΆΠ΅Π½ любой Π±Ρ€Π°ΡƒΠ·Π΅Ρ€ - Π½ΠΈΠΊΠ°ΠΊΠΈΡ… Π΄ΠΎΠΏΠΎΠ»Π½ΠΈΡ‚Π΅Π»ΡŒΠ½Ρ‹Ρ… установок Π½Π΅ трСбуСтся

VK ΠΏΡ€ΠΈΠ»ΠΎΠΆΠ΅Π½ΠΈΠ΅

Для Ρ€Π°Π±ΠΎΡ‚Ρ‹ Π΄Π°Π½Π½ΠΎΠ³ΠΎ ΠΏΡ€ΠΎΠ΄ΡƒΠΊΡ‚Π° Π½Π° смартфонС Π½ΡƒΠΆΠ½ΠΎ установлСнноС ΠΏΡ€ΠΈΠ»ΠΎΠΆΠ΅Π½ΠΈΠ΅ VK https://vk.com/mobile с Π²Ρ‹ΠΏΠΎΠ»Π½Π΅Π½Π½ΠΎΠΉ Π°Π²Ρ‚ΠΎΡ€ΠΈΠ·Π°Ρ†ΠΈΠ΅ΠΉ Π² собствСнный ΠΏΡ€ΠΎΡ„ΠΈΠ»ΡŒ VK

Для Ρ€Π°Π±ΠΎΡ‚Ρ‹ Π΄Π°Π½Π½ΠΎΠ³ΠΎ ΠΏΡ€ΠΎΠ΄ΡƒΠΊΡ‚Π° Π½Π° ΠΊΠΎΠΌΠΏΡŒΡŽΡ‚Π΅Ρ€Π΅ Π½ΡƒΠΆΠ½Π° выполнСнная авторизация Π² собствСнный ΠΏΡ€ΠΎΡ„ΠΈΠ»ΡŒ VK Π² Π²Π΅Π± вСрсии VK Π² Π±Ρ€Π°ΡƒΠ·Π΅Ρ€Π΅, Π³Π΄Π΅ открываСтся ссылка Π½Π° VK ΠΏΡ€ΠΈΠ»ΠΎΠΆΠ΅Π½ΠΈΠ΅.

Π”Π°Π»Π΅Π΅ Π½Π΅ΠΎΠ±Ρ…ΠΎΠ΄ΠΈΠΌΠΎ просто ΠΏΠ΅Ρ€Π΅ΠΉΡ‚ΠΈ ΠΏΠΎ ссылкС - всС откроСтся само Π²Π½ΡƒΡ‚Ρ€ΠΈ VK

TG ΠΏΡ€ΠΈΠ»ΠΎΠΆΠ΅Π½ΠΈΠ΅

Для Ρ€Π°Π±ΠΎΡ‚Ρ‹ Π΄Π°Π½Π½ΠΎΠ³ΠΎ ΠΏΡ€ΠΎΠ΄ΡƒΠΊΡ‚Π° Π½Π° смартфонС Π½ΡƒΠΆΠ½ΠΎ установлСнноС ΠΏΡ€ΠΈΠ»ΠΎΠΆΠ΅Π½ΠΈΠ΅ TG https://telegram.org/apps с Π²Ρ‹ΠΏΠΎΠ»Π½Π΅Π½Π½ΠΎΠΉ Π°Π²Ρ‚ΠΎΡ€ΠΈΠ·Π°Ρ†ΠΈΠ΅ΠΉ ΠΏΠΎ собствСнному Π½ΠΎΠΌΠ΅Ρ€Ρƒ тСлСфонаДля Ρ€Π°Π±ΠΎΡ‚Ρ‹ Π΄Π°Π½Π½ΠΎΠ³ΠΎ ΠΏΡ€ΠΎΠ΄ΡƒΠΊΡ‚Π° Π½Π° ΠΊΠΎΠΌΠΏΡŒΡŽΡ‚Π΅Ρ€Π΅ Π½ΡƒΠΆΠ½Π° выполнСнная авторизация Π² собствСнный ΠΏΡ€ΠΎΡ„ΠΈΠ»ΡŒ TG Π² Π²Π΅Π± вСрсии TG Π² Π±Ρ€Π°ΡƒΠ·Π΅Ρ€Π΅, Π³Π΄Π΅ открываСтся ссылка Π½Π° TG ΠΏΡ€ΠΈΠ»ΠΎΠΆΠ΅Π½ΠΈΠ΅.

Π”Π°Π»Π΅Π΅ Π½Π΅ΠΎΠ±Ρ…ΠΎΠ΄ΠΈΠΌΠΎ просто ΠΏΠ΅Ρ€Π΅ΠΉΡ‚ΠΈ ΠΏΠΎ ссылкС - всС откроСтся само Π²Π½ΡƒΡ‚Ρ€ΠΈ TG

Π‘ΠΎ стороны Π·Π°Π²Π΅Π΄Π΅Π½ΠΈΡπŸ”—

Никаких установок Π΄ΠΎΠΏΠΎΠ»Π½ΠΈΡ‚Π΅Π»ΡŒΠ½Ρ‹Ρ… ΠΏΡ€ΠΎΠ΄ΡƒΠΊΡ‚ΠΎΠ² Π½Π΅ Π½ΡƒΠΆΠ½ΠΎ. ВсС Π°Π΄ΠΌΠΈΠ½ΠΊΠΈ ΠΎΡ‚ΠΊΡ€Ρ‹Π²Π°ΡŽΡ‚ΡΡ Π² любом Π±Ρ€Π°ΡƒΠ·Π΅Ρ€Π΅.

Пошаговая настройка ΠΏΡ€ΠΎΠ΄ΡƒΠΊΡ‚Π°πŸ”—

ВсС ΠΏΡ€ΠΎΠ΄ΡƒΠΊΡ‚Ρ‹ RBCN β€” комплСкс кастомизируСмых настроСк.

ΠœΡ‹ Π½Π΅ просим Π΄ΠΈΠ»Π΅Ρ€ΠΎΠ² Ρ‡Ρ‚ΠΎ-Ρ‚ΠΎ Π½Π°ΡΡ‚Ρ€Π°ΠΈΠ²Π°Ρ‚ΡŒ Π² НАШИΠ₯ Π°Π΄ΠΌΠΈΠ½ΠΊΠ°Ρ…!!! ⚠️

Π­Ρ‚ΠΈΠΌ занимаСтся наш ΠΎΡ‚Π΄Π΅Π» запуска вмСстС с ΠšΠ»ΠΈΠ΅Π½Ρ‚ΠΎΠΌ

Π§Ρ‚ΠΎ настраиваСтся Ρ‚ΠΎΠ»ΡŒΠΊΠΎ Π½Π° сторонС RBCN:

  • Push-увСдомлСния (ΠΊΠ°ΠΊ рассылки, Ρ‚Π°ΠΊ ΠΈ автоматичСскиС) ΠΈ новостныС Π±Π°Π½Π½Π΅Ρ€Ρ‹
  • ΠΏΡ€Π°Π²ΠΈΠ»Π° ΠΈ Π·ΠΎΠ½Ρ‹ доставки
  • Π΄ΠΎΠΏΠΎΠ»Π½ΠΈΡ‚Π΅Π»ΡŒΠ½Ρ‹Π΅ поля (Π½Π°ΠΏΡ€ΠΈΠΌΠ΅Ρ€ Π‘Π΄Π°Ρ‡Π° с / ΠšΠΎΠ»ΠΈΡ‡Π΅ΡΡ‚Π²ΠΎ пСрсон)
  • Π·Π°ΠΏΡ€Π΅Ρ‚Ρ‹ Π½Π° ΠΎΡ‚ΠΏΡ€Π°Π²ΠΊΡƒ Π·Π°ΠΊΠ°Π·ΠΎΠ² / увСдомлСния ΠΈ подсказки Π² ΠΊΠΎΡ€Π·ΠΈΠ½Π΅
  • Ρ‡Π΅Ρ€Π½Ρ‹ΠΉ список ΠΏΠΎΠ»ΡŒΠ·ΠΎΠ²Π°Ρ‚Π΅Π»Π΅ΠΉ

НиТС описан список Π±Π°Π·ΠΎΠ²Ρ‹Ρ… настроСк, ΠΊΠΎΡ‚ΠΎΡ€Ρ‹Π΅ Π½Π΅ΠΎΠ±Ρ…ΠΎΠ΄ΠΈΠΌΠΎ провСсти Π² iiko, для ΠΊΠΎΡ€Ρ€Π΅ΠΊΡ‚Π½ΠΎΠΉ Ρ€Π°Π±ΠΎΡ‚Ρ‹ всСх ΠΏΡ€ΠΎΠ΄ΡƒΠΊΡ‚ΠΎΠ².

Π’Π΅ΠΌ Π½Π΅ ΠΌΠ΅Π½Π΅Π΅, Π½Π° этапС тСстов ΠΌΠΎΠ³ΡƒΡ‚ Π²ΠΎΠ·Π½ΠΈΠΊΠ½ΡƒΡ‚ΡŒ ошибки Π² Ρ€Π°Π±ΠΎΡ‚Π΅ API, ΠΊΠΎΡ‚ΠΎΡ€Ρ‹Π΅ ΠΌΡ‹ Π½Π΅ смоТСм Ρ€Π΅ΡˆΠΈΡ‚ΡŒ ΡΠ°ΠΌΠΎΡΡ‚ΠΎΡΡ‚Π΅Π»ΡŒΠ½ΠΎ - Π² этом случаС ΠšΠ»ΠΈΠ΅Π½Ρ‚ обращаСтся Π·Π° ΠΏΠΎΠΌΠΎΡ‰ΡŒΡŽ ΠΊ Π΄ΠΈΠ»Π΅Ρ€Ρƒ πŸ—’οΈ

Помимо этого, ΠΎΠ±Ρ‹Ρ‡Π½ΠΎ ΠΏΠΎΠ΄ запуск ΠΏΡ€ΠΎΠ΄ΡƒΠΊΡ‚Π° RBCN ΠšΠ»ΠΈΠ΅Π½Ρ‚Ρƒ, Ρ‡Π°Ρ‰Π΅ всСго, ΠΌΠΎΠΆΠ΅Ρ‚ ΠΏΠΎΠ½Π°Π΄ΠΎΠ±ΠΈΡ‚ΡŒΡΡ ΠΏΠΎΠΌΠΎΡ‰ΡŒ с настройкой ΡΠΏΠ΅Ρ†ΠΈΠ°Π»ΡŒΠ½ΠΎΠΉ Π°ΠΊΡ†ΠΈΠΈ для ΠΏΡ€ΠΈΠ²Π»Π΅Ρ‡Π΅Π½ΠΈΠ΅ Π² ΠΏΡ€ΠΎΠ΄ΡƒΠΊΡ‚ ΠΏΠΎΠ»ΡŒΠ·ΠΎΠ²Π°Ρ‚Π΅Π»Π΅ΠΉ

Настройка нСпосрСдствСнно ΡΠ΅Ρ€Π²ΠΈΡΠ°πŸ”—

Настройка Π½Π° сторонС iiko (Π±Π»ΠΎΠΊ: ΠžΡ‚ΠΏΡ€Π°Π²ΠΊΠ° Π·Π°ΠΊΠ°Π·Π°)πŸ”—

Π‘ΠΎΠ·Π΄Π°Π½ΠΈΠ΅ ΠΈ настройка API ΠΊΠ»ΡŽΡ‡Π°πŸ”—

1 - Π—Π°Ρ…ΠΎΠ΄ΠΈΠΌ Π² iikoWeb

2 - Π’Ρ‹Π±ΠΈΡ€Π°Π΅ΠΌ Настройки Cloud API

3 - ΠŸΠ΅Ρ€Π΅Ρ…ΠΎΠ΄ΠΈΠΌ Π²ΠΎ Π²ΠΊΠ»Π°Π΄ΠΊΡƒ ΠžΡ€Π³Π°Π½ΠΈΠ·Π°Ρ†ΠΈΠΈ ΠΈ провСряСм, Ρ‡Ρ‚ΠΎ Ρƒ нас Π²ΠΈΠ΄Π½Ρ‹ всС ΠΎΡ€Π³Π°Π½ΠΈΠ·Π°Ρ†ΠΈΠΈ, ΠΊΡƒΠ΄Π° ΠΌΡ‹ Ρ…ΠΎΡ‚ΠΈΠΌ ΠΎΡ‚ΠΊΡ€Ρ‹Ρ‚ΡŒ доступ ΠΏΠΎ API


4 - ΠŸΠ΅Ρ€Π΅Ρ…ΠΎΠ΄ΠΈΠΌ Π²ΠΎ Π²ΠΊΠ»Π°Π΄ΠΊΡƒ Π˜Π½Ρ‚Π΅Π³Ρ€Π°Ρ†ΠΈΠΈ ΠΈ Π½Π°ΠΆΠΈΠΌΠ°Π΅ΠΌ Π”ΠΎΠ±Π°Π²ΠΈΡ‚ΡŒ ΠΈΠ½Ρ‚Π΅Π³Ρ€Π°Ρ†ΠΈΡŽ

5 - На вкладкС ОсновноС заполняСм:

  • Имя API Π»ΠΎΠ³ΠΈΠ½Π° (Π½Π°ΠΏΡ€ΠΈΠΌΠ΅Ρ€: RBCN)
  • Email β€” help@ru-beacon.ru
  • Π˜ΡΡ‚ΠΎΡ‡Π½ΠΈΠΊ Π·Π°ΠΊΠ°Π·Π° β€” ΠΌΠΎΠΆΠ½ΠΎ Π·Π°ΠΏΠΎΠ»Π½ΠΈΡ‚ΡŒ, ΠΌΠΎΠΆΠ½ΠΎ Π½Π΅ Π·Π°ΠΏΠΎΠ»Π½ΡΡ‚ΡŒ*

*Ссли источник Π±ΡƒΠ΄Π΅Ρ‚ Π·Π°ΠΏΠΎΠ»Π½Π΅Π½ - Π²Π½Π΅ зависимости ΠΎΡ‚ отправляСмых Ρ‡Π΅Ρ€Π΅Π· api Π΄Π°Π½Π½Ρ‹Ρ… Ρƒ всСх Π·Π°ΠΊΠ°Π·ΠΎΠ² Π±ΡƒΠ΄Π΅Ρ‚ ΠΎΡ‚ΠΎΠ±Ρ€Π°ΠΆΠ°Ρ‚ΡŒΡΡ Π²Π²Π΅Π΄Π΅Π½Π½Ρ‹ΠΉ источник (ΠΌΡ‹ Ρ€Π΅ΠΊΠΎΠΌΠ΅Π½Π΄ΡƒΠ΅ΠΌ Π½Π΅ Π·Π°ΠΏΠΎΠ»Π½ΡΡ‚ΡŒ, ΠΏΠΎΡΠΊΠΎΠ»ΡŒΠΊΡƒ ΠΏΡ€ΠΈ ΠΏΠΎΠ΄ΠΊΠ»ΡŽΡ‡Π΅Π½ΠΈΠΈ Π±ΠΎΠ»Π΅Π΅ 1 ΠΏΡ€ΠΎΠ΄ΡƒΠΊΡ‚Π° ΠΌΡ‹ шлСм Ρ€Π°Π·Π½Ρ‹Π΅ источники, Π½Π°ΠΏΡ€ΠΈΠΌΠ΅Ρ€: RBCNApp / RBCNSite)

6 - На Π²ΠΊΠ»Π°Π΄ΠΊΠ΅ ΠŸΠΎΠ΄ΠΊΠ»ΡŽΡ‡Π΅Π½Π½Ρ‹Π΅ Ρ‚ΠΎΡ‡ΠΊΠΈ Π½Π°ΠΆΠΈΠΌΠ°Π΅ΠΌ Π”ΠΎΠ±Π°Π²ΠΈΡ‚ΡŒ Ρ‚ΠΎΡ‡ΠΊΠΈ

7 - Π’ ΠΎΡ‚ΠΊΡ€Ρ‹Π²ΡˆΠ΅ΠΌΡΡ ΠΎΠΊΠ½Π΅ Π²Ρ‹Π±ΠΈΡ€Π°Π΅ΠΌ Π½ΡƒΠΆΠ½Ρ‹Π΅ Ρ‚ΠΎΡ‡ΠΊΠΈ

8 - НаТимаСм Π”ΠΎΠ±Π°Π²ΠΈΡ‚ΡŒ

9 - ВозвращаСмся Π½Π° Π²ΠΊΠ»Π°Π΄ΠΊΡƒ ОсновноС

10 - ΠšΠΎΠΏΠΈΡ€ΡƒΠ΅ΠΌ API-ΠΊΠ»ΡŽΡ‡

11 - НаТимаСм Π‘ΠΎΡ…Ρ€Π°Π½ΠΈΡ‚ΡŒ


Π”ΠΎΠ±Π°Π²Π»Π΅Π½ΠΈΠ΅ Ρ‚Π΅Ρ€ΠΌΠΈΠ½Π°Π»ΡŒΠ½Ρ‹Ρ… Π³Ρ€ΡƒΠΏΠΏ ΠΊ ΠΊΠ»ΡŽΡ‡ΡƒπŸ”—

1 - Π—Π°Ρ…ΠΎΠ΄ΠΈΠΌ Π² iikoWeb

2 - Π’Ρ‹Π±ΠΈΡ€Π°Π΅ΠΌ Настройки Cloud API

3 - ΠŸΠ΅Ρ€Π΅ΠΊΠ»ΡŽΡ‡Π°Π΅ΠΌΡΡ Π½Π° Π²ΠΊΠ»Π°Π΄ΠΊΡƒ ΠžΡ€Π³Π°Π½ΠΈΠ·Π°Ρ†ΠΈΠΈ

4 - Π’Ρ‹Π±ΠΈΡ€Π°Π΅ΠΌ ΠΏΠΎΠ΄ΠΊΠ»ΡŽΡ‡Π΅Π½Π½ΡƒΡŽ ΠΊ созданному ΠΊΠ»ΡŽΡ‡Ρƒ ΠΎΡ€Π³Π°Π½ΠΈΠ·Π°Ρ†ΠΈΡŽ

5 - На Π²ΠΊΠ»Π°Π΄ΠΊΠ΅ ОсновноС провСряСм, Ρ‡Ρ‚ΠΎ Π½Π°ΠΏΡ€ΠΎΡ‚ΠΈΠ² ΠΎΡ€Π³Π°Π½ΠΈΠ·Π°Ρ†ΠΈΠΈ стоит Π³Π°Π»ΠΎΡ‡ΠΊΠ°

6 - НаТимаСм Π‘ΠΎΡ…Ρ€Π°Π½ΠΈΡ‚ΡŒ

Π’Π°ΠΆΠ½ΠΎ ⚠️ Π­Ρ‚Ρƒ ΠΌΠ°Π½ΠΈΠΏΡƒΠ»ΡΡ†ΠΈΡŽ Π½Π΅ΠΎΠ±Ρ…ΠΎΠ΄ΠΈΠΌΠΎ провСсти Π½Π° всСх ΠΏΠΎΠ΄ΠΊΠ»ΡŽΡ‡Π΅Π½Π½Ρ‹Ρ… ΠΊ ΠΊΠ»ΡŽΡ‡Ρƒ организациях, Ρ‡Ρ‚ΠΎΠ±Ρ‹ ΠΏΠΎ API ΠΌΡ‹ ΠΏΠΎΠ»ΡƒΡ‡ΠΈΠ»ΠΈ всС Π½ΡƒΠΆΠ½Ρ‹Π΅ Ρ‚Π΅Ρ€ΠΌΠΈΠ½Π°Π»ΡŒΠ½Ρ‹Π΅ Π³Ρ€ΡƒΠΏΠΏΡ‹.

Π’ΠΠ–ΠΠž ΠΏΠΎΠ½ΠΈΠΌΠ°Ρ‚ΡŒ πŸ—’οΈ

  • ΠΌΡ‹ Ρ€Π°Π±ΠΎΡ‚Π°Π΅ΠΌ Π½Π° Π΄Π°Π½Π½Ρ‹ΠΉ ΠΌΠΎΠΌΠ΅Π½Ρ‚ Ρ‚ΠΎΠ»ΡŒΠΊΠΎ с мСню, Π²Ρ‹Π³Ρ€ΡƒΠΆΠ°Π΅ΠΌΡ‹ΠΌ ΠΈΠ· бэка => Ρ€Π°Π±ΠΎΡ‚Π°Π΅ΠΌ Ρ‚ΠΎΠ»ΡŒΠΊΠΎ с Π±Π°Π·ΠΎΠ²Ρ‹ΠΌ прСйскурантом
  • Π²Ρ‹Π³Ρ€ΡƒΠ·ΠΊΠ° мСню происходит ΠΈΠ· ΠΊΠ°ΠΆΠ΄ΠΎΠΉ ΠΎΡ€Π³Π°Π½ΠΈΠ·Π°Ρ†ΠΈΠΈ, ΠΏΠΎΠ΄ΠΊΠ»ΡŽΡ‡Π΅Π½Π½ΠΎΠΉ ΠΊ api ΠΊΠ»ΡŽΡ‡Ρƒ
    • Ссли ΠΏΠΎΠ΄ΠΊΠ»ΡŽΡ‡Π°Π΅Ρ‚ΡΡ большС ΠΎΠ΄Π½ΠΎΠΉ ΠΎΡ€Π³Π°Π½ΠΈΠ·Π°Ρ†ΠΈΠΈ ΠΈ Π½Π° Π½ΠΈΡ… Π½Π° всСх плюс минус ΠΎΠ΄ΠΈΠ½Π°ΠΊΠΎΠ²ΠΎΠ΅ мСню, ΠšΠ»ΠΈΠ΅Π½Ρ‚Ρƒ Π±ΡƒΠ΄Π΅Ρ‚ ΡƒΠ΄ΠΎΠ±Π½Π΅Π΅ Π΅Π³ΠΎ Π½Π°ΡΡ‚Ρ€Π°ΠΈΠ²Π°Ρ‚ΡŒ Π² iikoChain => Π½Π΅ΠΎΠ±Ρ…ΠΎΠ΄ΠΈΠΌΠΎ ΠΏΠΎΠ΄ΠΊΠ»ΡŽΡ‡ΠΈΡ‚ΡŒ ΠšΠ»ΠΈΠ΅Π½Ρ‚Ρƒ Ρ€Π΅ΠΏΠ»ΠΈΠΊΠ°Ρ†ΠΈΡŽ мСню ΠΈΠ· iikoChain Π²ΠΎ всС RMS (Ссли организация ΠΎΠ΄Π½Π° - Π²Ρ‹Π³Ρ€ΡƒΠ·ΠΊΡƒ мСню Ρ„ΠΎΡ€ΠΌΠΈΡ€ΡƒΠ΅ΠΌ Π² iikoOffice)
    • ΠΏΡ€ΠΈ Π²ΠΊΠ»ΡŽΡ‡Π΅Π½Π½ΠΎΠΉ Ρ€Π΅ΠΏΠ»ΠΈΠΊΠ°Ρ†ΠΈΠΈ всС ΠΏΡ€ΠΎΠ΄ΡƒΠΊΡ‚Ρ‹ Π΄ΠΎΠ±Π°Π²Π»ΡΡŽΡ‚ΡΡ Π² Π²Ρ‹Π³Ρ€ΡƒΠ·ΠΊΡƒ Π² iikoChain, Π° Π΄ΠΎΡΡ‚ΡƒΠΏΠ½ΠΎΡΡ‚ΡŒ ΠΏΡ€ΠΎΠ΄ΡƒΠΊΡ‚ΠΎΠ² ΠΈ Ρ†Π΅Π½Ρ‹ Ρ€Π΅Π³ΡƒΠ»ΠΈΡ€ΡƒΡŽΡ‚ΡΡ ΠΏΡ€ΠΈΠΊΠ°Π·Π°ΠΌΠΈ, настраиваСмыми Π² ΠΊΠ°ΠΆΠ΄ΠΎΠΌ RMS
    • ΠΏΠΎΠ΄Ρ€ΠΎΠ±Π½ΠΎ ΠΏΡ€ΠΎ Ρ€Π΅ΠΏΠ»ΠΈΠΊΠ°Ρ†ΠΈΡŽ расписали Π²ΠΎΡ‚ Ρ‚ΡƒΡ‚ πŸ‘‰ πŸ” РСпликация мСню
  • ΠΌΠΎΠ΄ΠΈΡ„ΠΈΠΊΠ°Ρ‚ΠΎΡ€Ρ‹ ΠΈ Π³Ρ€ΡƒΠΏΠΏΡ‹ ΠΌΠΎΠ΄ΠΈΡ„ΠΈΠΊΠ°Ρ‚ΠΎΡ€ΠΎΠ² ΠΎΡ‚Π΄Π΅Π»ΡŒΠ½ΠΎ Π΄ΠΎΠ±Π°Π²Π»ΡΡ‚ΡŒ Π² Π²Ρ‹Π³Ρ€ΡƒΠ·ΠΊΡƒ Π½Π΅ Π½ΡƒΠΆΠ½ΠΎ => ΠΎΠ½ΠΈ Π²Ρ‹Π³Ρ€ΡƒΠΆΠ°ΡŽΡ‚ΡΡ автоматичСски, Ссли настроСны для ΠΏΡ€ΠΎΠ΄ΡƒΠΊΡ‚Π° Π² Π½ΠΎΠΌΠ΅Π½ΠΊΠ»Π°Ρ‚ΡƒΡ€Π΅
  • Ρ€Π°Π·ΠΌΠ΅Ρ€Ρ‹ ΠΏΡ€ΠΎΠ΄ΡƒΠΊΡ‚ΠΎΠ² ΠΏΠΎΠ΄Π΄Π΅Ρ€ΠΆΠΈΠ²Π°ΡŽΡ‚ΡΡ, Π° Ρ†Π΅Π½ΠΎΠ²Ρ‹Π΅ ΠΊΠ°Ρ‚Π΅Π³ΠΎΡ€ΠΈΠΈ β€” Π½Π΅Ρ‚
  • описаниС ΠΊΠ°ΠΊΠΈΠ΅ ΠΊΠ°Ρ€Ρ‚ΠΈΠ½ΠΊΠΈ ΠΎΠΏΡ‚ΠΈΠΌΠ°Π»ΡŒΠ½ΠΎ Π΄ΠΎΠ±Π°Π²Π»ΡΡ‚ΡŒ для ΠΏΡ€ΠΎΠ΄ΡƒΠΊΡ‚ΠΎΠ² Π²Ρ‹ Π½Π°ΠΉΠ΄Π΅Ρ‚Π΅ Π² Ρ€Π°Π·Π΄Π΅Π»Π΅ πŸ‘‰ πŸ“Έ ΠžΠΏΡ‚ΠΈΠΌΠ°Π»ΡŒΠ½Ρ‹Π΅ Ρ€Π°Π·ΠΌΠ΅Ρ€Ρ‹ ΠΊΠ°Ρ€Ρ‚ΠΈΠ½ΠΎΠΊ

ЧВО Π‘Π›ΠžΠœΠΠ•Π’ Π²Ρ‹Π³Ρ€ΡƒΠ·ΠΊΡƒ ❌

  • Π²Π½ΡƒΡ‚Ρ€ΠΈ ΠΊΠ°Ρ‚Π΅Π³ΠΎΡ€ΠΈΠΈ Π½Π΅ Π΄ΠΎΠ»ΠΆΠ½ΠΎ Π±Ρ‹Ρ‚ΡŒ ΠΎΠ΄Π½ΠΎΠ²Ρ€Π΅ΠΌΠ΅Π½Π½ΠΎ ΠΈ ΠΊΠ°Ρ‚Π΅Π³ΠΎΡ€ΠΈΠΉ ΠΈ ΠΏΡ€ΠΎΠ΄ΡƒΠΊΡ‚ΠΎΠ² Π½Π΅ Π΄ΠΎΠ»ΠΆΠ½ΠΎ Π±Ρ‹Ρ‚ΡŒ ΠΎΠ΄Π½ΠΎΠ²Ρ€Π΅ΠΌΠ΅Π½Π½ΠΎ ΠΈ ΠΊΠ°Ρ‚Π΅Π³ΠΎΡ€ΠΈΠΉ ΠΈ ΠΏΡ€ΠΎΠ΄ΡƒΠΊΡ‚ΠΎΠ²
  • Π² Π²Ρ‹Π³Ρ€ΡƒΠ·ΠΊΠ΅ Π½Π΅ Π΄ΠΎΠ»ΠΆΠ½ΠΎ Π±Ρ‹Ρ‚ΡŒ Π΄ΡƒΠ±Π»Π΅ΠΉ ΠΏΡ€ΠΎΠ΄ΡƒΠΊΡ‚ΠΎΠ² с ΠΎΠ΄ΠΈΠ½Π°ΠΊΠΎΠ²Ρ‹ΠΌΠΈ id = с ΠΎΠ΄ΠΈΠ½Π°ΠΊΠΎΠ²Ρ‹ΠΌΠΈ Π°Ρ€Ρ‚ΠΈΠΊΡƒΠ»Π°ΠΌΠΈ
    (Ссли ΠΎΠ½ΠΈ Π±ΡƒΠ΄ΡƒΡ‚ β€” это Π½Π΅ ошибка, Π½ΠΎ ΠΎΡ‚ΠΎΠ±Ρ€Π°ΠΆΠ°Ρ‚ΡŒΡΡ Ρ‚Π°ΠΊΠΈΠ΅ ΠΏΡ€ΠΎΠ΄ΡƒΠΊΡ‚Ρ‹ Π±ΡƒΠ΄ΡƒΡ‚ Ρ‚ΠΎΠ»ΡŒΠΊΠΎ ΠΎΠ΄ΠΈΠ½ Ρ€Π°Π·)
  • Ρƒ ΠΎΠ΄ΠΈΠ½Π°ΠΊΠΎΠ²Ρ‹Ρ… ΠΌΠΎΠ΄ΠΈΡ„ΠΈΠΊΠ°Ρ‚ΠΎΡ€ΠΎΠ² ΠΈ Π³Ρ€ΡƒΠΏΠΏ ΠΌΠΎΠ΄ΠΈΡ„ΠΈΠΊΠ°Ρ‚ΠΎΡ€ΠΎΠ² Π½Π΅ ΠΌΠΎΠΆΠ΅Ρ‚ Π±Ρ‹Ρ‚ΡŒ Ρ€Π°Π·Π½Ρ‹Ρ… настроСк
    (ΠΌΠΈΠ½ΠΈΠΌΡƒΠΌΠ° / максимума / ΠΎΠ±ΡΠ·Π°Ρ‚Π΅Π»ΡŒΠ½ΠΎΡΡ‚ΠΈ) для Ρ€Π°Π·Π½Ρ‹Ρ… ΠΏΡ€ΠΎΠ΄ΡƒΠΊΡ‚ΠΎΠ²
    (Π±ΡƒΠ΄Π΅Ρ‚ использовано ΠΏΡ€Π°Π²ΠΈΠ»ΠΎ, ΠΊΠΎΡ‚ΠΎΡ€ΠΎΠ΅ ΠΏΡ€ΠΈΡˆΠ»ΠΎ ΠΏΠ΅Ρ€Π²Ρ‹ΠΌ Π² Π²Ρ‹Π³Ρ€ΡƒΠ·ΠΊΠ΅)
  • Π² Π²Ρ‹Π³Ρ€ΡƒΠ·ΠΊΠ΅ Π½Π΅ Π΄ΠΎΠ»ΠΆΠ½ΠΎ Π±Ρ‹Ρ‚ΡŒ пустых Π³Ρ€ΡƒΠΏΠΏ ΠΌΠΎΠ΄ΠΈΡ„ΠΈΠΊΠ°Ρ‚ΠΎΡ€ΠΎΠ²
  • ΠΎΠ±ΡŠΠ΅ΠΊΡ‚ Π½ΠΎΠΌΠ΅Π½ΠΊΠ»Π°Ρ‚ΡƒΡ€Ρ‹, созданный ΠΊΠ°ΠΊ ΠΌΠΎΠ΄ΠΈΡ„ΠΈΠΊΠ°Ρ‚ΠΎΡ€, Π½Π΅ стоит Π΄ΠΎΠ±Π°Π²Π»ΡΡ‚ΡŒ Π² Π²Ρ‹Π³Ρ€ΡƒΠ·ΠΊΡƒ ΠΊΠ°ΠΊ ΠΏΡ€ΠΎΠ΄ΡƒΠΊΡ‚
  • вСсовыС ΠΏΡ€ΠΎΠ΄ΡƒΠΊΡ‚Ρ‹
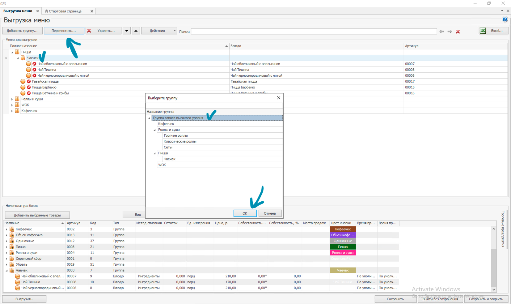
Π”ΠΎΠ±Π°Π²Π»Π΅Π½ΠΈΠ΅ ΠΊΠ°Ρ‚Π΅Π³ΠΎΡ€ΠΈΠΉ ΠΈ ΠΏΡ€ΠΎΠ΄ΡƒΠΊΡ‚ΠΎΠ² Π² Π²Ρ‹Π³Ρ€ΡƒΠ·ΠΊΡƒπŸ”—

Π“Π΄Π΅ настраиваСм ⚠️

Если организация ΠΎΠ΄Π½Π° β€” настраиваСм Π² iikoOffice
Если ΠΎΡ€Π³Π°Π½ΠΈΠ·Π°Ρ†ΠΈΠΉ нСсколько ΠΈ Π²ΠΊΠ»ΡŽΡ‡Π΅Π½Π° рСпликация β€” настраиваСм Π² iikoChain

1 - Π’ Π±ΠΎΠΊΠΎΠ²ΠΎΠΌ мСню Π½Π°Ρ…ΠΎΠ΄ΠΈΠΌ Ρ€Π°Π·Π΄Π΅Π» ОбмСн Π΄Π°Π½Π½Ρ‹ΠΌΠΈ

2 - Π³Π΄Π΅ Π²Ρ‹Π±ΠΈΡ€Π°Π΅ΠΌ Π’Ρ‹Π³Ρ€ΡƒΠ·ΠΊΠ° мСню

3 - Π’ Π½ΠΈΠΆΠ½Π΅ΠΉ части Π²Ρ‹Π±ΠΈΡ€Π°Π΅ΠΌ ΠΊΠ°Ρ‚Π΅Π³ΠΎΡ€ΠΈΡŽ ΠΈΠ»ΠΈ ΠΏΡ€ΠΎΠ΄ΡƒΠΊΡ‚

4 - НаТимаСм Π”ΠΎΠ±Π°Π²ΠΈΡ‚ΡŒ Π²Ρ‹Π±Ρ€Π°Π½Π½Ρ‹Π΅ Ρ‚ΠΎΠ²Π°Ρ€Ρ‹

ΠžΠ±Ρ€Π°Ρ‚ΠΈΡ‚Π΅ Π²Π½ΠΈΠΌΠ°Π½ΠΈΠ΅ πŸ€“

Π’ Π²Π΅Ρ€Ρ…Π½Π΅ΠΉ части экрана Π±ΡƒΠ΄ΡƒΡ‚ ΠΊΠ°Ρ‚Π΅Π³ΠΎΡ€ΠΈΠΈ ΠΈ ΠΏΡ€ΠΎΠ΄ΡƒΠΊΡ‚Ρ‹, ΠΊΠΎΡ‚ΠΎΡ€Ρ‹Π΅ Π±ΡƒΠ΄ΡƒΡ‚ Π²Ρ‹Π³Ρ€ΡƒΠΆΠ°Ρ‚ΡŒΡΡ Π² api.
Π’ Π½ΠΈΠΆΠ½Π΅ΠΉ части экрана β€” вся Π½ΠΎΠΌΠ΅Π½ΠΊΠ»Π°Ρ‚ΡƒΡ€Π°, ΠΈΠ· ΠΊΠΎΡ‚ΠΎΡ€ΠΎΠΉ формируСтся Π²Ρ‹Π³Ρ€ΡƒΠ·ΠΊΠ°.

5 - Π’ Π²Π΅Ρ€Ρ…Π½Π΅ΠΉ части экрана Π½Π°Ρ…ΠΎΠ΄ΠΈΠΌ ΠΊΠ°Ρ‚Π΅Π³ΠΎΡ€ΠΈΡŽ ΠΈΠ»ΠΈ ΠΏΡ€ΠΎΠ΄ΡƒΠΊΡ‚

6 - НаТимаСм ΠŸΠ΅Ρ€Π΅ΠΌΠ΅ΡΡ‚ΠΈΡ‚ΡŒ

7 - Π’Ρ‹Π±ΠΈΡ€Π°Π΅ΠΌ Π½ΠΎΠ²ΡƒΡŽ Ρ€ΠΎΠ΄ΠΈΡ‚Π΅Π»ΡŒΡΠΊΡƒΡŽ ΠΊΠ°Ρ‚Π΅Π³ΠΎΡ€ΠΈΡŽ

8 - НаТимаСм ОК

Π•Ρ‰Ρ‘ ΠΎΠ±Ρ€Π°Ρ‚ΠΈΡ‚Π΅ Π²Π½ΠΈΠΌΠ°Π½ΠΈΠ΅ πŸ€“

По Π΄Π΅Ρ„ΠΎΠ»Ρ‚Ρƒ новая катСгория ΠΈΠ»ΠΈ ΠΏΡ€ΠΎΠ΄ΡƒΠΊΡ‚ добавятся Π² Ρ‚Ρƒ Π³Ρ€ΡƒΠΏΠΏΡƒ, которая Π²Ρ‹Π΄Π΅Π»Π΅Π½Π° Π² Π²Π΅Ρ€Ρ…Π½Π΅ΠΉ части экрана.
ΠŸΡ€ΠΈ нСобходимости ΠΈΠ·ΠΌΠ΅Π½ΠΈΡ‚Π΅ Ρ€ΠΎΠ΄ΠΈΡ‚Π΅Π»ΡŒΡΠΊΡƒΡŽ Π³Ρ€ΡƒΠΏΠΏΡƒ.

ПослС всСх настроСк ΠΎΠ±ΡΠ·Π°Ρ‚Π΅Π»ΡŒΠ½ΠΎ Π½Π°ΠΆΠΈΠΌΠ°Π΅ΠΌ Π‘ΠΎΡ…Ρ€Π°Π½ΠΈΡ‚ΡŒ, Π·Π°Ρ‚Π΅ΠΌ Π’Ρ‹Π³Ρ€ΡƒΠ·ΠΈΡ‚ΡŒ


ИзмСнСниС порядка ΠΊΠ°Ρ‚Π΅Π³ΠΎΡ€ΠΈΠΉ ΠΈΠ»ΠΈ ΠΏΡ€ΠΎΠ΄ΡƒΠΊΡ‚ΠΎΠ²πŸ”—

Иногда ΠΏΠ΅Ρ€Π΅ΠΌΠ΅Ρ‰Π΅Π½ΠΈΠ΅ ΠΌΠΎΠΆΠ΅Ρ‚ Π½Π΅ ΡΡ€Π°Π±Π°Ρ‚Ρ‹Π²Π°Ρ‚ΡŒ - Π² этом случаС просто ΠΏΠ΅Ρ€Π΅ΠΎΡ‚ΠΊΡ€Ρ‹Π²Π°Π΅ΠΌ Ρ€Π°Π·Π΄Π΅Π» Π’Ρ‹Π³Ρ€ΡƒΠ·ΠΊΠ° мСню

Π’ΠΎΡ‚ порядок ΠΊΠ°Ρ‚Π΅Π³ΠΎΡ€ΠΈΠΉ ΠΈ ΠΏΡ€ΠΎΠ΄ΡƒΠΊΡ‚ΠΎΠ², ΠΊΠΎΡ‚ΠΎΡ€Ρ‹ΠΉ настроСн Π² Π²Ρ‹Π³Ρ€ΡƒΠ·ΠΊΠ΅, отобраТаСтся ΠΈ Π² ΠΏΡ€ΠΎΠ΄ΡƒΠΊΡ‚Π°Ρ… RBCN.

  1. Π’Ρ‹Π±ΠΈΡ€Π°Π΅ΠΌ ΠΊΠ°Ρ‚Π΅Π³ΠΎΡ€ΠΈΡŽ / ΠΏΡ€ΠΎΠ΄ΡƒΠΊΡ‚ Π² Π²Π΅Ρ€Ρ…Π½Π΅ΠΉ части
  2. Π˜ΡΠΏΠΎΠ»ΡŒΠ·ΡƒΠ΅ΠΌ ΠΊΠ½ΠΎΠΏΠΊΠΈ ⬆️ ΠΈΠ»ΠΈ ⬇️ для измСнСния порядка

ПослС всСх настроСк ΠΎΠ±ΡΠ·Π°Ρ‚Π΅Π»ΡŒΠ½ΠΎ Π½Π°ΠΆΠΈΠΌΠ°Π΅ΠΌ Π‘ΠΎΡ…Ρ€Π°Π½ΠΈΡ‚ΡŒ, Π·Π°Ρ‚Π΅ΠΌ Π’Ρ‹Π³Ρ€ΡƒΠ·ΠΈΡ‚ΡŒ

Настройка названия, описания ΠΈ Ρ„ΠΎΡ‚ΠΎ ΠΏΡ€ΠΎΠ΄ΡƒΠΊΡ‚Π°πŸ”—

1 - Π½Π°ΠΆΠΈΠΌΠ°Π΅ΠΌ 2 Ρ€Π°Π·Π° Π½Π° ΠΏΡ€ΠΎΠ΄ΡƒΠΊΡ‚

2 - Π² Ρ€Π°Π·Π΄Π΅Π»Π΅ НазваниС пишСм Π½Π°Π·Π²Π°Π½ΠΈΠ΅, ΠΊΠΎΡ‚ΠΎΡ€ΠΎΠ΅ Π΄ΠΎΠ»ΠΆΠ½ΠΎ ΠΎΡ‚ΠΎΠ±Ρ€Π°ΠΆΠ°Ρ‚ΡŒΡΡ

3 - Π² Ρ€Π°Π·Π΄Π΅Π»Π΅ ОписаниС пишСм описаниС, ΠΊΠΎΡ‚ΠΎΡ€ΠΎΠ΅ Π΄ΠΎΠ»ΠΆΠ½ΠΎ ΠΎΡ‚ΠΎΠ±Ρ€Π°ΠΆΠ°Ρ‚ΡŒΡΡ

4 - Π² Ρ€Π°Π·Π΄Π΅Π»Π΅ Π€ΠΎΡ‚ΠΎ Π½Π°ΠΆΠΈΠΌΠ°Π΅ΠΌ Π’Ρ‹Π±Ρ€Π°Ρ‚ΡŒ (Ссли ΠΊΠ°Ρ€Ρ‚ΠΈΠ½ΠΊΡƒ Π½Π°Π΄ΠΎ Π·Π°ΠΌΠ΅Π½ΠΈΡ‚ΡŒ, сначала ΠΆΠΌΠ΅ΠΌ ΡƒΠ΄Π°Π»ΠΈΡ‚ΡŒ - CΠΎΡ…Ρ€Π°Π½ΠΈΡ‚ΡŒ ΠΈ Π·Π°ΠΊΡ€Ρ‹Ρ‚ΡŒ, Π° ΠΏΠΎΡ‚ΠΎΠΌ Π΅Ρ‰Π΅ Ρ€Π°Π· ΠΎΡ‚Ρ€Ρ‹Π²Π°Π΅ΠΌ настройку)

5 - Π² систСмном ΠΎΠΊΠ½Π΅ Π½Π°Ρ…ΠΎΠ΄ΠΈΠΌ Π½ΡƒΠΆΠ½ΠΎΠ΅ Ρ„ΠΎΡ‚ΠΎ ΠΏΡ€ΠΎΠ΄ΡƒΠΊΡ‚Π°

6 - Π½Π°ΠΆΠΈΠΌΠ°Π΅ΠΌ ΠžΡ‚ΠΊΡ€Ρ‹Ρ‚ΡŒ

7 - Π²ΠΈΠ΄ΠΈΠΌ нашС Ρ„ΠΎΡ‚ΠΎ ΠΏΡ€ΠΎΠ΄ΡƒΠΊΡ‚Π°

8 - Π½Π°ΠΆΠΈΠΌΠ°Π΅ΠΌ Π‘ΠΎΡ…Ρ€Π°Π½ΠΈΡ‚ΡŒ ΠΈ Π·Π°ΠΊΡ€Ρ‹Ρ‚ΡŒ


Аналогично Π΄ΠΎΠ±Π°Π²Π»ΡΡŽΡ‚ΡΡ ΠΊΠ°Ρ€Ρ‚ΠΈΠ½ΠΊΠΈ для ΠΊΠ°Ρ‚Π΅Π³ΠΎΡ€ΠΈΠΈ.

Если Ρƒ ΠΊΠ°Ρ‚Π΅Π³ΠΎΡ€ΠΈΠΈ Π½Π΅Ρ‚ ΠΎΡ‚Π΄Π΅Π»ΡŒΠ½ΠΎΠΉ ΠΊΠ°Ρ€Ρ‚ΠΈΠ½ΠΊΠΈ β€” автоматичСски Π±ΡƒΠ΄Π΅Ρ‚ использовано Ρ„ΠΎΡ‚ΠΎ ΠΏΠ΅Ρ€Π²ΠΎΠ³ΠΎ ΠΏΡ€ΠΎΠ΄ΡƒΠΊΡ‚Π° с ΠΈΠ·ΠΎΠ±Ρ€Π°ΠΆΠ΅Π½ΠΈΠ΅ΠΌ.

ПослС всСх настроСк ΠΎΠ±ΡΠ·Π°Ρ‚Π΅Π»ΡŒΠ½ΠΎ Π½Π°ΠΆΠΈΠΌΠ°Π΅ΠΌ Π‘ΠΎΡ…Ρ€Π°Π½ΠΈΡ‚ΡŒ, Π·Π°Ρ‚Π΅ΠΌ Π’Ρ‹Π³Ρ€ΡƒΠ·ΠΈΡ‚ΡŒ


ΠžΠΏΡ‚ΠΈΠΌΠ°Π»ΡŒΠ½Ρ‹Π΅ Ρ€Π°Π·ΠΌΠ΅Ρ€Ρ‹ ΠΊΠ°Ρ€Ρ‚ΠΈΠ½ΠΎΠΊπŸ”—
  • Ρ€Π°Π·ΠΌΠ΅Ρ€Ρ‹ Ρ„ΠΎΡ‚ΠΎ: 1000Ρ…700px слишком большиС ΠΊΠ°Ρ€Ρ‚ΠΈΠ½ΠΊΠΈ Π±ΡƒΠ΄ΡƒΡ‚ слишком Π΄ΠΎΠ»Π³ΠΎ Π·Π°Π³Ρ€ΡƒΠΆΠ°Ρ‚ΡŒΡΡ
  • ΠΌΡ‹ Π½Π΅ Ρ€Π΅ΠΊΠΎΠΌΠ΅Π½Π΄ΡƒΠ΅ΠΌ Π΄Π΅Π»Π°Ρ‚ΡŒ Ρ„ΠΎΡ‚ΠΎ Π½Π° Π±Π΅Π»ΠΎΠΌ ΠΈΠ» Ρ‡Π΅Ρ€Π½ΠΎΠΌ Ρ„ΠΎΠ½Π΅ (ΠΏΡ€ΠΈ смСнС Ρ†Π²Π΅Ρ‚ΠΎΠ²ΠΎΠΉ Ρ‚Π΅ΠΌΡ‹ Ρ‚Π΅Π»Π΅Ρ„ΠΎΠ½Π° Π±ΡƒΠ΄Π΅Ρ‚ нСкрасивый контраст)
  • ΠΊΠ°Ρ€Ρ‚ΠΈΠ½ΠΊΠΈ Π²ΠΎΠΎΠ±Ρ‰Π΅ Π±Π΅Π· Ρ„ΠΎΠ½Π° ошибок Π½Π΅ Π²Ρ‹Π·Ρ‹Π²Π°ΡŽΡ‚
  • блюдо Π΄ΠΎΠ»ΠΆΠ½ΠΎ Π½Π°Ρ…ΠΎΠ΄ΠΈΡ‚ΡŒΡΡ ΠΏΠΎ Ρ†Π΅Π½Ρ‚Ρ€Ρƒ ΠΈ Ρ€Π°ΡΠΏΠΎΠ»Π°Π³Π°Ρ‚ΡŒΡΡ подальшС ΠΎΡ‚ ΠΊΡ€Π°Π΅Π²
  • Π΄Π°Π»Π΅Π΅ Π½Π΅ΠΎΠ±Ρ…ΠΎΠ΄ΠΈΠΌΠΎ ΠΏΠΎΠ½ΠΈΠΌΠ°Ρ‚ΡŒ, Ρ‡Ρ‚ΠΎ Π² ΠΏΡ€ΠΎΠ΄ΡƒΠΊΡ‚Π°Ρ… RBCN ΠΏΡ€ΠΎΠ΄ΡƒΠΊΡ‚ отобраТаСтся Π² спискС ΠΏΡ€ΠΎΠ΄ΡƒΠΊΡ‚ΠΎΠ² ΠΈ Π² ΠΎΡ‚ΠΊΡ€Ρ‹Ρ‚ΠΎΠΉ ΠΊΠ°Ρ€Ρ‚ΠΎΡ‡ΠΊΠ΅
    • сущСствуСт нСсколько Ρ„ΠΎΡ€ΠΌΠ°Ρ‚ΠΎΠ² отобраТСния списков для ΠΊΠ°ΠΆΠ΄ΠΎΠ³ΠΎ ΠΈΠ· ΠΊΠΎΡ‚ΠΎΡ€Ρ‹Ρ… происходит ΠΎΠ±Ρ€Π΅Π·ΠΊΠ° изобраТСния

Π‘ΠΎΠ»ΡŒΡˆΠΈΠ΅ ΠΊΠ°Ρ€Ρ‚ΠΈΠ½ΠΊΠΈ Π² спискС

  • Ρ€Π°ΠΌΠΊΠ° ΠΊΠΎΠ½Ρ‚Π΅Π½Ρ‚Π°: 937Γ—700px
  • всС, Ρ‡Ρ‚ΠΎ находится Π²Π½Π΅ этой области Π½Π° экранС списка ΠΏΡ€ΠΎΠ΄ΡƒΠΊΡ‚ΠΎΠ² Π±ΡƒΠ΄Π΅Ρ‚ ΠΎΠ±Ρ€Π΅Π·Π°Π½ΠΎ (Π½Π° Ρ„ΠΎΡ‚ΠΎ - Π·Π°Π±Π»ΡŽΡ€Π΅Π½ΠΎ)

Π‘Ρ€Π΅Π΄Π½ΠΈΠ΅ ΠΊΠ°Ρ€Ρ‚ΠΈΠ½ΠΊΠΈ Π² спискС

  • Ρ€Π°ΠΌΠΊΠ° ΠΊΠΎΠ½Ρ‚Π΅Π½Ρ‚Π°: 937Γ—700px
  • всС, Ρ‡Ρ‚ΠΎ находится Π²Π½Π΅ этой области Π½Π° экранС списка ΠΏΡ€ΠΎΠ΄ΡƒΠΊΡ‚ΠΎΠ² Π±ΡƒΠ΄Π΅Ρ‚ ΠΎΠ±Ρ€Π΅Π·Π°Π½ΠΎ (Π½Π° Ρ„ΠΎΡ‚ΠΎ - Π·Π°Π±Π»ΡŽΡ€Π΅Π½ΠΎ)

МалСнькиС ΠΊΠ°Ρ€Ρ‚ΠΈΠ½ΠΊΠΈ Π² спискС

  • Ρ€Π°ΠΌΠΊΠ° ΠΊΠΎΠ½Ρ‚Π΅Π½Ρ‚Π°: 700Γ—700px
  • всС, Ρ‡Ρ‚ΠΎ находится Π²Π½Π΅ этой области Π½Π° экранС списка ΠΏΡ€ΠΎΠ΄ΡƒΠΊΡ‚ΠΎΠ² Π±ΡƒΠ΄Π΅Ρ‚ ΠΎΠ±Ρ€Π΅Π·Π°Π½ΠΎ (Π½Π° Ρ„ΠΎΡ‚ΠΎ - Π·Π°Π±Π»ΡŽΡ€Π΅Π½ΠΎ)


Π”ΠΎΠΏΠΎΠ»Π½ΠΈΡ‚Π΅Π»ΡŒΠ½Ρ‹Π΅ ΠΏΡ€ΠΎΠ²Π΅Ρ€ΠΊΠΈ Ρ‚Π΅Ρ€ΠΌΠΈΠ½Π°Π»ΠΎΠ², Ссли ΠΎΡ€Π³Π°Π½ΠΈΠ·Π°Ρ†ΠΈΠΉ большС ΠΎΠ΄Π½ΠΎΠΉπŸ”—

Как извСстно, ΠΏΡ€ΠΈ ΠΎΡ‚ΠΏΡ€Π°Π²ΠΊΠ΅ Π·Π°ΠΊΠ°Π·ΠΎΠ² Ρ‡Π΅Ρ€Π΅Π· iikoTransport Π·Π°ΠΊΠ°Π· создаСтся сразу Π² iikoFront, Ρ‚Π΅ΠΌ Π½Π΅ ΠΌΠ΅Π½Π΅Π΅ ΠšΠ»ΠΈΠ΅Π½Ρ‚Ρƒ ΠΌΠΎΠΆΠ΅Ρ‚ Π±Ρ‹Ρ‚ΡŒ Π½ΡƒΠΆΠ½ΠΎ Π²ΠΈΠ΄Π΅Ρ‚ΡŒ всС Π·Π°ΠΊΠ°Π·Ρ‹ Π² iikoCallCenter.

Для этого Π½Π΅ΠΎΠ±Ρ…ΠΎΠ΄ΠΈΠΌΠΎ ΠΏΡ€ΠΎΠ²Π΅Ρ€ΠΈΡ‚ΡŒ, Ρ‡Ρ‚ΠΎ всС ΠΏΠΎΠ΄ΠΊΠ»ΡŽΡ‡Π΅Π½Π½Ρ‹Π΅ Ρ‚Π΅Ρ€ΠΌΠΈΠ½Π°Π»Ρ‹ доставки зарСгистрированы Π² iikoCallCenter.

  1. Π’ iikoOffice Ρ‚ΠΎΠ³ΠΎ RMS, ΠΊΠΎΡ‚ΠΎΡ€Ρ‹ΠΉ выполняСт Ρ„ΡƒΠ½ΠΊΡ†ΠΈΠΈ ΠšΠΎΠ»Π»Π¦Π΅Π½Ρ‚Ρ€Π°, Π² Π±ΠΎΠΊΠΎΠ²ΠΎΠΌ мСню Π½Π°Ρ…ΠΎΠ΄ΠΈΠΌ Ρ€Π°Π·Π΄Π΅Π» Доставка ΠΈ Π²Ρ‹Π±ΠΈΡ€Π°Π΅ΠΌ Π’Π΅Ρ€ΠΌΠΈΠ½Π°Π»Ρ‹ доставки
  2. ΠŸΡ€ΠΎΠ²Π΅Ρ€ΡΠ΅ΠΌ, Ρ‡Ρ‚ΠΎ всС ΠΏΠΎΠ΄ΠΊΠ»ΡŽΡ‡Π΅Π½Π½Ρ‹Π΅ Ρ‚ΠΎΡ‡ΠΊΠΈ ΠΎΡ‚ΠΎΠ±Ρ€Π°ΠΆΠ°ΡŽΡ‚ΡΡ Π² спискС зарСгистрированных Ρ‚Π΅Ρ€ΠΌΠΈΠ½Π°Π»ΠΎΠ²
  3. Если Π½Π΅ Π²ΠΈΠ΄Π½Ρ‹ β€” Π½Π΅ΠΎΠ±Ρ…ΠΎΠ΄ΠΈΠΌΠΎ Π·Π°Ρ€Π΅Π³ΠΈΡΡ‚Ρ€ΠΈΡ€ΠΎΠ²Π°Ρ‚ΡŒ

πŸ“˜ ΠŸΠΎΠ΄Ρ€ΠΎΠ±Π½Π΅Π΅ Π² инструкции iiko


Π”ΠΎΠΏΠΎΠ»Π½ΠΈΡ‚Π΅Π»ΡŒΠ½Ρ‹Π΅ ΠΏΡ€ΠΎΠ²Π΅Ρ€ΠΊΠΈ Ρ‚Π΅Ρ€ΠΌΠΈΠ½Π°Π»ΠΎΠ²

ΠŸΠΎΠ΄Ρ‚Π²Π΅Ρ€ΠΆΠ΄Π΅Π½ΠΈΠ΅ Π·Π°ΠΊΠ°Π·ΠΎΠ²πŸ”—

Π‘Ρ‹Π²Π°ΡŽΡ‚ случаи, ΠΊΠΎΠ³Π΄Π° ΠšΠ»ΠΈΠ΅Π½Ρ‚ просит, Ρ‡Ρ‚ΠΎΠ±Ρ‹ Π·Π°ΠΊΠ°Π·Ρ‹ сначала ΠΏΠΎΠ΄Ρ‚Π²Π΅Ρ€ΠΆΠ΄Π°Π»ΠΈΡΡŒ Π² iikoCallCenter, Π° Ρ‚ΠΎΠ»ΡŒΠΊΠΎ послС этого с Π·Π°ΠΊΠ°Π·ΠΎΠΌ ΠΌΠΎΠΆΠ½ΠΎ Π±Ρ‹Π»ΠΎ Ρ€Π°Π±ΠΎΡ‚Π°Ρ‚ΡŒ Π² iikoFront.

Для этого Π½Π΅ΠΎΠ±Ρ…ΠΎΠ΄ΠΈΠΌΠΎ Π²ΠΊΠ»ΡŽΡ‡ΠΈΡ‚ΡŒ ΠΏΠΎΠ΄Ρ‚Π²Π΅Ρ€ΠΆΠ΄Π΅Π½ΠΈΠ΅ доставок.

  1. Π’ iikoChain Π² Π±ΠΎΠΊΠΎΠ²ΠΎΠΌ мСню Π½Π°Ρ…ΠΎΠ΄ΠΈΠΌ Ρ€Π°Π·Π΄Π΅Π» Доставка ΠΈ Π²Ρ‹Π±ΠΈΡ€Π°Π΅ΠΌ ΠŸΠΎΠ΄Ρ‚Π²Π΅Ρ€ΠΆΠ΄Π΅Π½ΠΈΠ΅ доставок
    (Ссли Ρ‚ΠΎΡ‡ΠΊΠ° ΠΎΠ΄Π½Π° β€” настраиваСм Π² iikoOffice)
  2. Π‘Ρ‚Π°Π²ΠΈΠΌ Π³Π°Π»ΠΎΡ‡ΠΊΡƒ Π’ΠΊΠ»ΡŽΡ‡ΠΈΡ‚ΡŒ ΠΏΠΎΠ΄Ρ‚Π²Π΅Ρ€ΠΆΠ΄Π΅Π½ΠΈΠ΅ доставок
  3. НаТимаСм Π‘ΠΎΡ…Ρ€Π°Π½ΠΈΡ‚ΡŒ ΠΈ Π·Π°ΠΊΡ€Ρ‹Ρ‚ΡŒ


Π’ΠΈΠΏΡ‹ ΠΎΠΏΠ»Π°Ρ‚πŸ”—

НСобходимый список Ρ‚ΠΈΠΏΠΎΠ² Π·Π°ΠΊΠ°Π·ΠΎΠ² сообщим ΠΈΠ»ΠΈ ΠΌΡ‹ ΠΈΠ»ΠΈ ΠšΠ»ΠΈΠ΅Π½Ρ‚

Π‘ΠΎΠ·Π΄Π°Π²Π°Ρ‚ΡŒ ΠΎΡ‚Π΄Π΅Π»ΡŒΠ½Ρ‹Π΅ Ρ‚ΠΈΠΏΡ‹ Π·Π°ΠΊΠ°Π·ΠΎΠ² Π½Π΅ ΠΎΠ±ΡΠ·Π°Ρ‚Π΅Π»ΡŒΠ½ΠΎ β€” ΠΌΡ‹ ΠΌΠΎΠΆΠ΅ΠΌ ΠΈΡΠΏΠΎΠ»ΡŒΠ·ΠΎΠ²Π°Ρ‚ΡŒ ΡƒΠΆΠ΅ созданныС. Иногда ΠšΠ»ΠΈΠ΅Π½Ρ‚ сам просит ΡΠΎΠ·Π΄Π°Ρ‚ΡŒ ΠΎΡ‚Π΄Π΅Π»ΡŒΠ½Ρ‹Π΅ ΡΠΏΠ΅Ρ†ΠΈΠ°Π»ΡŒΠ½ΠΎ ΠΏΠΎΠ΄ ΠΏΡ€ΠΎΠ΄ΡƒΠΊΡ‚Ρ‹ RBCN.

Если организация ΠΎΠ΄Π½Π° β€” настраиваСм Π² iikoOffice / Если ΠΎΡ€Π³Π°Π½ΠΈΠ·Π°Ρ†ΠΈΠΉ нСсколько β€” настраиваСм Π² iikoChain ⚠️

Π’ Π±ΠΎΠΊΠΎΠ²ΠΎΠΌ мСню Π½Π°Ρ…ΠΎΠ΄ΠΈΠΌ Ρ€Π°Π·Π΄Π΅Π» Π ΠΎΠ·Π½ΠΈΡ‡Π½Ρ‹Π΅ ΠΏΡ€ΠΎΠ΄Π°ΠΆΠΈ ΠΈ Π²Ρ‹Π±ΠΈΡ€Π°Π΅ΠΌ Π’ΠΈΠΏΡ‹ ΠΎΠΏΠ»Π°Ρ‚

НаличныС

  1. Π΄Π²Π° Ρ€Π°Π·Π° Π½Π°ΠΆΠΈΠΌΠ°Π΅ΠΌ Π½Π° ΡΠΎΠΎΡ‚Π²Π΅Ρ‚ΡΡ‚Π²ΡƒΡŽΡ‰ΠΈΠΉ Ρ‚ΠΈΠΏ ΠΎΠΏΠ»Π°Ρ‚Ρ‹ (Π»ΠΈΠ±ΠΎ создаСм ΠΎΡ‚Π΄Π΅Π»ΡŒΠ½Ρ‹ΠΉ, Ссли ΠšΠ»ΠΈΠ΅Π½Ρ‚ Ρ‚Π°ΠΊ просит, Ρ‡Π΅Ρ€Π΅Π· ΠΊΠ½ΠΎΠΏΠΊΡƒ Π”ΠΎΠ±Π°Π²ΠΈΡ‚ΡŒ)
  2. провСряСм, Ρ‡Ρ‚ΠΎ Ρ‚ΠΈΠΏ ΠΎΠΏΠ»Π°Ρ‚Ρ‹ доступСн Π½Π° всСх организациях, ΠΏΠΎΠ΄ΠΊΠ»ΡŽΡ‡Π΅Π½Π½Ρ‹Ρ… ΠΏΠΎ ΠΊΠ»ΡŽΡ‡Ρƒ
  3. ставим Π³Π°Π»ΠΎΡ‡ΠΊΡƒ МоТно ΠΊΠΎΠΌΠ±ΠΈΠ½ΠΈΡ€ΠΎΠ²Π°Ρ‚ΡŒ с Π΄Ρ€ΡƒΠ³ΠΈΠΌΠΈ Ρ‚ΠΈΠΏΠ°ΠΌΠΈ ΠΎΠΏΠ»Π°Ρ‚Ρ‹
  4. ставим Π³Π°Π»ΠΎΡ‡ΠΊΡƒ ΠœΠΎΠΆΠ΅Ρ‚ ΠΏΡ€ΠΈΠ½ΠΈΠΌΠ°Ρ‚ΡŒΡΡ ΠΈΠ·Π²Π½Π΅
  5. Π²Ρ‹Π±ΠΈΡ€Π°Π΅ΠΌ Ρ‚ΠΈΠΏ провСдСния ΠΎΠΏΠ»Π°Ρ‚Ρ‹ Как внСшний, Ρ‚Π°ΠΊ ΠΈ Π½Π° сторонС рСсторана
  6. пишСм Код Ρ‚ΠΈΠΏΠ° ΠΎΠΏΠ»Π°Ρ‚Ρ‹ CASH
  7. Π½Π°ΠΆΠΈΠΌΠ°Π΅ΠΌ Π‘ΠΎΡ…Ρ€Π°Π½ΠΈΡ‚ΡŒ

НаличныС

ΠšΠ°Ρ€Ρ‚ΠΎΠΉ Π½Π° мСстС

  1. Π΄Π²Π° Ρ€Π°Π·Π° Π½Π°ΠΆΠΈΠΌΠ°Π΅ΠΌ Π½Π° ΡΠΎΠΎΡ‚Π²Π΅Ρ‚ΡΡ‚Π²ΡƒΡŽΡ‰ΠΈΠΉ Ρ‚ΠΈΠΏ ΠΎΠΏΠ»Π°Ρ‚Ρ‹ (Π»ΠΈΠ±ΠΎ создаСм ΠΎΡ‚Π΄Π΅Π»ΡŒΠ½Ρ‹ΠΉ, Ссли ΠšΠ»ΠΈΠ΅Π½Ρ‚ Ρ‚Π°ΠΊ просит, Ρ‡Π΅Ρ€Π΅Π· ΠΊΠ½ΠΎΠΏΠΊΡƒ Π”ΠΎΠ±Π°Π²ΠΈΡ‚ΡŒ)
  2. провСряСм, Ρ‡Ρ‚ΠΎ Ρ‚ΠΈΠΏ ΠΎΠΏΠ»Π°Ρ‚Ρ‹ доступСн Π½Π° всСх организациях, ΠΏΠΎΠ΄ΠΊΠ»ΡŽΡ‡Π΅Π½Π½Ρ‹Ρ… ΠΏΠΎ ΠΊΠ»ΡŽΡ‡Ρƒ
  3. ставим Π³Π°Π»ΠΎΡ‡ΠΊΡƒ МоТно ΠΊΠΎΠΌΠ±ΠΈΠ½ΠΈΡ€ΠΎΠ²Π°Ρ‚ΡŒ с Π΄Ρ€ΡƒΠ³ΠΈΠΌΠΈ Ρ‚ΠΈΠΏΠ°ΠΌΠΈ ΠΎΠΏΠ»Π°Ρ‚Ρ‹
  4. ставим Π³Π°Π»ΠΎΡ‡ΠΊΡƒ ΠœΠΎΠΆΠ΅Ρ‚ ΠΏΡ€ΠΈΠ½ΠΈΠΌΠ°Ρ‚ΡŒΡΡ ΠΈΠ·Π²Π½Π΅
  5. Π²Ρ‹Π±ΠΈΡ€Π°Π΅ΠΌ Ρ‚ΠΈΠΏ провСдСния ΠΎΠΏΠ»Π°Ρ‚Ρ‹ Как внСшний, Ρ‚Π°ΠΊ ΠΈ Π½Π° сторонС рСсторана
  6. пишСм Код Ρ‚ΠΈΠΏΠ° ΠΎΠΏΠ»Π°Ρ‚Ρ‹ PCARD
  7. ставим Π³Π°Π»ΠΎΡ‡ΠΊΡƒ ЯвляСтся Ρ„ΠΈΡΠΊΠ°Π»ΡŒΠ½Ρ‹ΠΌ
  8. Π½Π°ΠΆΠΈΠΌΠ°Π΅ΠΌ Π‘ΠΎΡ…Ρ€Π°Π½ΠΈΡ‚ΡŒ

ΠšΠ°Ρ€Ρ‚ΠΎΠΉ Π½Π° мСстС

ΠšΠ°Ρ€Ρ‚ΠΎΠΉ ΠΊΡƒΡ€ΡŒΠ΅Ρ€Ρƒ

  1. Π΄Π²Π° Ρ€Π°Π·Π° Π½Π°ΠΆΠΈΠΌΠ°Π΅ΠΌ Π½Π° ΡΠΎΠΎΡ‚Π²Π΅Ρ‚ΡΡ‚Π²ΡƒΡŽΡ‰ΠΈΠΉ Ρ‚ΠΈΠΏ ΠΎΠΏΠ»Π°Ρ‚Ρ‹ (Π»ΠΈΠ±ΠΎ создаСм ΠΎΡ‚Π΄Π΅Π»ΡŒΠ½Ρ‹ΠΉ, Ссли ΠšΠ»ΠΈΠ΅Π½Ρ‚ Ρ‚Π°ΠΊ просит, Ρ‡Π΅Ρ€Π΅Π· ΠΊΠ½ΠΎΠΏΠΊΡƒ Π”ΠΎΠ±Π°Π²ΠΈΡ‚ΡŒ)
  2. провСряСм, Ρ‡Ρ‚ΠΎ Ρ‚ΠΈΠΏ ΠΎΠΏΠ»Π°Ρ‚Ρ‹ доступСн Π½Π° всСх организациях, ΠΏΠΎΠ΄ΠΊΠ»ΡŽΡ‡Π΅Π½Π½Ρ‹Ρ… ΠΏΠΎ ΠΊΠ»ΡŽΡ‡Ρƒ
  3. ставим Π³Π°Π»ΠΎΡ‡ΠΊΡƒ МоТно ΠΊΠΎΠΌΠ±ΠΈΠ½ΠΈΡ€ΠΎΠ²Π°Ρ‚ΡŒ с Π΄Ρ€ΡƒΠ³ΠΈΠΌΠΈ Ρ‚ΠΈΠΏΠ°ΠΌΠΈ ΠΎΠΏΠ»Π°Ρ‚Ρ‹
  4. ставим Π³Π°Π»ΠΎΡ‡ΠΊΡƒ ΠœΠΎΠΆΠ΅Ρ‚ ΠΏΡ€ΠΈΠ½ΠΈΠΌΠ°Ρ‚ΡŒΡΡ ΠΈΠ·Π²Π½Π΅
  5. Π²Ρ‹Π±ΠΈΡ€Π°Π΅ΠΌ Ρ‚ΠΈΠΏ провСдСния ΠΎΠΏΠ»Π°Ρ‚Ρ‹ Как внСшний, Ρ‚Π°ΠΊ ΠΈ Π½Π° сторонС рСсторана
  6. пишСм Код Ρ‚ΠΈΠΏΠ° ΠΎΠΏΠ»Π°Ρ‚Ρ‹ CCARD
  7. ставим Π³Π°Π»ΠΎΡ‡ΠΊΡƒ ЯвляСтся Ρ„ΠΈΡΠΊΠ°Π»ΡŒΠ½Ρ‹ΠΌ
  8. Π½Π°ΠΆΠΈΠΌΠ°Π΅ΠΌ Π‘ΠΎΡ…Ρ€Π°Π½ΠΈΡ‚ΡŒ

ΠšΠ°Ρ€Ρ‚ΠΎΠΉ ΠΊΡƒΡ€ΡŒΠ΅Ρ€Ρƒ

Онлайн ΠΎΠΏΠ»Π°Ρ‚Π°

  1. Π΄Π²Π° Ρ€Π°Π·Π° Π½Π°ΠΆΠΈΠΌΠ°Π΅ΠΌ Π½Π° ΡΠΎΠΎΡ‚Π²Π΅Ρ‚ΡΡ‚Π²ΡƒΡŽΡ‰ΠΈΠΉ Ρ‚ΠΈΠΏ ΠΎΠΏΠ»Π°Ρ‚Ρ‹ (Π»ΠΈΠ±ΠΎ создаСм ΠΎΡ‚Π΄Π΅Π»ΡŒΠ½Ρ‹ΠΉ, Ссли ΠšΠ»ΠΈΠ΅Π½Ρ‚ Ρ‚Π°ΠΊ просит, Ρ‡Π΅Ρ€Π΅Π· ΠΊΠ½ΠΎΠΏΠΊΡƒ Π”ΠΎΠ±Π°Π²ΠΈΡ‚ΡŒ)
  2. провСряСм, Ρ‡Ρ‚ΠΎ Ρ‚ΠΈΠΏ ΠΎΠΏΠ»Π°Ρ‚Ρ‹ доступСн Π½Π° всСх организациях, ΠΏΠΎΠ΄ΠΊΠ»ΡŽΡ‡Π΅Π½Π½Ρ‹Ρ… ΠΏΠΎ ΠΊΠ»ΡŽΡ‡Ρƒ
  3. ставим Π³Π°Π»ΠΎΡ‡ΠΊΡƒ МоТно ΠΊΠΎΠΌΠ±ΠΈΠ½ΠΈΡ€ΠΎΠ²Π°Ρ‚ΡŒ с Π΄Ρ€ΡƒΠ³ΠΈΠΌΠΈ Ρ‚ΠΈΠΏΠ°ΠΌΠΈ ΠΎΠΏΠ»Π°Ρ‚Ρ‹
  4. ставим Π³Π°Π»ΠΎΡ‡ΠΊΡƒ ΠœΠΎΠΆΠ΅Ρ‚ ΠΏΡ€ΠΈΠ½ΠΈΠΌΠ°Ρ‚ΡŒΡΡ ΠΈΠ·Π²Π½Π΅
  5. Π²Ρ‹Π±ΠΈΡ€Π°Π΅ΠΌ Ρ‚ΠΈΠΏ провСдСния ΠΎΠΏΠ»Π°Ρ‚Ρ‹ Как внСшний, Ρ‚Π°ΠΊ ΠΈ Π½Π° сторонС рСсторана
  6. пишСм Код Ρ‚ΠΈΠΏΠ° ΠΎΠΏΠ»Π°Ρ‚Ρ‹ ECARD
  7. ставим Π³Π°Π»ΠΎΡ‡ΠΊΡƒ ЯвляСтся Ρ„ΠΈΡΠΊΠ°Π»ΡŒΠ½Ρ‹ΠΌ
  8. Π½Π°ΠΆΠΈΠΌΠ°Π΅ΠΌ Π‘ΠΎΡ…Ρ€Π°Π½ΠΈΡ‚ΡŒ

Настройка фискализации ΠΌΠΎΠΆΠ΅Ρ‚ ΠΈΠ·ΠΌΠ΅Π½ΠΈΡ‚ΡŒΡΡ Ссли ΠšΠ»ΠΈΠ΅Π½Ρ‚ ΠΏΠΎΠ΄ΠΊΠ»ΡŽΡ‡ΠΈΡ‚ ΠΎΡ‚Π΄Π΅Π»ΡŒΠ½ΠΎ Ρ„ΠΈΡΠΊΠ°Π»ΠΈΠ·Π°Ρ†ΠΈΡŽ Онлайн ΠΎΠΏΠ»Π°Ρ‚ β€” ΠΌΡ‹ ΠΈΠ»ΠΈ ΠšΠ»ΠΈΠ΅Π½Ρ‚ сообщим, Ссли эту настройку Π½ΡƒΠΆΠ½ΠΎ Π±ΡƒΠ΄Π΅Ρ‚ ΠΈΠ·ΠΌΠ΅Π½ΠΈΡ‚ΡŒ ℹ️

Онлайн ΠΎΠΏΠ»Π°Ρ‚Π°

ΠžΠΏΠ»Π°Ρ‚Π° Π±Π°Π»Π»Π°ΠΌΠΈ iikoCard

πŸ“˜ ΠŸΠΎΠ΄Ρ€ΠΎΠ±Π½ΠΎ расписано Π² Π΄ΠΎΠΊΡƒΠΌΠ΅Π½Ρ‚Π°Ρ†ΠΈΠΈ iiko

1 - Π΄Π²Π° Ρ€Π°Π·Π° Π½Π°ΠΆΠΈΠΌΠ°Π΅ΠΌ Π½Π° ΡΠΎΠΎΡ‚Π²Π΅Ρ‚ΡΡ‚Π²ΡƒΡŽΡ‰ΠΈΠΉ Ρ‚ΠΈΠΏ ΠΎΠΏΠ»Π°Ρ‚Ρ‹

2 - провСряСм, Ρ‡Ρ‚ΠΎ Ρ‚ΠΈΠΏ ΠΎΠΏΠ»Π°Ρ‚Ρ‹ доступСн Π½Π° всСх организациях, ΠΏΠΎΠ΄ΠΊΠ»ΡŽΡ‡Π΅Π½Π½Ρ‹Ρ… ΠΏΠΎ ΠΊΠ»ΡŽΡ‡Ρƒ

3 - ставим Π³Π°Π»ΠΎΡ‡ΠΊΡƒ МоТно ΠΊΠΎΠΌΠ±ΠΈΠ½ΠΈΡ€ΠΎΠ²Π°Ρ‚ΡŒ с Π΄Ρ€ΡƒΠ³ΠΈΠΌΠΈ Ρ‚ΠΈΠΏΠ°ΠΌΠΈ ΠΎΠΏΠ»Π°Ρ‚Ρ‹

4 - ставим Π³Π°Π»ΠΎΡ‡ΠΊΡƒ ΠœΠΎΠΆΠ΅Ρ‚ ΠΏΡ€ΠΈΠ½ΠΈΠΌΠ°Ρ‚ΡŒΡΡ ΠΈΠ·Π²Π½Π΅

5 - Π²Ρ‹Π±ΠΈΡ€Π°Π΅ΠΌ Ρ‚ΠΈΠΏ провСдСния ΠΎΠΏΠ»Π°Ρ‚Ρ‹ Волько Π½Π° сторонС рСсторана

6 - пишСм Код Ρ‚ΠΈΠΏΠ° ΠΎΠΏΠ»Π°Ρ‚Ρ‹ INET

7 - Π²ΠΎ Π²ΠΊΠ»Π°Π΄ΠΊΠ΅ ΠžΡΠ½ΠΎΠ²Π½Ρ‹Π΅ настройки ставим Π³Π°Π»ΠΎΡ‡ΠΊΡƒ ΠŸΡ€ΠΎΠ²ΠΎΠ΄ΠΈΡ‚ΡŒ ΠΊΠ°ΠΊ скидку

8 - Π²Ρ‹Π±ΠΈΡ€Π°Π΅ΠΌ Π‘ΠΊΠΈΠ΄ΠΊΡƒ ΠΈΠ· Π²Ρ‹ΠΏΠ°Π΄Π°ΡŽΡ‰Π΅Π³ΠΎ списка (Ссли Π΅Π΅ Π½Π΅Ρ‚ β€” Π½ΡƒΠΆΠ½ΠΎ ΡΠΎΠ·Π΄Π°Ρ‚ΡŒ)

9 - ΠΏΠ΅Ρ€Π΅Ρ…ΠΎΠ΄ΠΈΠΌ Π²ΠΎ Π²ΠΊΠ»Π°Π΄ΠΊΡƒ Π”ΠΎΠΏΠΎΠ»Π½ΠΈΡ‚Π΅Π»ΡŒΠ½Ρ‹Π΅ настройки

10 - Π½Π°ΠΆΠΈΠΌΠ°Π΅ΠΌ ΠŸΠΎΠ»ΡƒΡ‡ΠΈΡ‚ΡŒ ΠΌΠ°Ρ€ΠΊΠ΅Ρ‚ΠΈΠ½Π³ΠΎΠ²Ρ‹Π΅ ΠΏΡ€ΠΎΠ³Ρ€Π°ΠΌΠΌΡ‹ с дСйствиСм ΠΎΠΏΠ»Π°Ρ‚Ρ‹

11 - ставим Π³Π°Π»ΠΎΡ‡ΠΊΡƒ Π½Π°ΠΏΡ€ΠΎΡ‚ΠΈΠ² ΠΏΡ€ΠΎΠ³Ρ€Π°ΠΌΠΌΡ‹, созданной Π² iiko.biz ΠΌΠ°Ρ€ΠΊΠ΅Ρ‚ΠΈΠ½Π³ΠΎΠ²ΠΎΠΉ ΠΏΡ€ΠΎΠ³Ρ€Π°ΠΌΠΌΡ‹ с начислСниСм ΠΈ списаниСм бонусов

12 - Π½Π°ΠΆΠΈΠΌΠ°Π΅ΠΌ Π‘ΠΎΡ…Ρ€Π°Π½ΠΈΡ‚ΡŒ

ΠšΠ»ΠΈΠ΅Π½Ρ‚Ρƒ ΠΌΠΎΠΆΠ΅Ρ‚ ΠΏΠΎΠ½Π°Π΄ΠΎΠ±ΠΈΡ‚ΡŒΡΡ Ρ…ΠΎΠ»Π΄ΠΈΡ€ΠΎΠ²Π°Π½ΠΈΠ΅ Π±Π°Π»Π»ΠΎΠ² β€” Π² этом случаС Π±ΡƒΠ΄Π΅Ρ‚ Π½Π΅ΠΎΠ±Ρ…ΠΎΠ΄ΠΈΠΌΠΎ ΡΠΊΠΎΡ€Ρ€Π΅ΠΊΡ‚ΠΈΡ€ΠΎΠ²Π°Ρ‚ΡŒ настройки бонусной ΠΏΡ€ΠΎΠ³Ρ€Π°ΠΌΠΌΡ‹ Π² iiko.biz, Π° Ρ‚Π°ΠΊΠΆΠ΅ ΡΠΎΠ·Π΄Π°Ρ‚ΡŒ ΠΎΡ‚Π΄Π΅Π»ΡŒΠ½Ρ‹ΠΉ Ρ‚ΠΈΠΏ ΠΎΠΏΠ»Π°Ρ‚Ρ‹ для Ρ…ΠΎΠ»Π΄ΠΈΡ€ΡƒΠ΅ΠΌΡ‹Ρ… бонусов ℹ️

ΠŸΠΎΠ΄Ρ€ΠΎΠ±Π½Π΅Π΅ ΠΏΡ€ΠΎ настройку холдирования расписали Ρ‚ΡƒΡ‚ πŸ‘‰ πŸ’³ Π₯ΠΎΠ»Π΄ΠΈΡ€ΠΎΠ²Π°Π½ΠΈΠ΅ Π±Π°Π»Π»ΠΎΠ²


ΠžΠΏΠ»Π°Ρ‚Π° Π±Π°Π»Π»Π°ΠΌΠΈ iikoCard

Если Ρ€Π°Π½Π΅Π΅ Π½Π΅ Π±Ρ‹Π»Π° создана скидка, Π΅Π΅ Π½ΡƒΠΆΠ½ΠΎ Π΄ΠΎΠ±Π°Π²ΠΈΡ‚ΡŒπŸ”—
  1. Π² Π±ΠΎΠΊΠΎΠ²ΠΎΠΌ мСню Π½Π°Ρ…ΠΎΠ΄ΠΈΠΌ Ρ€Π°Π·Π΄Π΅Π» Дисконтная систСма ΠΈ Π²Ρ‹Π±ΠΈΡ€Π°Π΅ΠΌ Π‘ΠΊΠΈΠ΄ΠΊΠΈ ΠΈ Π½Π°Π΄Π±Π°Π²ΠΊΠΈ
  2. Π½Π°ΠΆΠΈΠΌΠ°Π΅ΠΌ Π”ΠΎΠ±Π°Π²ΠΈΡ‚ΡŒ
  3. заполняСм НазваниС ΠΈ НазваниС Π² ΠΏΡ€Π΅Ρ‡Π΅ΠΊΠ΅
  4. ΠΎΡΡ‚Π°Π»ΡŒΠ½Ρ‹Π΅ Π΄Π΅Ρ„ΠΎΠ»Ρ‚Π½Ρ‹Π΅ настройки Π½Π΅ мСняСм
  5. Π½Π°ΠΆΠΈΠΌΠ°Π΅ΠΌ Π”Π°Π»Π΅Π΅
  6. снимаСм Π³Π°Π»ΠΎΡ‡ΠΊΡƒ МоТно Π½Π°Π·Π½Π°Ρ‡Π°Ρ‚ΡŒ Π²Ρ€ΡƒΡ‡Π½ΡƒΡŽ
  7. ΠΎΡΡ‚Π°Π»ΡŒΠ½Ρ‹Π΅ Π΄Π΅Ρ„ΠΎΠ»Ρ‚Π½Ρ‹Π΅ настройки Π½Π΅ мСняСм
  8. Π½Π°ΠΆΠΈΠΌΠ°Π΅ΠΌ Π”Π°Π»Π΅Π΅
  9. Π² Ρ‚ΠΈΠΏΠ΅ ΡƒΠΊΠ°Π·Ρ‹Π²Π°Π΅ΠΌ Ѐиксированная сумма
  10. ΠΎΡΡ‚Π°Π»ΡŒΠ½Ρ‹Π΅ Π΄Π΅Ρ„ΠΎΠ»Ρ‚Π½Ρ‹Π΅ настройки Π½Π΅ мСняСм
  11. Π½Π°ΠΆΠΈΠΌΠ°Π΅ΠΌ Π”Π°Π»Π΅Π΅
  12. провСряСм, Ρ‡Ρ‚ΠΎ Π³Π°Π»ΠΎΡ‡ΠΊΠ° ΠΠΊΡ‚ΠΈΠ²ΠΈΡ€ΠΎΠ²Π°Ρ‚ΡŒ скидку стоит
  13. наТимаСм ОК
1 2 3 4 5

Π’ΠΈΠΏΡ‹ Π·Π°ΠΊΠ°Π·ΠΎΠ²πŸ”—

НСобходимый список Ρ‚ΠΈΠΏΠΎΠ² Π·Π°ΠΊΠ°Π·ΠΎΠ² сообщим ΠΈΠ»ΠΈ ΠΌΡ‹ ΠΈΠ»ΠΈ ΠšΠ»ΠΈΠ΅Π½Ρ‚

Π‘ΠΎΠ·Π΄Π°Π²Π°Ρ‚ΡŒ ΠΎΡ‚Π΄Π΅Π»ΡŒΠ½Ρ‹Π΅ Ρ‚ΠΈΠΏΡ‹ Π·Π°ΠΊΠ°Π·ΠΎΠ² Π½Π΅ ΠΎΠ±ΡΠ·Π°Ρ‚Π΅Π»ΡŒΠ½ΠΎ β€” ΠΌΡ‹ ΠΌΠΎΠΆΠ΅ΠΌ ΠΈΡΠΏΠΎΠ»ΡŒΠ·ΠΎΠ²Π°Ρ‚ΡŒ ΡƒΠΆΠ΅ созданныС. Иногда ΠšΠ»ΠΈΠ΅Π½Ρ‚ сам просит ΡΠΎΠ·Π΄Π°Ρ‚ΡŒ ΠΎΡ‚Π΄Π΅Π»ΡŒΠ½Ρ‹Π΅ ΡΠΏΠ΅Ρ†ΠΈΠ°Π»ΡŒΠ½ΠΎ ΠΏΠΎΠ΄ ΠΏΡ€ΠΎΠ΄ΡƒΠΊΡ‚Ρ‹ RBCN.

Если организация ΠΎΠ΄Π½Π° β€” настраиваСм Π² iikoOffice / Если ΠΎΡ€Π³Π°Π½ΠΈΠ·Π°Ρ†ΠΈΠΉ нСсколько β€” настраиваСм Π² iikoChain ⚠️

Π’ Π±ΠΎΠΊΠΎΠ²ΠΎΠΌ мСню Π½Π°Ρ…ΠΎΠ΄ΠΈΠΌ Ρ€Π°Π·Π΄Π΅Π» Π ΠΎΠ·Π½ΠΈΡ‡Π½Ρ‹Π΅ ΠΏΡ€ΠΎΠ΄Π°ΠΆΠΈ ΠΈ Π²Ρ‹Π±ΠΈΡ€Π°Π΅ΠΌ Π’ΠΈΠΏΡ‹ Π·Π°ΠΊΠ°Π·ΠΎΠ².

Доставка

1 - провСряСм, Ρ‡Ρ‚ΠΎ Ρƒ Ρ‚ΠΈΠΏΠ° Π·Π°ΠΊΠ°Π·Π° Доставка стоит Ρ€Π΅ΠΆΠΈΠΌ обслуТивания Доставка ΠΊΡƒΡ€ΡŒΠ΅Ρ€ΠΎΠΌ

Если ΠšΠ»ΠΈΠ΅Π½Ρ‚ просит ΡΠΎΠ·Π΄Π°Ρ‚ΡŒ ΠΎΡ‚Π΄Π΅Π»ΡŒΠ½Ρ‹ΠΉ Ρ‚ΠΈΠΏ Π·Π°ΠΊΠ°Π·Π°:

1 - Π½Π°ΠΆΠΈΠΌΠ°Π΅ΠΌ ΠΊΠ½ΠΎΠΏΠΊΡƒ Π”ΠΎΠ±Π°Π²ΠΈΡ‚ΡŒ

2 - пишСм НаимСнованиС

3 - Π²Ρ‹Π±ΠΈΡ€Π°Π΅ΠΌ Ρ€Π΅ΠΆΠΈΠΌ обслуТивания Доставка ΠΊΡƒΡ€ΡŒΠ΅Ρ€ΠΎΠΌ

4 - Π½Π°ΠΆΠΈΠΌΠ°Π΅ΠΌ Π‘ΠΎΡ…Ρ€Π°Π½ΠΈΡ‚ΡŒ

Доставка

Π‘Π°ΠΌΠΎΠ²Ρ‹Π²ΠΎΠ·

1 - провСряСм, Ρ‡Ρ‚ΠΎ Ρƒ Ρ‚ΠΈΠΏΠ° Π·Π°ΠΊΠ°Π·Π° Доставка самовывоз стоит Ρ€Π΅ΠΆΠΈΠΌ обслуТивания Доставка самовывоз

Если ΠšΠ»ΠΈΠ΅Π½Ρ‚ просит ΡΠΎΠ·Π΄Π°Ρ‚ΡŒ ΠΎΡ‚Π΄Π΅Π»ΡŒΠ½Ρ‹ΠΉ Ρ‚ΠΈΠΏ Π·Π°ΠΊΠ°Π·Π°:

1 - Π½Π°ΠΆΠΈΠΌΠ°Π΅ΠΌ ΠΊΠ½ΠΎΠΏΠΊΡƒ Π”ΠΎΠ±Π°Π²ΠΈΡ‚ΡŒ

2 - пишСм НаимСнованиС

3 - Π²Ρ‹Π±ΠΈΡ€Π°Π΅ΠΌ Ρ€Π΅ΠΆΠΈΠΌ обслуТивания Доставка самовывоз

4 - Π½Π°ΠΆΠΈΠΌΠ°Π΅ΠΌ Π‘ΠΎΡ…Ρ€Π°Π½ΠΈΡ‚ΡŒ

Π‘Π°ΠΌΠΎΠ²Ρ‹Π²ΠΎΠ·

На мСстС

ΠžΠ±Ρ‹Ρ‡Π½ΠΎ для Ρ‚ΠΈΠΏΠ° Π·Π°ΠΊΠ°Π·Π° ΠžΠ±Ρ‹Ρ‡Π½Ρ‹ΠΉ Π·Π°ΠΊΠ°Π· стоит Ρ€Π΅ΠΆΠΈΠΌ обслуТивания ΠžΠ±Ρ‹Ρ‡Π½Ρ‹ΠΉ Π·Π°ΠΊΠ°Π· β€” это Π·Π½Π°Ρ‡ΠΈΡ‚, Ρ‡Ρ‚ΠΎ ΠΏΡ€ΠΈ использовании этого Ρ‚ΠΈΠΏΠ° Π·Π°ΠΊΠ°Π·Π° ΠΏΡ€ΠΈ Π΅Π³ΠΎ создании ΠΈΠ· api Π·Π°ΠΊΠ°Π· Π±ΡƒΠ΄Π΅Ρ‚ ΡΠΎΠ·Π΄Π°Π²Π°Ρ‚ΡŒΡΡ Π½Π° стол ℹ️

Π§Π°Ρ‰Π΅ всСго ΠšΠ»ΠΈΠ΅Π½Ρ‚Ρƒ это Π½Π΅ Π½ΡƒΠΆΠ½ΠΎ => Π½Π΅ΠΎΠ±Ρ…ΠΎΠ΄ΠΈΠΌΠΎ ΡΠΎΠ·Π΄Π°Ρ‚ΡŒ ΠΎΡ‚Π΄Π΅Π»ΡŒΠ½Ρ‹ΠΉ Ρ‚ΠΈΠΏ Π·Π°ΠΊΠ°Π·Π°:

1 - Π½Π°ΠΆΠΈΠΌΠ°Π΅ΠΌ ΠΊΠ½ΠΎΠΏΠΊΡƒ Π”ΠΎΠ±Π°Π²ΠΈΡ‚ΡŒ

2 - пишСм НаимСнованиС

3 - Π²Ρ‹Π±ΠΈΡ€Π°Π΅ΠΌ Ρ€Π΅ΠΆΠΈΠΌ обслуТивания Доставка самовывоз

4 - Π½Π°ΠΆΠΈΠΌΠ°Π΅ΠΌ Π‘ΠΎΡ…Ρ€Π°Π½ΠΈΡ‚ΡŒ

На мСстС

Π’Ρ‹Π³Ρ€ΡƒΠ·ΠΊΠ° Π³ΠΎΡ€ΠΎΠ΄ΠΎΠ² ΠΈ ΡƒΠ»ΠΈΡ†πŸ”—

Π’Π°ΠΆΠ½ΠΎ ⚠️

Если организация ΠΎΠ΄Π½Π° β€” настраиваСм Π² iikoOffice.
Если ΠΎΡ€Π³Π°Π½ΠΈΠ·Π°Ρ†ΠΈΠΉ нСсколько β€” настраиваСм Π² iikoChain, Π° Π·Π°Ρ‚Π΅ΠΌ запускаСм πŸ”„ ΠΏΡ€ΠΈΠ½ΡƒΠ΄ΠΈΡ‚Π΅Π»ΡŒΠ½Ρ‹ΠΉ ΠΎΠ±ΠΌΠ΅Π½

Настройка

1 - Π’ Π±ΠΎΠΊΠΎΠ²ΠΎΠΌ мСню Π½Π°Ρ…ΠΎΠ΄ΠΈΠΌ Ρ€Π°Π·Π΄Π΅Π» Доставка ΠΈ Π²Ρ‹Π±ΠΈΡ€Π°Π΅ΠΌ Π“ΠΎΡ€ΠΎΠ΄Π°

2 - Если Π½ΡƒΠΆΠ½Ρ‹Π΅ Π³ΠΎΡ€ΠΎΠ΄Π° ΡƒΠΆΠ΅ Π΅ΡΡ‚ΡŒ Π² спискС β€” ΠΏΠ΅Ρ€Π΅Ρ…ΠΎΠ΄ΠΈΠΌ ΠΊ ΡΠ»Π΅Π΄ΡƒΡŽΡ‰Π΅ΠΌΡƒ ΠΏΡƒΠ½ΠΊΡ‚Ρƒ.
Если Π½Π΅Ρ‚:

  • НаТимаСм Π”ΠΎΠ±Π°Π²ΠΈΡ‚ΡŒ


Π“ΠΎΡ€ΠΎΠ΄Π° настройка

  • Π’Π²ΠΎΠ΄ΠΈΠΌ Π½ΡƒΠΆΠ½ΠΎΠ΅ НазваниС Π³ΠΎΡ€ΠΎΠ΄Π°
  • НаТимаСм Π‘ΠΎΡ…Ρ€Π°Π½ΠΈΡ‚ΡŒ ΠΈ Π·Π°ΠΊΡ€Ρ‹Ρ‚ΡŒ


3 - Π’ спискС Π³ΠΎΡ€ΠΎΠ΄ΠΎΠ² Π½Π°ΠΆΠΈΠΌΠ°Π΅ΠΌ ΠΏΡ€Π°Π²ΠΎΠΉ ΠΊΠ½ΠΎΠΏΠΊΠΎΠΉ Π½Π° Π½ΡƒΠΆΠ½ΠΎΠΌ Π³ΠΎΡ€ΠΎΠ΄Π΅

4 - Π’Ρ‹Π±ΠΈΡ€Π°Π΅ΠΌ Π—Π°Π³Ρ€ΡƒΠ·ΠΈΡ‚ΡŒ список ΡƒΠ»ΠΈΡ† ΠΈΠ· ΠšΠ›ΠΠ”Π 

  • МногиС наимСнования Π³ΠΎΡ€ΠΎΠ΄ΠΎΠ² Π΄ΡƒΠ±Π»ΠΈΡ€ΡƒΡŽΡ‚ΡΡ Π² Ρ€Π°Π·Π½Ρ‹Ρ… Ρ€Π΅Π³ΠΈΠΎΠ½Π°Ρ… β€” Π²Ρ‹Π±ΠΈΡ€Π°Π΅ΠΌ Π½ΡƒΠΆΠ½Ρ‹ΠΉ Ρ€Π΅Π³ΠΈΠΎΠ½

5 - Π’ ΠΎΡ‚ΠΊΡ€Ρ‹Π²ΡˆΠ΅ΠΌΡΡ ΠΎΠΊΠ½Π΅ Π½Π°ΠΆΠΈΠΌΠ°Π΅ΠΌ Π”Π°

  • Π›ΠΈΠ±ΠΎ мСняСм Ρ€Π΅Π³ΠΈΠΎΠ½ ΠΏΡ€ΠΈ нСобходимости

Π’Ρ‹Π³Ρ€ΡƒΠ·ΠΊΠ°

Π’Π°ΠΆΠ½ΠΎ ⚠️ Π’Ρ‹Π³Ρ€ΡƒΠ·ΠΊΠ° Π³ΠΎΡ€ΠΎΠ΄ΠΎΠ² ΠΈ ΡƒΠ»ΠΈΡ† Π² API производится Π² ΠΊΠ°ΠΆΠ΄ΠΎΠΉ ΠΏΠΎΠ΄ΠΊΠ»ΡŽΡ‡Π°Π΅ΠΌΠΎΠΉ ΠΎΡ€Π³Π°Π½ΠΈΠ·Π°Ρ†ΠΈΠΈ Π² iikoOffice.

1 - Π’ Π±ΠΎΠΊΠΎΠ²ΠΎΠΌ мСню Π½Π°Ρ…ΠΎΠ΄ΠΈΠΌ Ρ€Π°Π·Π΄Π΅Π» Доставка ΠΈ Π²Ρ‹Π±ΠΈΡ€Π°Π΅ΠΌ Π“ΠΎΡ€ΠΎΠ΄Π°

2 - Если Π³ΠΎΡ€ΠΎΠ΄Π° добавлялись Π² iikoChain β€” Π² Π²Π΅Ρ€Ρ…Π½Π΅ΠΌ мСню Π½Π°ΠΆΠΈΠΌΠ°Π΅ΠΌ ΠžΠ±Π½ΠΎΠ²ΠΈΡ‚ΡŒ

Π“ΠΎΡ€ΠΎΠ΄Π° Π²Ρ‹Π³Ρ€ΡƒΠ·ΠΊΠ°

3 - Π’ Π²Π΅Ρ€Ρ…Π½Π΅ΠΌ мСню Π½Π°ΠΆΠΈΠΌΠ°Π΅ΠΌ Π’Ρ‹Π³Ρ€ΡƒΠ·ΠΈΡ‚ΡŒ Π² API

4 - Π² Π±ΠΎΠΊΠΎΠ²ΠΎΠΌ мСню Π½Π°Ρ…ΠΎΠ΄ΠΈΠΌ Ρ€Π°Π·Π΄Π΅Π» Доставка ΠΈ Π²Ρ‹Π±ΠΈΡ€Π°Π΅ΠΌ Π£Π»ΠΈΡ†Ρ‹

5 - Π’ Π²Π΅Ρ€Ρ…Π½Π΅ΠΌ мСню Π½Π°ΠΆΠΈΠΌΠ°Π΅ΠΌ Π’Ρ‹Π³Ρ€ΡƒΠ·ΠΈΡ‚ΡŒ Π² API

Π’Π°ΠΆΠ½ΠΎ ⚠️ Π”Π°Π½Π½Ρ‹Π΅ манипуляции Π½Π΅ΠΎΠ±Ρ…ΠΎΠ΄ΠΈΠΌΠΎ провСсти Π² ΠΊΠ°ΠΆΠ΄ΠΎΠΉ ΠΏΠΎΠ΄ΠΊΠ»ΡŽΡ‡Π°Π΅ΠΌΠΎΠΉ ΠΎΡ€Π³Π°Π½ΠΈΠ·Π°Ρ†ΠΈΠΈ.


ΠžΠ±Ρ€Π°Ρ‚ΠΈΡ‚Π΅ Π²Π½ΠΈΠΌΠ°Π½ΠΈΠ΅ ℹ️ ΠœΡ‹ Π½Π΅ Ρ€Π°Π±ΠΎΡ‚Π°Π΅ΠΌ с настройками Π“Π ΠΈΠš.

Он ΠΌΠΎΠΆΠ΅Ρ‚ Π±Ρ‹Ρ‚ΡŒ настроСн ΠΈΠ»ΠΈ Π½Π΅ настроСн β€” Π½Π° Π½Π°ΡˆΡƒ Ρ€Π°Π±ΠΎΡ‚Ρƒ это Π½ΠΈΠΊΠ°ΠΊ Π½Π΅ повлияСт.
ΠŸΡ€ΠΈ запускС ΠΌΡ‹ попросим ΠšΠ»ΠΈΠ΅Π½Ρ‚Π° ΠΏΡ€ΠΈΡΠ»Π°Ρ‚ΡŒ ΠΊΠ°Ρ€Ρ‚Ρƒ Π·ΠΎΠ½ доставки с описаниСм условий доставки для ΠΊΠ°ΠΆΠ΄ΠΎΠΉ Π·ΠΎΠ½Ρ‹.

Для ΠΊΠΎΡ€Ρ€Π΅ΠΊΡ‚Π½ΠΎΠΉ Ρ€Π°Π±ΠΎΡ‚Ρ‹ с ΠΏΠ»Π°Ρ‚Π½ΠΎΠΉ доставкой Π½Π°ΠΌ понадобятся ΠΏΡ€ΠΎΠ΄ΡƒΠΊΡ‚Ρ‹ ΠΈΠ»ΠΈ услуги, Π½Π°ΠΏΡ€ΠΈΠΌΠ΅Ρ€: «Доставка 100 β‚½Β» β€” ΡΡ‚ΠΎΠΈΠΌΠΎΡΡ‚ΡŒΡŽ 100 β‚½ β€” Π² Π²Ρ‹Π³Ρ€ΡƒΠ·ΠΊΠ΅ мСню.

ΠŸΠΎΠ΄Ρ€ΠΎΠ±Π½Π΅Π΅, ΠΊΠ°ΠΊ Π΄ΠΎΠ±Π°Π²ΠΈΡ‚ΡŒ ΠΏΡ€ΠΎΠ΄ΡƒΠΊΡ‚ Π² Π²Ρ‹Π³Ρ€ΡƒΠ·ΠΊΡƒ мСню, описано здСсь πŸ“¦ Π’Ρ‹Π³Ρ€ΡƒΠ·ΠΊΠ° мСню

ΠŸΠ»Π°Ρ‚Π½Π°Ρ доставка

Π’Π°ΠΆΠ½ΠΎ ❌ Для ΠΎΠ΄Π½ΠΎΠ³ΠΎ ΠΈ Ρ‚ΠΎΠ³ΠΎ ΠΆΠ΅ ΠΏΡ€ΠΎΠ΄ΡƒΠΊΡ‚Π° / услуги ΠΏΠ»Π°Ρ‚Π½ΠΎΠΉ доставки Π½Π΅ ΠΌΠΎΠΆΠ΅Ρ‚ Π±Ρ‹Ρ‚ΡŒ настроСно Ρ€Π°Π·Π½Ρ‹Ρ… Ρ†Π΅Π½ для Ρ€Π°Π·Π½Ρ‹Ρ… ΠΎΡ€Π³Π°Π½ΠΈΠ·Π°Ρ†ΠΈΠΉ.

Как Π·Π°ΠΏΡƒΡΡ‚ΠΈΡ‚ΡŒ ΠΏΡ€ΠΈΠ½ΡƒΠ΄ΠΈΡ‚Π΅Π»ΡŒΠ½Ρ‹ΠΉ ΠΎΠ±ΠΌΠ΅Π½ iikoChain со всСми RMSπŸ”—

Как Π²Ρ‹ Π·Π½Π°Π΅Ρ‚Π΅, измСнСния, ΠΏΡ€ΠΎΠ²Π΅Π΄Π΅Π½Π½Ρ‹Π΅ Π² iikoChain, Π½Π΅ всСгда ΠΌΠΎΠΌΠ΅Π½Ρ‚Π°Π»ΡŒΠ½ΠΎ Ρ€Π°Π·Π»Π΅Ρ‚Π°ΡŽΡ‚ΡΡ ΠΏΠΎ всСм организациям (RMS) ℹ️

Как ΡƒΡΠΊΠΎΡ€ΠΈΡ‚ΡŒ этот процСсс – расписано Π½ΠΈΠΆΠ΅ πŸ‘‡

1 - Π² Π±ΠΎΠΊΠΎΠ²ΠΎΠΌ мСню Π½Π°Ρ…ΠΎΠ΄ΠΈΠΌ Ρ€Π°Π·Π΄Π΅Π» ΠšΠΎΡ€ΠΏΠΎΡ€Π°Ρ†ΠΈΡ ΠΈ Π²Ρ‹Π±ΠΈΡ€Π°Π΅ΠΌ ΠœΠΎΠ½ΠΈΡ‚ΠΎΡ€ синхронизации

2 - Π²Ρ‹Π±ΠΈΡ€Π°Π΅ΠΌ ΠΎΡ€Π³Π°Π½ΠΈΠ·Π°Ρ†ΠΈΠΈ, с ΠΊΠΎΡ‚ΠΎΡ€Ρ‹ΠΌΠΈ Ρ…ΠΎΡ‚ΠΈΠΌ Π·Π°ΠΏΡƒΡΡ‚ΠΈΡ‚ΡŒ ΠΎΠ±ΠΌΠ΅Π½
ΠΌΠΎΠΆΠ½ΠΎ Π²Ρ‹Π±Ρ€Π°Ρ‚ΡŒ нСсколько ΠΎΡ€Π³Π°Π½ΠΈΠ·Π°Ρ†ΠΈΠΉ, Π·Π°ΠΆΠ°Π² ΠΊΠ»Π°Π²ΠΈΡˆΡƒ Shift

3 - Π½Π°ΠΆΠΈΠΌΠ°Π΅ΠΌ Экстр. ΠΎΠ±ΠΌΠ΅Π½


Экстр. ΠΎΠ±ΠΌΠ΅Π½

Настройка Π½Π° сторонС iiko (Π±Π»ΠΎΠΊ: Π§Π΅ΠΊΠΈΠ½ гостя Π² Π·Π°ΠΊΠ°Π·)πŸ”—

Π’ΠΎΠΎΠ±Ρ‰Π΅, описаниС ΠΈ настройки Π΄ΠΎΠ±Π°Π²Π»Π΅Π½Ρ‹ πŸ‘‰ πŸ“˜ Π² инструкции iiko

Π’ΠΎΡ‚ Ρ‚ΡƒΡ‚ πŸ‘‰ расписано Π·Π°Ρ‡Π΅ΠΌ Π½ΡƒΠΆΠ΅Π½ Π±Π»ΠΎΠΊ πŸ“˜ Π§Π΅ΠΊΠΈΠ½ гостя Π² Π·Π°ΠΊΠ°Π·

А Π²ΠΎΡ‚ Ρ‚ΡƒΡ‚ πŸ‘‰ πŸ“˜ Ρ‡Ρ‚ΠΎ Π΄Π΅Π»Π°Ρ‚ΡŒ Π² iikoFront для Ρ‡Π΅ΠΊΠΈΠ½Π° гостя Π² Π·Π°ΠΊΠ°Π·

Π’ΠΠ–ΠΠž πŸ“Œ Π Π΅ΠΆΠΈΠΌ РСсторан ΠΈ Π΅Π³ΠΎ Ρ„ΡƒΠ½ΠΊΡ†ΠΈΠΈ (Ρ‡Π΅ΠΊΠΈΠ½ гостя Π² Π·Π°ΠΊΠ°Π· посрСдством Π²Π²ΠΎΠ΄Π° ΠΊΠΎΠ΄Π° с ΠΏΠ΅Ρ€Ρ‡Π΅ΠΊΠ°) НЕ доступны ΠΈΠ·-Π·Π° ΠΎΠ³Ρ€Π°Π½ΠΈΡ‡Π΅Π½ΠΈΠΉ API, Π²ΡΡ‚ΡƒΠΏΠ°ΡŽΡ‰ΠΈΡ… Π² силу 15.01.2026

ΠŸΠΎΠ΄ΠΊΠ»ΡŽΡ‡Π΅Π½ΠΈΠ΅ Π΄ΠΎΡΡ‚ΡƒΠΏΠ°πŸ”—

ΠŸΡ€ΠΈ ΠΏΠΎΠ΄ΠΊΠ»ΡŽΡ‡Π΅Π½ΠΈΠΈ Π½Π΅ΡΠΊΠΎΠ»ΡŒΠΊΠΈΡ… ΠΎΡ€Π³Π°Π½ΠΈΠ·Π°Ρ†ΠΈΠΉ Π² ΠΎΠ΄Π½ΠΎ ΠΏΡ€ΠΈΠ»ΠΎΠΆΠ΅Π½ΠΈΠ΅ ⚠️:

  • описанныС Π½ΠΈΠΆΠ΅ дСйствия Π½Π΅ΠΎΠ±Ρ…ΠΎΠ΄ΠΈΠΌΠΎ провСсти для ΠšΠΠ–Π”ΠžΠ™ ΠΏΠΎΠ΄ΠΊΠ»ΡŽΡ‡Π°Π΅ΠΌΠΎΠΉ ΠΎΡ€Π³Π°Π½ΠΈΠ·Π°Ρ†ΠΈΠΈ
  • всС ΠΏΠΎΠ΄ΠΊΠ»ΡŽΡ‡Π°Π΅ΠΌΡ‹Π΅ ΠΎΡ€Π³Π°Π½ΠΈΠ·Π°Ρ†ΠΈΠΈ Π΄ΠΎΠ»ΠΆΠ½Ρ‹ Π±Ρ‹Ρ‚ΡŒ ΠΎΠ±ΡŠΠ΅Π΄ΠΈΠ½Π΅Π½Ρ‹ Π² ΡΠ΅Ρ‚ΡŒ

ΠŸΠΎΠ΄ΠΊΠ»ΡŽΡ‡Π΅Π½ΠΈΠ΅ доступа

  1. Π·Π°Ρ…ΠΎΠ΄ΠΈΠΌ Π² iiko.biz ΠΏΠΎΠ΄ администратором
  2. Π² Π²Π΅Ρ€Ρ…Π½Π΅ΠΌ мСню Π²Ρ‹Π±ΠΈΡ€Π°Π΅ΠΌ Ρ€Π°Π·Π΄Π΅Π» ΠŸΡ€ΠΈΠ»ΠΎΠΆΠ΅Π½ΠΈΡ
  3. Π² Π±ΠΎΠΊΠΎΠ²ΠΎΠΌ мСню Π²Ρ‹Π±ΠΈΡ€Π°Π΅ΠΌ Бписок
  4. Π² спискС доступных ΠΏΡ€ΠΈΠ»ΠΎΠΆΠ΅Π½ΠΈΠΉ Π²Ρ‹Π±ΠΈΡ€Π°Π΅ΠΌ Rubeacon
  5. Π² ΠΎΡ‚ΠΊΡ€Ρ‹Π²ΡˆΠ΅ΠΌΡΡ ΠΎΠΊΠ½Π΅ Π½Π°ΠΆΠΈΠΌΠ°Π΅ΠΌ ΠŸΠΎΠ΄ΠΊΠ»ΡŽΡ‡ΠΈΡ‚ΡŒ ΠΈ Π²Π²ΠΎΠ΄ΠΈΠΌ любоС количСство Π»ΠΈΡ†Π΅Π½Π·ΠΈΠΉ большС 0 (это дСйствиС НЕ влияСт Π½Π° ΠΏΠΎΠ΄ΠΊΠ»ΡŽΡ‡Π΅Π½ΠΈΠ΅ ΠΏΠ»Π°Ρ‚Π½Ρ‹Ρ… Π»ΠΈΡ†Π΅Π½Π·ΠΈΠΉ, ΠΎΠ½ΠΈ ΠΏΠΎΠ΄ΠΊΠ»ΡŽΡ‡Π°ΡŽΡ‚ΡΡ ΠΎΡ‚Π΄Π΅Π»ΡŒΠ½ΠΎ)

ΠžΠΏΠΈΡΠ°Π½Π½Ρ‹Π΅ Π½ΠΈΠΆΠ΅ дСйствия Π½Π΅ΠΎΠ±Ρ…ΠΎΠ΄ΠΈΠΌΠΎ провСсти для ΠšΠΠ–Π”ΠžΠ™ ΠΏΠΎΠ΄ΠΊΠ»ΡŽΡ‡Π°Π΅ΠΌΠΎΠΉ ΠΎΡ€Π³Π°Π½ΠΈΠ·Π°Ρ†ΠΈΠΈ ΠΈ для сСти ⚠️

ВсС ΠΏΠΎΠ΄ΠΊΠ»ΡŽΡ‡Π°Π΅ΠΌΡ‹Π΅ ΠΎΡ€Π³Π°Π½ΠΈΠ·Π°Ρ†ΠΈΠΈ Π΄ΠΎΠ»ΠΆΠ½Ρ‹ Π±Ρ‹Ρ‚ΡŒ ΠΎΠ±ΡŠΠ΅Π΄ΠΈΠ½Π΅Π½Ρ‹ Π² ΡΠ΅Ρ‚ΡŒ

Настройка поиска гостя

  1. Π² iiko.biz Π² Π²Π΅Ρ€Ρ…Π½Π΅ΠΌ мСню Π²Ρ‹Π±ΠΈΡ€Π°Π΅ΠΌ Ρ€Π°Π·Π΄Π΅Π» iikoCard
  2. Π² Π±ΠΎΠΊΠΎΠ²ΠΎΠΌ мСню Π²Ρ‹Π±ΠΈΡ€Π°Π΅ΠΌ Настройки
  3. Π²Ρ‹Π±ΠΈΡ€Π°Π΅ΠΌ Π½ΡƒΠΆΠ½ΡƒΡŽ ΠΎΡ€Π³Π°Π½ΠΈΠ·Π°Ρ†ΠΈΡŽ / ΡΠ΅Ρ‚ΡŒ
  4. снимаСм Π³Π°Π»ΠΎΡ‡ΠΊΡƒ Авторизация гостя По ΠΊΠ°Ρ€Ρ‚Π΅
  5. ставим Π³Π°Π»ΠΎΡ‡ΠΊΡƒ Авторизация гостя По Π½ΠΎΠΌΠ΅Ρ€Ρƒ Ρ‚Π΅Π»Π΅Ρ„ΠΎΠ½Π°
  6. ставим Π³Π°Π»ΠΎΡ‡ΠΊΡƒ Π—Π°ΠΏΡ€Π°ΡˆΠΈΠ²Π°Ρ‚ΡŒ Π΄Π°Π½Π½Ρ‹Π΅ гостя с сСрвСра ΠΏΠ΅Ρ€Π΅Π΄ Π΅Π³ΠΎ созданиСм

Настройка ΠΏΠΎΠ΄ΠΊΠ»ΡŽΡ‡Π΅Π½ΠΈΡπŸ”—

Π‘ 01.01.2026 Π½Π°ΠΌ Π½ΡƒΠΆΠ½ΠΎ Π’ΠžΠ›Π¬ΠšΠž ΠΎΡ‚Π΄Π΅Π»ΡŒΠ½Ρ‹ΠΉ API ΠΊΠ»ΡŽΡ‡ для ΠΏΠΎΠ΄ΠΊΠ»ΡŽΡ‡Π΅Π½ΠΈΡ Ρ‡Π΅Ρ€Π΅Π· iikoTransport ⚠️

1 - Π·Π°Ρ…ΠΎΠ΄ΠΈΠΌ Π² iikoWeb

2 - Π²Ρ‹Π±ΠΈΡ€Π°Π΅ΠΌ Настройки Cloud API

3 - ΠΏΠ΅Ρ€Π΅Ρ…ΠΎΠ΄ΠΈΠΌ Π²ΠΎ Π²ΠΊΠ»Π°Π΄ΠΊΡƒ ΠžΡ€Π³Π°Π½ΠΈΠ·Π°Ρ†ΠΈΠΈ ΠΈ провСряСм, Ρ‡Ρ‚ΠΎ Ρƒ нас Π²ΠΈΠ΄Π½Ρ‹ всС ΠΎΡ€Π³Π°Π½ΠΈΠ·Π°Ρ†ΠΈΠΈ, ΠΊΡƒΠ΄Π° ΠΌΡ‹ Ρ…ΠΎΠ΄ΠΈΠΌ ΠΎΡ‚ΠΊΡ€Ρ‹Ρ‚ΡŒ доступ ΠΏΠΎ api

4 - ΠΏΠ΅Ρ€Π΅Ρ…ΠΎΠ΄ΠΈΠΌ Π²ΠΎ Π²ΠΊΠ»Π°Π΄ΠΊΡƒ Π˜Π½Ρ‚Π΅Π³Ρ€Π°Ρ†ΠΈΠΈ ΠΈ Π½Π°ΠΆΠΈΠΌΠ°Π΅ΠΌ Π”ΠΎΠ±Π°Π²ΠΈΡ‚ΡŒ ΠΈΠ½Ρ‚Π΅Π³Ρ€Π°Ρ†ΠΈΡŽ

5 - на вкладкС ОсновноС заполняСм:

  • Имя api Π»ΠΎΠ³ΠΈΠ½Π° (Π½Π°ΠΏΡ€ΠΈΠΌΠ΅Ρ€ RBCN_checkin)
  • Email (help@ru-beacon.ru)
  • Π˜ΡΡ‚ΠΎΡ‡Π½ΠΈΠΊ Π·Π°ΠΊΠ°Π·Π° ΠΌΠΎΠΆΠ½ΠΎ Π·Π°ΠΏΠΎΠ»Π½ΠΈΡ‚ΡŒ, ΠΌΠΎΠΆΠ½ΠΎ Π½Π΅ Π·Π°ΠΏΠΎΠ»Π½ΡΡ‚ΡŒ*

*Ссли источник Π±ΡƒΠ΄Π΅Ρ‚ Π·Π°ΠΏΠΎΠ»Π½Π΅Π½ - Π²Π½Π΅ зависимости ΠΎΡ‚ отправляСмых Ρ‡Π΅Ρ€Π΅Π· api Π΄Π°Π½Π½Ρ‹Ρ… Ρƒ всСх Π·Π°ΠΊΠ°Π·ΠΎΠ² Π±ΡƒΠ΄Π΅Ρ‚ ΠΎΡ‚ΠΎΠ±Ρ€Π°ΠΆΠ°Ρ‚ΡŒΡΡ Π²Π²Π΅Π΄Π΅Π½Π½Ρ‹ΠΉ источник (ΠΌΡ‹ Ρ€Π΅ΠΊΠΎΠΌΠ΅Π½Π΄ΡƒΠ΅ΠΌ Π½Π΅ Π·Π°ΠΏΠΎΠ»Π½ΡΡ‚ΡŒ, ΠΏΠΎΡΠΊΠΎΠ»ΡŒΠΊΡƒ ΠΏΡ€ΠΈ ΠΏΠΎΠ΄ΠΊΠ»ΡŽΡ‡Π΅Π½ΠΈΠΈ Π±ΠΎΠ»Π΅Π΅ 1 ΠΏΡ€ΠΎΠ΄ΡƒΠΊΡ‚Π° ΠΌΡ‹ шлСм Ρ€Π°Π·Π½Ρ‹Π΅ источники, Π½Π°ΠΏΡ€ΠΈΠΌΠ΅Ρ€: RBCNApp / RBCNSite)


6 - Π½Π° Π²ΠΊΠ»Π°Π΄ΠΊΠ΅ ΠŸΠΎΠ΄ΠΊΠ»ΡŽΡ‡Π΅Π½Π½Ρ‹Π΅ Ρ‚ΠΎΡ‡ΠΊΠΈ Π½Π°ΠΆΠΈΠΌΠ°Π΅ΠΌ Π”ΠΎΠ±Π°Π²ΠΈΡ‚ΡŒ Ρ‚ΠΎΡ‡ΠΊΠΈ

7 - Π² ΠΎΡ‚ΠΊΡ€Ρ‹Π²ΡˆΠ΅ΠΌΡΡ ΠΎΠΊΠ½Π΅ Π²Ρ‹Π±ΠΈΡ€Π°Π΅ΠΌ Π½ΡƒΠΆΠ½Ρ‹Π΅* Ρ‚ΠΎΡ‡ΠΊΠΈ

8 - Π½Π°ΠΆΠΈΠΌΠ°Π΅ΠΌ Π”ΠΎΠ±Π°Π²ΠΈΡ‚ΡŒ

*Π½ΡƒΠΆΠ½Ρ‹Π΅ β€” ΠΎΡ€Π³Π°Π½ΠΈΠ·Π°Ρ†ΠΈΠΈ, ΠΊΠΎΡ‚ΠΎΡ€Ρ‹Π΅ ΠΎΠ±ΡŠΠ΅Π΄ΠΈΠ½Π΅Π½Ρ‹ Π² ΡΠ΅Ρ‚ΡŒ Π² iiko.biz, для ΠΊΠΎΡ‚ΠΎΡ€Ρ‹Ρ… настроСна ΠΏΠΎΠ΄ΠΊΠ»ΡŽΡ‡Π°Π΅ΠΌΠ°Ρ ΠΏΡ€ΠΎΠ³Ρ€Π°ΠΌΠΌΠ° Π»ΠΎΡΠ»ΡŒΠ½ΠΎΡΡ‚ΠΈ


9 - возвращаСмся Π½Π° Π²ΠΊΠ»Π°Π΄ΠΊΡƒ ОсновноС
10 - ΠΊΠΎΠΏΠΈΡ€ΡƒΠ΅ΠΌ api ΠΊΠ»ΡŽΡ‡
11 - Π½Π°ΠΆΠΈΠΌΠ°Π΅ΠΌ Π‘ΠΎΡ…Ρ€Π°Π½ΠΈΡ‚ΡŒ

Π‘ΠΎΠ»Π΅Π΅ ΠΎΡ‚ Π΄ΠΈΠ»Π΅Ρ€Π° НИКАКИΠ₯ настроСк Π½Π΅ Π½ΡƒΠΆΠ½ΠΎ, ΠΏΠΎΡΠΊΠΎΠ»ΡŒΠΊΡƒ послС ΠΈΠ·ΠΌΠ΅Π½Π΅Π½ΠΈΠΉ Π½Π°Ρ‡Π°Π»Π° 2026 всС ΠΎΡΡ‚Π°Π»ΡŒΠ½Ρ‹Π΅ настройки происходят Π½Π° нашСй сторонС πŸ”₯

Как ΠΏΡ€ΠΎΠ²Π΅Ρ€ΠΈΡ‚ΡŒ, Ρ‡Ρ‚ΠΎ api ΠΊΠ»ΡŽΡ‡ для настройки Π±Π»ΠΎΠΊΠ° ΠžΡ‚ΠΏΡ€Π°Π²ΠΊΠ° Π·Π°ΠΊΠ°Π·Π° настроСн Π²Π΅Ρ€Π½ΠΎ ΠΈ ΠΏΠΎ Π½Π΅ΠΌΡƒ ΡƒΡ…ΠΎΠ΄ΠΈΡ‚ всС, Ρ‡Ρ‚ΠΎ Π±Ρ‹Π»ΠΎ настроСно?πŸ”—

βœ”οΈ ΠœΡ‹ Π·Π½Π°Π΅ΠΌ, Ρ‡Ρ‚ΠΎ Π½Π΅ всСгда ΡƒΠ΄ΠΎΠ±Π½ΠΎ Π·Π°ΠΏΡƒΡΠΊΠ°Ρ‚ΡŒ Postman ΠΈ ΠΏΡ€ΠΎΠ²Π΅Ρ€ΡΡ‚ΡŒ, Ρ‡Ρ‚ΠΎ ΠΎΡ‚Π΄Π°Π΅Ρ‚ Ρ‚ΠΎΡ‚ ΠΈΠ»ΠΈ ΠΈΠ½ΠΎΠΉ api ΠΊΠ»ΡŽΡ‡, поэтому для вашСго удобства собрали основныС запросы ΠΈ ΡƒΠ΄ΠΎΠ±Π½Ρ‹ΠΉ интСрфСйс, Ρ‡Ρ‚ΠΎΠ±Ρ‹ Π²Ρ‹ ΠΌΠΎΠ³Π»ΠΈ ΠΏΡ€ΠΎΠ²Π΅Ρ€ΠΈΡ‚ΡŒ ΠΊΠΎΠ³Π΄Π° Π²Π°ΠΌ ΡƒΠ΄ΠΎΠ±Π½ΠΎ любой ΠΊΠ»ΡŽΡ‡ πŸ‘‡

πŸ€ RBCN ApiChecker

Как ΠΏΡ€ΠΈΠ½ΠΈΠΌΠ°Ρ‚ΡŒ ΠΈ ΠΎΠ±Ρ€Π°Π±Π°Ρ‚Ρ‹Π²Π°Ρ‚ΡŒ Π·Π°ΠΊΠ°Π·Ρ‹?πŸ”—

Π’ΠΎΠΏΡ€ΠΎΡΡ‹πŸ”—

1. Вопросы ΠΎ стоимости мобильного прилоТСния.

1.1) Бколько стоит Ρ€Π°Π·Ρ€Π°Π±ΠΎΡ‚ΠΊΠ°? (ΠžΠ”Π˜Π ΠžΠ’Π’Π•Π’)

  • БСсплатно
  • МоТСм ΠΏΠΎΠ΄ΡΡ‡ΠΈΡ‚Π°Ρ‚ΡŒ послС получСния Π’Π—
  • Π Π°Π·Ρ€Π°Π±ΠΎΡ‚ΠΊΠ° бСсплатно, Π½ΠΎ Π½Π΅ΠΎΠ±Ρ…ΠΎΠ΄ΠΈΠΌΠΎ ΠΎΠΏΠ»Π°Ρ‚ΠΈΡ‚ΡŒ Ρ€Π°Π·ΠΎΠ²Ρ‹ΠΉ стартовый ΠΏΠ»Π°Ρ‚Π΅ΠΆ Π·Π° настройку мобильного прилоТСния Π² Ρ€Π°Π·ΠΌΠ΅Ρ€Π΅ 10 000 β‚½
  • Π‘Ρ‚ΠΎΠΈΠΌΠΎΡΡ‚ΡŒ Ρ€Π°Π·Ρ€Π°Π±ΠΎΡ‚ΠΊΠΈ составляСт 100 000 β‚½

1.2) Бколько стоит ΠΏΡ€ΠΎΠ΄ΡƒΠΊΡ‚ RBCN послС запуска? (ΠžΠ”Π˜Π ΠžΠ’Π’Π•Π’)

  • 3 000 β‚½ с Ρ‚ΠΎΡ‡ΠΊΠΈ
  • Π­Ρ‚ΠΎ зависит ΠΎΡ‚ ΠΏΠΎΠ΄ΠΊΠ»ΡŽΡ‡Π°Π΅ΠΌΠΎΠ³ΠΎ Ρ„ΡƒΠ½ΠΊΡ†ΠΈΠΎΠ½Π°Π»Π°, Π²Ρ‹Π±Ρ€Π°Π½Π½ΠΎΠΉ схСмы ΠΎΠΏΠ»Π°Ρ‚Ρ‹ ΠΈ количСства ΠΏΠΎΠ΄ΠΊΠ»ΡŽΡ‡Π°Π΅ΠΌΡ‹Ρ… Ρ‚Π΅Ρ€ΠΌΠΈΠ½Π°Π»ΠΎΠ² ΠΈ касс
  • 9 000 β‚½ с Ρ‚ΠΎΡ‡ΠΊΠΈ

1.3) Π£Π±Π΅Ρ€ΠΈΡ‚Π΅ лишнюю Π»ΠΈΡ†Π΅Π½Π·ΠΈΡŽ Π·Π° мобильноС ΠΏΡ€ΠΈΠ»ΠΎΠΆΠ΅Π½ΠΈΠ΅ с Π±Π»ΠΎΠΊΠΎΠΌ Π§Π΅ΠΊΠΈΠ½ гостя Π² Π·Π°ΠΊΠ°Π· (ΠžΠ”Π˜Π ΠžΠ’Π’Π•Π’)

  • Rubeacon - МобильноС ΠΏΡ€ΠΈΠ»ΠΎΠΆΠ΅Π½ΠΈΠ΅ Π² рСсторанС (ΠΏΠ»Π°Ρ‚Π° Π·Π° ΠΏΠΎΠ΄ΠΊΠ»ΡŽΡ‡Π΅Π½ΠΈΠ΅ 1 кассы) / 2 990 β‚½
  • Rubeacon - МобильноС ΠΏΡ€ΠΈΠ»ΠΎΠΆΠ΅Π½ΠΈΠ΅ Π² рСсторанС (ΠΏΠ»Π°Ρ‚Π° Π·Π° ΠΏΠΎΠ΄ΠΊΠ»ΡŽΡ‡Π΅Π½ΠΈΠ΅ 1 Π΄ΠΎΠΏ. кассы) / 990 β‚½
  • Rubeacon +3 - МобильноС ΠΏΡ€ΠΈΠ»ΠΎΠΆΠ΅Π½ΠΈΠ΅ Π² рСсторанС (ΠΏΠ»Π°Ρ‚Π° Π·Π° ΠΏΠΎΠ΄ΠΊΠ»ΡŽΡ‡Π΅Π½ΠΈΠ΅ 3 Π΄ΠΎΠΏ. касс) - 2 790 β‚½
  • Rubeacon +10 - МобильноС ΠΏΡ€ΠΈΠ»ΠΎΠΆΠ΅Π½ΠΈΠ΅ Π² рСсторанС (ΠΏΠ»Π°Ρ‚Π° Π·Π° ΠΏΠΎΠ΄ΠΊΠ»ΡŽΡ‡Π΅Π½ΠΈΠ΅ 10 Π΄ΠΎΠΏ. касс) / 7 990 β‚½
  • Rubeacon +15 - МобильноС ΠΏΡ€ΠΈΠ»ΠΎΠΆΠ΅Π½ΠΈΠ΅ Π² рСсторанС (ΠΏΠ»Π°Ρ‚Π° Π·Π° ΠΏΠΎΠ΄ΠΊΠ»ΡŽΡ‡Π΅Π½ΠΈΠ΅ 15 Π΄ΠΎΠΏ. касс) / 10 990 β‚½

1.4) Π£Π±Π΅Ρ€ΠΈΡ‚Π΅ лишнюю Π»ΠΈΡ†Π΅Π½Π·ΠΈΡŽ Π·Π° мобильноС ΠΏΡ€ΠΈΠ»ΠΎΠΆΠ΅Π½ΠΈΠ΅ с Π±Π»ΠΎΠΊΠΎΠΌ ΠžΡ‚ΠΏΡ€Π°Π²ΠΊΠ° Π·Π°ΠΊΠ°Π·Π° (ΠžΠ”Π˜Π ΠžΠ’Π’Π•Π’)

  • Rubeacon Delivery+Takeaway - МобильноС ΠΏΡ€ΠΈΠ»ΠΎΠΆΠ΅Π½ΠΈΠ΅ Π² слуТбС доставки ΠΈ/ΠΈΠ»ΠΈ ΠΏΡƒΠ½ΠΊΡ‚Π΅ самовывоза (ΠΏΠ»Π°Ρ‚Π° Π·Π° ΠΏΠΎΠ΄ΠΊΠ»ΡŽΡ‡Π΅Π½ΠΈΠ΅ ΠΏΠ΅Ρ€Π²ΠΎΠ³ΠΎ Ρ‚Π΅Ρ€ΠΌΠΈΠ½Π°Π»Π° доставки) / 2 990 β‚½
  • Rubeacon Delivery+Takeaway - МобильноС ΠΏΡ€ΠΈΠ»ΠΎΠΆΠ΅Π½ΠΈΠ΅ Π² слуТбС доставки ΠΈ/ΠΈΠ»ΠΈ ΠΏΡƒΠ½ΠΊΡ‚Π΅ самовывоза (ΠΏΠ»Π°Ρ‚Π° Π·Π° ΠΏΠΎΠ΄ΠΊΠ»ΡŽΡ‡Π΅Π½ΠΈΠ΅ ΠΏΠ΅Ρ€Π²Ρ‹Ρ… Ρ‚Ρ€Π΅Ρ… Ρ‚Π΅Ρ€ΠΌΠΈΠ½Π°Π»ΠΎΠ² доставки) / 9 990 β‚½
  • Rubeacon Delivery+Takeaway +1 - МобильноС ΠΏΡ€ΠΈΠ»ΠΎΠΆΠ΅Π½ΠΈΠ΅ Π² слуТбС доставки ΠΈ/ΠΈΠ»ΠΈ ΠΏΡƒΠ½ΠΊΡ‚Π΅ самовывоза ( ΠΏΠ»Π°Ρ‚Π° Π·Π° ΠΏΠΎΠ΄ΠΊΠ»ΡŽΡ‡Π΅Π½ΠΈΠ΅ 1 Π΄ΠΎΠΏ. Ρ‚Π΅Ρ€ΠΌΠΈΠ½Π°Π»Π° доставки) / 2 990 β‚½
  • Rubeacon Delivery+Takeaway +3 - МобильноС ΠΏΡ€ΠΈΠ»ΠΎΠΆΠ΅Π½ΠΈΠ΅ Π² слуТбС доставки ΠΈ/ΠΈΠ»ΠΈ ΠΏΡƒΠ½ΠΊΡ‚Π΅ самовывоза (ΠΏΠ»Π°Ρ‚Π° Π·Π° ΠΏΠΎΠ΄ΠΊΠ»ΡŽΡ‡Π΅Π½ΠΈΠ΅ 3 Π΄ΠΎΠΏ. Ρ‚Π΅Ρ€ΠΌΠΈΠ½Π°Π»ΠΎΠ² доставки) / 7 990 β‚½

1.5) КакиС Π΅Ρ‰Π΅ ΠΏΠ»Π°Ρ‚Π΅ΠΆΠΈ прСдстоят? (ΠžΠ”Π˜Π ΠžΠ’Π’Π•Π’)

  • Никаких Π΄ΠΎΠΏΠΎΠ»Π½ΠΈΡ‚Π΅Π»ΡŒΠ½Ρ‹Ρ… ΠΏΠ»Π°Ρ‚Π΅ΠΆΠ΅ΠΉ Π½Π΅ трСбуСтся, всС Π²Ρ…ΠΎΠ΄ΠΈΡ‚ Π² ΡΡ‚ΠΎΠΈΠΌΠΎΡΡ‚ΡŒ
  • ΠžΡ‚Π΄Π΅Π»ΡŒΠ½ΠΎ ΠΎΠΏΠ»Π°Ρ‡ΠΈΠ²Π°ΡŽΡ‚ΡΡ эквайринг (ΠΏΡ€ΠΈ ΠΎΠ½Π»Π°ΠΉΠ½ ΠΏΠ»Π°Ρ‚Π΅ΠΆΠ°Ρ… Ρ‡Π΅Ρ€Π΅Π· ΠΏΡ€ΠΈΠ»ΠΎΠΆΠ΅Π½ΠΈΠ΅) ΠΈ Π°Π²Ρ‚ΠΎΡ€ΠΈΠ·Π°Ρ†ΠΈΠΎΠ½Π½Ρ‹Π΅ БМБ
  • ΠžΡ‚Π΄Π΅Π»ΡŒΠ½ΠΎ ΠΎΠΏΠ»Π°Ρ‡ΠΈΠ²Π°ΡŽΡ‚ΡΡ эквайринг (ΠΏΡ€ΠΈ ΠΎΠ½Π»Π°ΠΉΠ½ ΠΏΠ»Π°Ρ‚Π΅ΠΆΠ°Ρ… Ρ‡Π΅Ρ€Π΅Π· ΠΏΡ€ΠΈΠ»ΠΎΠΆΠ΅Π½ΠΈΠ΅), Π°Π²Ρ‚ΠΎΡ€ΠΈΠ·Π°Ρ†ΠΈΠΎΠ½Π½Ρ‹Π΅ БМБ ΠΈ лицСнзия iikoCloudAPI (для lifetime ΠΊΠ»ΠΈΠ΅Π½Ρ‚ΠΎΠ²)
  • ΠžΡ‚Π΄Π΅Π»ΡŒΠ½ΠΎ ΠΎΠΏΠ»Π°Ρ‡ΠΈΠ²Π°ΡŽΡ‚ΡΡ эквайринг (ΠΏΡ€ΠΈ ΠΎΠ½Π»Π°ΠΉΠ½ ΠΏΠ»Π°Ρ‚Π΅ΠΆΠ°Ρ… Ρ‡Π΅Ρ€Π΅Π· ΠΏΡ€ΠΈΠ»ΠΎΠΆΠ΅Π½ΠΈΠ΅), Π°Π²Ρ‚ΠΎΡ€ΠΈΠ·Π°Ρ†ΠΈΠΎΠ½Π½Ρ‹Π΅ БМБ, лицСнзия iikoCloudAPI (для lifetime ΠΊΠ»ΠΈΠ΅Π½Ρ‚ΠΎΠ²) ΠΈ фискализация ΠΎΠ½Π»Π°ΠΉΠ½ ΠΏΠ»Π°Ρ‚Π΅ΠΆΠ΅ΠΉ
  • ΠžΡ‚Π΄Π΅Π»ΡŒΠ½ΠΎ ΠΎΠΏΠ»Π°Ρ‡ΠΈΠ²Π°ΡŽΡ‚ΡΡ эквайринг (ΠΏΡ€ΠΈ ΠΎΠ½Π»Π°ΠΉΠ½ ΠΏΠ»Π°Ρ‚Π΅ΠΆΠ°Ρ… Ρ‡Π΅Ρ€Π΅Π· ΠΏΡ€ΠΈΠ»ΠΎΠΆΠ΅Π½ΠΈΠ΅), Π°Π²Ρ‚ΠΎΡ€ΠΈΠ·Π°Ρ†ΠΈΠΎΠ½Π½Ρ‹Π΅ БМБ, лицСнзия iikoCloudAPI (для lifetime ΠΊΠ»ΠΈΠ΅Π½Ρ‚ΠΎΠ²), фискализация ΠΎΠ½Π»Π°ΠΉΠ½ ΠΏΠ»Π°Ρ‚Π΅ΠΆΠ΅ΠΉ ΠΈ Π°ΠΊΠΊΠ°ΡƒΠ½Ρ‚ Ρ€Π°Π·Ρ€Π°Π±ΠΎΡ‚Ρ‡ΠΈΠΊΠ° Π² Apple
  • ΠžΡ‚Π΄Π΅Π»ΡŒΠ½ΠΎ ΠΎΠΏΠ»Π°Ρ‡ΠΈΠ²Π°ΡŽΡ‚ΡΡ эквайринг (ΠΏΡ€ΠΈ ΠΎΠ½Π»Π°ΠΉΠ½ ΠΏΠ»Π°Ρ‚Π΅ΠΆΠ°Ρ… Ρ‡Π΅Ρ€Π΅Π· ΠΏΡ€ΠΈΠ»ΠΎΠΆΠ΅Π½ΠΈΠ΅), Π°Π²Ρ‚ΠΎΡ€ΠΈΠ·Π°Ρ†ΠΈΠΎΠ½Π½Ρ‹Π΅ БМБ, лицСнзия iikoCloudAPI (для lifetime ΠΊΠ»ΠΈΠ΅Π½Ρ‚ΠΎΠ²), фискализация ΠΎΠ½Π»Π°ΠΉΠ½ ΠΏΠ»Π°Ρ‚Π΅ΠΆΠ΅ΠΉ, Π°ΠΊΠΊΠ°ΡƒΠ½Ρ‚ Ρ€Π°Π·Ρ€Π°Π±ΠΎΡ‚Ρ‡ΠΈΠΊΠ° Π² Apple ΠΈ Π°ΠΊΠΊΠ°ΡƒΠ½Ρ‚ Ρ€Π°Π·Ρ€Π°Π±ΠΎΡ‚Ρ‡ΠΈΠΊΠ° Π² Google
  • ΠžΡ‚Π΄Π΅Π»ΡŒΠ½ΠΎ ΠΎΠΏΠ»Π°Ρ‡ΠΈΠ²Π°ΡŽΡ‚ΡΡ эквайринг (ΠΏΡ€ΠΈ ΠΎΠ½Π»Π°ΠΉΠ½ ΠΏΠ»Π°Ρ‚Π΅ΠΆΠ°Ρ… Ρ‡Π΅Ρ€Π΅Π· ΠΏΡ€ΠΈΠ»ΠΎΠΆΠ΅Π½ΠΈΠ΅), Π°Π²Ρ‚ΠΎΡ€ΠΈΠ·Π°Ρ†ΠΈΠΎΠ½Π½Ρ‹Π΅ БМБ, лицСнзия iikoCloudAPI (для lifetime ΠΊΠ»ΠΈΠ΅Π½Ρ‚ΠΎΠ²), фискализация ΠΎΠ½Π»Π°ΠΉΠ½ ΠΏΠ»Π°Ρ‚Π΅ΠΆΠ΅ΠΉ, Π°ΠΊΠΊΠ°ΡƒΠ½Ρ‚ Ρ€Π°Π·Ρ€Π°Π±ΠΎΡ‚Ρ‡ΠΈΠΊΠ° Π² Apple, Π°ΠΊΠΊΠ°ΡƒΠ½Ρ‚ Ρ€Π°Π·Ρ€Π°Π±ΠΎΡ‚Ρ‡ΠΈΠΊΠ° Π² Google, Π° Ρ‚Π°ΠΊΠΆΠ΅ Push-рассылки ΠΏΠΎΠ»ΡŒΠ·ΠΎΠ²Π°Ρ‚Π΅Π»ΡΠΌ
  • ΠžΡ‚Π΄Π΅Π»ΡŒΠ½ΠΎ ΠΎΠΏΠ»Π°Ρ‡ΠΈΠ²Π°ΡŽΡ‚ΡΡ эквайринг (ΠΏΡ€ΠΈ ΠΎΠ½Π»Π°ΠΉΠ½ ΠΏΠ»Π°Ρ‚Π΅ΠΆΠ°Ρ… Ρ‡Π΅Ρ€Π΅Π· ΠΏΡ€ΠΈΠ»ΠΎΠΆΠ΅Π½ΠΈΠ΅), Π°Π²Ρ‚ΠΎΡ€ΠΈΠ·Π°Ρ†ΠΈΠΎΠ½Π½Ρ‹Π΅ БМБ, лицСнзия iikoCloudAPI (для lifetime ΠΊΠ»ΠΈΠ΅Π½Ρ‚ΠΎΠ²), фискализация ΠΎΠ½Π»Π°ΠΉΠ½ ΠΏΠ»Π°Ρ‚Π΅ΠΆΠ΅ΠΉ, Π°ΠΊΠΊΠ°ΡƒΠ½Ρ‚ Ρ€Π°Π·Ρ€Π°Π±ΠΎΡ‚Ρ‡ΠΈΠΊΠ° Π² Apple, Π°ΠΊΠΊΠ°ΡƒΠ½Ρ‚ Ρ€Π°Π·Ρ€Π°Π±ΠΎΡ‚Ρ‡ΠΈΠΊΠ° Π² Google, Π° Ρ‚Π°ΠΊΠΆΠ΅ Push-рассылки ΠΏΠΎΠ»ΡŒΠ·ΠΎΠ²Π°Ρ‚Π΅Π»Ρ

2. Вопросы ΠΏΠΎ Π±Π»ΠΎΠΊΡƒ Доставка

ΠŸΠΎΠ΄Ρ‚ΡΠ³ΠΈΠ²Π°ΡŽΡ‚ΡΡ Π»ΠΈ статусы Π·Π°ΠΊΠ°Π·Π° ΠΈΠ· iiko? (ΠžΠ”Π˜Π ΠžΠ’Π’Π•Π’)

  • НСт, ΠΈΡ… Π½ΡƒΠΆΠ½ΠΎ ΠΌΠ΅Π½ΡΡ‚ΡŒ Π² Π°Π΄ΠΌΠΈΠ½ΠΊΠ΅ прилоТСния
  • Π”Π°, ΠΏΡ€ΠΈΡ…ΠΎΠ΄ΠΈΡ‚ push-ΡƒΠ²Π΅Π΄ΠΎΠΌΠ»Π΅Π½ΠΈΠ΅
  • Π”Π°, ΠΏΡ€ΠΈΡ…ΠΎΠ΄ΠΈΡ‚ push-ΡƒΠ²Π΅Π΄ΠΎΠΌΠ»Π΅Π½ΠΈΠ΅. ΠŸΡ€ΠΈΠ»ΠΎΠΆΠ΅Π½ΠΈΠ΅ Π·Π°Π±ΠΈΡ€Π°Π΅Ρ‚ статус Π·Π°ΠΊΠ°Π·Π° ΠΈΠ· iiko 1 Ρ€Π°Π· Π² 10 ΠΌΠΈΠ½ΡƒΡ‚
  • Π”Π°, ΠΏΡ€ΠΈΡ…ΠΎΠ΄ΠΈΡ‚ push-ΡƒΠ²Π΅Π΄ΠΎΠΌΠ»Π΅Π½ΠΈΠ΅. iiko Ρ‡Π΅Ρ€Π΅Π· webHook отправляСт Π² ΠΏΡ€ΠΈΠ»ΠΎΠΆΠ΅Π½ΠΈΠ΅ статусы Π·Π°ΠΊΠ°Π·ΠΎΠ² практичСски ΠΌΠΎΠΌΠ΅Π½Ρ‚Π°Π»ΡŒΠ½ΠΎ послС измСнСния статуса Π² iikoFront, Π½ΠΎ Π½ΡƒΠΆΠ½Ρ‹ Π΄ΠΎΠΏΠΎΠ»Π½ΠΈΡ‚Π΅Π»ΡŒΠ½Ρ‹Π΅ настройки.
  • Π”Π°, ΠΏΡ€ΠΈΡ…ΠΎΠ΄ΠΈΡ‚ push-ΡƒΠ²Π΅Π΄ΠΎΠΌΠ»Π΅Π½ΠΈΠ΅. iiko Ρ‡Π΅Ρ€Π΅Π· webHook отправляСт Π² ΠΏΡ€ΠΈΠ»ΠΎΠΆΠ΅Π½ΠΈΠ΅ статусы Π·Π°ΠΊΠ°Π·ΠΎΠ² практичСски ΠΌΠΎΠΌΠ΅Π½Ρ‚Π°Π»ΡŒΠ½ΠΎ послС измСнСния статуса Π² iikoFront

3. Вопросы ΠΏΠΎ Π²Ρ‹Π³Ρ€ΡƒΠ·ΠΊΠ΅ мСню

3.1) ΠŸΠΎΠ΄Ρ‚ΡΠ³ΠΈΠ²Π°Π΅Ρ‚ΡΡ Π»ΠΈ мСню ΠΈΠ· iiko? (ΠžΠ”Π˜Π ΠžΠ’Π’Π•Π’)

  • Π”Π°, мСню подтягиваСтся ΠΈΠ· iikoOffice ΠΈΠ»ΠΈ iikoChain
  • Π”Π°, мСню подтягиваСтся ΠΈΠ· iikoWeb
  • Π”Π°, мСню подтягиваСтся ΠΈΠ· iiko, Π½ΠΎ Ρ€Π΅Π΄Π°ΠΊΡ‚ΠΈΡ€ΠΎΠ²Π°Π½ΠΈΠ΅ ΠΏΡ€ΠΎΠ΄ΡƒΠΊΡ‚ΠΎΠ² происходит Π½Π° сторонС прилоТСния
  • НСт, мСню настраиваСтся Π½Π° сторонС прилоТСния ΠΈ Ρ‚Π°ΠΌ ΠΆΠ΅ рСдактируСтся

3.2) Как часто загруТаСтся ΠΎΠ±Π½ΠΎΠ²Π»Π΅Π½ΠΈΠ΅ мСню? (ΠžΠ”Π˜Π ΠžΠ’Π’Π•Π’)

  • ОбновлСниС мСню Π·Π°ΠΏΡ€Π°ΡˆΠΈΠ²Π°Π΅Ρ‚ΡΡ 1 Ρ€Π°Π· Π² 10 ΠΌΠΈΠ½ΡƒΡ‚
  • ОбновлСниС мСню Π·Π°ΠΏΡ€Π°ΡˆΠΈΠ²Π°Π΅Ρ‚ΡΡ 1 Ρ€Π°Π· Π² час
  • ОбновлСниС мСню Π·Π°ΠΏΡ€Π°ΡˆΠΈΠ²Π°Π΅Ρ‚ΡΡ 1 Ρ€Π°Π· Π² час, Π½ΠΎ ΠΏΡ€ΠΈ нСобходимости ΠΌΠΎΠΆΠ½ΠΎ β€œΡ€ΡƒΠΊΠ°ΠΌΠΈβ€ ΠΎΠ±Π½ΠΎΠ²ΠΈΡ‚ΡŒ Π² Π°Π΄ΠΌΠΈΠ½ΠΊΠ΅ RBCN
  • ОбновлСниС мСню Π·Π°ΠΏΡ€Π°ΡˆΠΈΠ²Π°Π΅Ρ‚ΡΡ 1 Ρ€Π°Π· Π² дСнь Π² 7 ΡƒΡ‚Ρ€Π° ΠΏΠΎ МБК
  • ОбновлСниС мСню Π½Π΅ Π·Π°ΠΏΡ€Π°ΡˆΠΈΠ²Π°Π΅Ρ‚ΡΡ, Ρ‚Π°ΠΊ ΠΊΠ°ΠΊ рСдактируСтся Π² Π°Π΄ΠΌΠΈΠ½ΠΊΠ΅ прилоТСния

3.3) Π Π°Π±ΠΎΡ‚Π°ΡŽΡ‚ Π»ΠΈ вСсовыС ΠΏΡ€ΠΎΠ΄ΡƒΠΊΡ‚Ρ‹ ΠΈ Ρ€Π°Π·ΠΌΠ΅Ρ€Ρ‹ блюд? (ΠžΠ”Π˜Π ΠžΠ’Π’Π•Π’)

  • ВСсовыС - Π΄Π° / Π Π°Π·ΠΌΠ΅Ρ€Ρ‹ - Π΄Π°
  • ВСсовыС - Π½Π΅Ρ‚ / Π Π°Π·ΠΌΠ΅Ρ€Ρ‹ - Π΄Π°
  • ВСсовыС - Π΄Π° / Π Π°Π·ΠΌΠ΅Ρ€Ρ‹ - Π½Π΅Ρ‚
  • ВСсовыС - Π½Π΅Ρ‚ / Π Π°Π·ΠΌΠ΅Ρ€Ρ‹ - Π½Π΅Ρ‚

3.4) Π Π°Π±ΠΎΡ‚Π°ΡŽΡ‚ Π»ΠΈ стоп-листы (ΠžΠ”Π˜Π ΠžΠ’Π’Π•Π’)

  • НСт, стопы Π²Ρ‹ΡΡ‚Π°Π²Π»ΡΡŽΡ‚ΡΡ Π² Π°Π΄ΠΌΠΈΠ½ΠΊΠ΅ прилоТСния
  • Π”Π°, стопы Π·Π°Π±ΠΈΡ€Π°ΡŽΡ‚ΡΡ вмСстС с ΠΎΠ±Π½ΠΎΠ²Π»Π΅Π½ΠΈΠ΅ΠΌ мСню
  • Π”Π°, стопы Π·Π°Π±ΠΈΡ€Π°ΡŽΡ‚ΡΡ 1 Ρ€Π°Π· Π² 5 ΠΌΠΈΠ½ΡƒΡ‚
  • Π”Π°, стопы Π·Π°Π±ΠΈΡ€Π°ΡŽΡ‚ΡΡ 1 Ρ€Π°Π· Π² 10 ΠΌΠΈΠ½ΡƒΡ‚
  • Π”Π°, стопы Π·Π°Π±ΠΈΡ€Π°ΡŽΡ‚ΡΡ 1 Ρ€Π°Π· Π² 10 ΠΌΠΈΠ½ΡƒΡ‚, Π½ΠΎ Π½Π΅Ρ‚ раздСлСния ΠΏΠΎ Ρ‚ΠΎΡ‡ΠΊΠ°ΠΌ

3.5) КакиС Π΅ΡΡ‚ΡŒ ограничСния ΠΏΡ€ΠΈ Π²Ρ‹Π³Ρ€ΡƒΠ·ΠΊΠ΅ мСню? (ΠΠ£Π–ΠΠž ВЫБРАВЬ ΠΠ•Π‘ΠšΠžΠ›Π¬ΠšΠž)

  • НСльзя Π½Π°ΡΡ‚Ρ€ΠΎΠΈΡ‚ΡŒ Ρ€Π°Π·Π½Ρ‹Π΅ Ρ†Π΅Π½Ρ‹ Π½Π° Ρ€Π°Π·Π½Ρ‹Ρ… Ρ‚ΠΎΡ‡ΠΊΠ°Ρ…
  • НСльзя Π½Π°ΡΡ‚Ρ€ΠΎΠΈΡ‚ΡŒ Ρ€Π°Π·Π½ΠΎΠ΅ мСню Π½Π° Ρ€Π°Π·Π½Ρ‹Ρ… Ρ‚ΠΎΡ‡ΠΊΠ°Ρ…
  • НСльзя Π½Π°ΡΡ‚Ρ€ΠΎΠΈΡ‚ΡŒ Ρ€Π°Π·Π½ΠΎΠ΅ мСню для доставки ΠΈ самовывоза
  • НСльзя ΠΏΠΎΡΡ‚Π°Π²ΠΈΡ‚ΡŒ Π²Ρ‹Π±ΠΎΡ€ Π³Ρ€ΡƒΠΏΠΏΠΎΠ²ΠΎΠ³ΠΎ ΠΌΠΎΠ΄ΠΈΡ„ΠΈΠΊΠ°Ρ‚ΠΎΡ€Π° Π² стоплист
  • НСльзя Π½Π°ΡΡ‚Ρ€ΠΎΠΈΡ‚ΡŒ ΠΎΠ΄ΠΈΠ½ ΠΈ Ρ‚ΠΎΡ‚ ΠΆΠ΅ ΠΌΠΎΠ΄ΠΈΡ„ΠΈΠΊΠ°Ρ‚ΠΎΡ€ ΠΈΠ»ΠΈ Π³Ρ€ΡƒΠΏΠΏΡƒ ΠΌΠΎΠ΄ΠΈΡ„ΠΈΠΊΠ°Ρ‚ΠΎΡ€ΠΎΠ² ΠΏΠΎ-Ρ€Π°Π·Π½ΠΎΠΌΡƒ для Ρ€Π°Π·Π½Ρ‹Ρ… ΠΏΡ€ΠΎΠ΄ΡƒΠΊΡ‚ΠΎΠ²
  • НСльзя ΠΎΠ³Ρ€Π°Π½ΠΈΡ‡ΠΈΡ‚ΡŒ ΠΏΡ€ΠΎΠ΄Π°ΠΆΡƒ ΠΏΡ€ΠΎΠ΄ΡƒΠΊΡ‚ΠΎΠ² Π½Π° сторонС RBCN
  • НСльзя Π½Π°ΡΡ‚Ρ€ΠΎΠΈΡ‚ΡŒ Π²Ρ‹Π±ΠΎΡ€ Π³Ρ€ΡƒΠΏΠΏΠΎΠ²ΠΎΠ³ΠΎ ΠΌΠΎΠ΄ΠΈΡ„ΠΈΠΊΠ°Ρ‚ΠΎΡ€Π° ΠΏΠΎ-ΡƒΠΌΠΎΠ»Ρ‡Π°Π½ΠΈΡŽ Π² Π°Π΄ΠΌΠΈΠ½ΠΊΠ΅ RBCN
  • НСльзя Π½Π°ΡΡ‚Ρ€ΠΎΠΈΡ‚ΡŒ ΠΎΡ‚ΠΎΠ±Ρ€Π°ΠΆΠ΅Π½ΠΈΠ΅ ΠΏΠΎ Ρ€Π°ΡΠΏΠΈΡΠ°Π½ΠΈΡŽ ΠΏΡ€ΠΎΠ΄ΡƒΠΊΡ‚ΠΎΠ² ΠΈ ΠΊΠ°Ρ‚Π΅Π³ΠΎΡ€ΠΈΠΉ Π² Π°Π΄ΠΌΠΈΠ½ΠΊΠ΅ RBCN

4. ΠŸΡ€Π°Π²ΠΈΠ»Π° доставки (ΠžΠ”Π˜Π ΠžΠ’Π’Π•Π’)

  • Π—ΠΎΠ½Ρ‹ доставки ΠΈ платная доставка ΠΏΠΎ Π·ΠΎΠ½Π°ΠΌ Π½Π°ΡΡ‚Ρ€Π°ΠΈΠ²Π°ΡŽΡ‚ΡΡ Π² iiko
  • Π—ΠΎΠ½Ρ‹ доставки Π½Π°ΡΡ‚Ρ€Π°ΠΈΠ²Π°ΡŽΡ‚ΡΡ Π² iiko, Π° платная доставка ΠΏΠΎ Π·ΠΎΠ½Π°ΠΌ - Π² Π°Π΄ΠΌΠΈΠ½ΠΊΠ΅ RBCN
  • Π—ΠΎΠ½Ρ‹ доставки Π½Π°ΡΡ‚Ρ€Π°ΠΈΠ²Π°ΡŽΡ‚ΡΡ Π² Π°Π΄ΠΌΠΈΠ½ΠΊΠ΅ прилоТСния, Π° платная доставка ΠΏΠΎ Π·ΠΎΠ½Π°ΠΌ - Π² iiko
  • Π—ΠΎΠ½Ρ‹ доставки ΠΈ платная доставка ΠΏΠΎ Π·ΠΎΠ½Π°ΠΌ Π½Π°ΡΡ‚Ρ€Π°ΠΈΠ²Π°ΡŽΡ‚ΡΡ Π² Π°Π΄ΠΌΠΈΠ½ΠΊΠ΅ RBCN

5. Вопросы ΠΏΠΎ Π±Π»ΠΎΠΊΡƒ Π§Π΅ΠΊΠΈΠ½ гостя Π² Π·Π°ΠΊΠ°Π·Π° (ΠΠ£Π–ΠΠž ВЫБРАВЬ ΠΠ•Π‘ΠšΠžΠ›Π¬ΠšΠž)

Π’Ρ‹Π±Π΅Ρ€ΠΈΡ‚Π΅ Π²Π΅Ρ€Π½Ρ‹Π΅ утвСрТдСния для Π±Π»ΠΎΠΊΠ° Π§Π΅ΠΊΠΈΠ½ гостя Π² Π·Π°ΠΊΠ°Π·

  • Настройка модуля происходит Π½Π° сторонС Ρ€Π°Π·Ρ€Π°Π±ΠΎΡ‚Ρ‡ΠΈΠΊΠ°
  • Настройки Ρ‚ΠΈΠΏΠΎΠ² обслуТивания Π² iiko.biz Π²Π»ΠΈΡΡŽΡ‚ Π½Π° внСшний Π²ΠΈΠ΄ ΠΏΡ€ΠΈΠ»ΠΎΠΆΠ΅Π½ΠΈΠ΅
  • ΠŸΠΎΠ΄ΠΊΠ»ΡŽΡ‡Π΅Π½ΠΈΠ΅ модуля происходит Ρ‚ΠΎΠ»ΡŒΠΊΠΎ Π² iiko.biz
  • ΠŸΠΎΠ΄ΠΊΠ»ΡŽΡ‡Π΅Π½ΠΈΠ΅ модуля происходит Π² iiko.biz ΠΈ Π² RMS
  • Π’ Ρ€Π°Π±ΠΎΡ‚Π΅ модуля POS-сСрвСр Π½Π΅ участвуСт
  • Авторизация ΠΏΠΎΠ»ΡŒΠ·ΠΎΠ²Π°Ρ‚Π΅Π»Π΅ΠΉ ΠΏΠΎ БМБ ΠΌΠΎΠΆΠ΅Ρ‚ Ρ€Π°Π±ΠΎΡ‚Π°Ρ‚ΡŒ Π±Π΅Π· ΠΎΠΏΠ»Π°Ρ‚Ρ‹ ΠΏΠ°ΠΊΠ΅Ρ‚Π° БМБ
  • Для Ρ‡Π΅ΠΊΠΈΠ½Π° гостя Π² Π·Π°ΠΊΠ°Π· ΠΏΠΎ QR ΠΊΠΎΠ΄Ρƒ ΠΏΠΎΠ΄Ρ…ΠΎΠ΄ΠΈΡ‚ 2D сканСр
  • Для Ρ‡Π΅ΠΊΠΈΠ½Π° гостя Π² Π·Π°ΠΊΠ°Π· ΠΏΠΎ QR ΠΊΠΎΠ΄Ρƒ ΠΏΠΎΠ΄Ρ…ΠΎΠ΄ΠΈΡ‚ 3D сканСр
  • Для Ρ‡Π΅ΠΊΠΈΠ½Π° гостя Π² Π·Π°ΠΊΠ°Π· ΠΏΠΎ QR ΠΊΠΎΠ΄Ρƒ ΠΏΠΎΠ΄Ρ…ΠΎΠ΄ΠΈΡ‚ мобильноС ΠΏΡ€ΠΈΠ»ΠΎΠΆΠ΅Π½ΠΈΠ΅ iikoWaiter
  • Π’ QR ΠΊΠΎΠ΄ ΠΏΠΎΠ»ΡŒΠ·ΠΎΠ²Π°Ρ‚Π΅Π»Ρ Π² ΠΏΡ€ΠΈΠ»ΠΎΠΆΠ΅Π½ΠΈΠΈ Π·Π°ΡˆΠΈΡ‚ Π½ΠΎΠΌΠ΅Ρ€ ΠΊΠ°Ρ€Ρ‚Ρ‹ гостя
  • Π’ QR ΠΊΠΎΠ΄ ΠΏΠΎΠ»ΡŒΠ·ΠΎΠ²Π°Ρ‚Π΅Π»Ρ Π² ΠΏΡ€ΠΈΠ»ΠΎΠΆΠ΅Π½ΠΈΠΈ Π·Π°ΡˆΠΈΡ‚ Π½ΠΎΠΌΠ΅Ρ€ Ρ‚Π΅Π»Π΅Ρ„ΠΎΠ½Π° ΠΏΠΎΠ»ΡŒΠ·ΠΎΠ²Π°Ρ‚Π΅Π»Ρ
  • ΠŸΡ€ΠΈ сканировании QR ΠΊΠΎΠ΄Π° Π³ΠΎΡΡ‚ΡŒ сразу автоматичСски добавляСтся Π² Π·Π°ΠΊΠ°Π· Π±Π΅Π· Π΄ΠΎΠΏΠΎΠ»Π½ΠΈΡ‚Π΅Π»ΡŒΠ½Ρ‹Ρ… дСйствий

6. ΠžΠ±Ρ‰ΠΈΠ΅ вопросы

6.1) ΠŸΡ€Π΅Π΄ΠΎΡΡ‚Π°Π²Π»ΡΠ΅Ρ‚ΡΡ Π»ΠΈ Π°Π΄ΠΌΠΈΠ½ΠΊΠ° RBCN ΠΊΠ»ΠΈΠ΅Π½Ρ‚Ρƒ? (ΠžΠ”Π˜Π ΠžΠ’Π’Π•Π’)

  • НСт, всС настройки происходят Ρ‚ΠΎΠ»ΡŒΠΊΠΎ Π² Π°ΠΉΠΊΠΎ
  • Π”Π°, Ρ‚Π°ΠΌ ΠΌΠΎΠΆΠ½ΠΎ Π½Π°ΡΡ‚Ρ€Π°ΠΈΠ²Π°Ρ‚ΡŒ новостныС Π±Π°Π½Π½Π΅Ρ€Ρ‹
  • Π”Π°, Ρ‚Π°ΠΌ ΠΌΠΎΠΆΠ½ΠΎ Π½Π°ΡΡ‚Ρ€Π°ΠΈΠ²Π°Ρ‚ΡŒ новостныС Π±Π°Π½Π½Π΅Ρ€Ρ‹ ΠΈ ΠΎΡ‚ΠΏΡ€Π°Π²Π»ΡΡ‚ΡŒ push-увСдомлСния
  • Π”Π°, Ρ‚Π°ΠΌ ΠΌΠΎΠΆΠ½ΠΎ Π½Π°ΡΡ‚Ρ€Π°ΠΈΠ²Π°Ρ‚ΡŒ новостныС Π±Π°Π½Π½Π΅Ρ€Ρ‹, ΠΎΡ‚ΠΏΡ€Π°Π²Π»ΡΡ‚ΡŒ push-увСдомлСния ΠΈ ΠΏΡ€ΠΎΡΠΌΠ°Ρ‚Ρ€ΠΈΠ²Π°Ρ‚ΡŒ ΠΎΡ‚Ρ‡Π΅Ρ‚Ρ‹
  • Π”Π°, Ρ‚Π°ΠΌ ΠΌΠΎΠΆΠ½ΠΎ Π½Π°ΡΡ‚Ρ€Π°ΠΈΠ²Π°Ρ‚ΡŒ новостныС Π±Π°Π½Π½Π΅Ρ€Ρ‹, ΠΎΡ‚ΠΏΡ€Π°Π²Π»ΡΡ‚ΡŒ push-увСдомлСния, ΠΏΡ€ΠΎΡΠΌΠ°Ρ‚Ρ€ΠΈΠ²Π°Ρ‚ΡŒ ΠΎΡ‚Ρ‡Π΅Ρ‚Ρ‹ ΠΈ Π½Π°ΡΡ‚Ρ€Π°ΠΈΠ²Π°Ρ‚ΡŒ Ρ‡Π΅Ρ€Π½Ρ‹ΠΉ список ΠΏΠΎΠ»ΡŒΠ·ΠΎΠ²Π°Ρ‚Π΅Π»Π΅ΠΉ
  • Π”Π°, Ρ‚Π°ΠΌ ΠΌΠΎΠΆΠ½ΠΎ Π½Π°ΡΡ‚Ρ€Π°ΠΈΠ²Π°Ρ‚ΡŒ новостныС Π±Π°Π½Π½Π΅Ρ€Ρ‹, ΠΎΡ‚ΠΏΡ€Π°Π²Π»ΡΡ‚ΡŒ push-увСдомлСния, ΠΏΡ€ΠΎΡΠΌΠ°Ρ‚Ρ€ΠΈΠ²Π°Ρ‚ΡŒ ΠΎΡ‚Ρ‡Π΅Ρ‚Ρ‹, Π½Π°ΡΡ‚Ρ€Π°ΠΈΠ²Π°Ρ‚ΡŒ Ρ‡Π΅Ρ€Π½Ρ‹ΠΉ список ΠΏΠΎΠ»ΡŒΠ·ΠΎΠ²Π°Ρ‚Π΅Π»Π΅ΠΉ ΠΈ Π²ΠΊΠ»ΡŽΡ‡Π°Ρ‚ΡŒ/ΠΎΡ‚ΠΊΠ»ΡŽΡ‡Π°Ρ‚ΡŒ Ρ‚ΠΎΡ‡ΠΊΠΈ
  • Π”Π°, Ρ‚Π°ΠΌ ΠΌΠΎΠΆΠ½ΠΎ Π½Π°ΡΡ‚Ρ€Π°ΠΈΠ²Π°Ρ‚ΡŒ новостныС Π±Π°Π½Π½Π΅Ρ€Ρ‹, ΠΎΡ‚ΠΏΡ€Π°Π²Π»ΡΡ‚ΡŒ push-увСдомлСния, ΠΏΡ€ΠΎΡΠΌΠ°Ρ‚Ρ€ΠΈΠ²Π°Ρ‚ΡŒ ΠΎΡ‚Ρ‡Π΅Ρ‚Ρ‹, Π½Π°ΡΡ‚Ρ€Π°ΠΈΠ²Π°Ρ‚ΡŒ Ρ‡Π΅Ρ€Π½Ρ‹ΠΉ список ΠΏΠΎΠ»ΡŒΠ·ΠΎΠ²Π°Ρ‚Π΅Π»Π΅ΠΉ, Π²ΠΊΠ»ΡŽΡ‡Π°Ρ‚ΡŒ/ΠΎΡ‚ΠΊΠ»ΡŽΡ‡Π°Ρ‚ΡŒ Ρ‚ΠΎΡ‡ΠΊΠΈ ΠΈ ΠΊΠΎΡ€Ρ€Π΅ΠΊΡ‚ΠΈΡ€ΠΎΠ²Π°Ρ‚ΡŒ расписаниС Ρ€Π°Π±ΠΎΡ‚Ρ‹ ΠΈ Π·ΠΎΠ½Ρ‹ доставки
  • Π”Π°, Ρ‚Π°ΠΌ ΠΌΠΎΠΆΠ½ΠΎ Π½Π°ΡΡ‚Ρ€Π°ΠΈΠ²Π°Ρ‚ΡŒ новостныС Π±Π°Π½Π½Π΅Ρ€Ρ‹, ΠΎΡ‚ΠΏΡ€Π°Π²Π»ΡΡ‚ΡŒ push-увСдомлСния, ΠΏΡ€ΠΎΡΠΌΠ°Ρ‚Ρ€ΠΈΠ²Π°Ρ‚ΡŒ ΠΎΡ‚Ρ‡Π΅Ρ‚Ρ‹, Π½Π°ΡΡ‚Ρ€Π°ΠΈΠ²Π°Ρ‚ΡŒ Ρ‡Π΅Ρ€Π½Ρ‹ΠΉ список ΠΏΠΎΠ»ΡŒΠ·ΠΎΠ²Π°Ρ‚Π΅Π»Π΅ΠΉ, Π²ΠΊΠ»ΡŽΡ‡Π°Ρ‚ΡŒ/ΠΎΡ‚ΠΊΠ»ΡŽΡ‡Π°Ρ‚ΡŒ Ρ‚ΠΎΡ‡ΠΊΠΈ ΠΈ ΠΊΠΎΡ€Ρ€Π΅ΠΊΡ‚ΠΈΡ€ΠΎΠ²Π°Ρ‚ΡŒ расписаниС Ρ€Π°Π±ΠΎΡ‚Ρ‹ ΠΈ Π·ΠΎΠ½Ρ‹ доставки (НО! НСт раздСлСния ΠΏΡ€Π°Π² доступа)

6.2) КакиС Push-увСдомлСния ΠΌΠΎΠΆΠ½ΠΎ ΠΎΡ‚ΠΏΡ€Π°Π²Π»ΡΡ‚ΡŒ? (ΠΠ£Π–ΠΠž ВЫБРАВЬ ΠΠ•Π‘ΠšΠžΠ›Π¬ΠšΠž)

  • Об ΠΈΠ·ΠΌΠ΅Π½Π΅Π½ΠΈΠΈ баланса (iikoCard Π±Π°Π»Π»ΠΎΠ²) ΠΏΠΎΠ»ΡŒΠ·ΠΎΠ²Π°Ρ‚Π΅Π»Ρ
  • Об ΠΈΠ·ΠΌΠ΅Π½Π΅Π½ΠΈΠΈ статуса Π·Π°ΠΊΠ°Π·Π° ΠΏΠΎΠ»ΡŒΠ·ΠΎΠ²Π°Ρ‚Π΅Π»Ρ
  • Об ΠΈΠ·ΠΌΠ΅Π½Π΅Π½ΠΈΠΈ ΠΊΠ°Ρ‚Π΅Π³ΠΎΡ€ΠΈΠΈ гостя
  • Π ΡƒΡ‡Π½Ρ‹Π΅ рассылки ΠΈΠ· iikoCard
  • Π ΡƒΡ‡Π½Ρ‹Π΅ рассылки ΠΈΠ· Π°Π΄ΠΌΠΈΠ½ΠΊΠΈ прилоТСния
  • АвтоматичСскиС push Π½Π° Π±Ρ€ΠΎΡˆΠ΅Π½Π½ΡƒΡŽ ΠΊΠΎΡ€Π·ΠΈΠ½Ρƒ
  • АвтоматичСски push ΠΏΠΎ условиям (Π½Π°ΠΏΡ€ΠΈΠΌΠ΅Ρ€, Ссли ΠΏΠΎΠ»ΡŒΠ·ΠΎΠ²Π°Ρ‚Π΅Π»ΡŒ Π΄ΠΎΠ»Π³ΠΎ Π½Π΅ Π·Π°ΠΊΠ°Π·Ρ‹Π²Π°Π»)

6.3) КакиС Π΄ΠΎΠΏΠΎΠ»Π½ΠΈΡ‚Π΅Π»ΡŒΠ½Ρ‹Π΅ ΠΊΠ°Π½Π°Π»Ρ‹ ΡƒΠ²Π΅Π΄ΠΎΠΌΠ»Π΅Π½ΠΈΠΉ ΠΎ созданном Π·Π°ΠΊΠ°Π·Π΅, ΠΏΠΎΠΌΠΈΠΌΠΎ iiko, ΠΌΠΎΠΆΠ½ΠΎ ΠΏΠΎΠ΄ΠΊΠ»ΡŽΡ‡ΠΈΡ‚ΡŒ? (ΠΠ£Π–ΠΠž ВЫБРАВЬ ΠΠ•Π‘ΠšΠžΠ›Π¬ΠšΠž)

  • What’s app
  • Telegram
  • Viber
  • БМБ
  • ΠŸΠΎΡ‡Ρ‚Π°
  • Π’Π΅Π±-Π°Π΄ΠΌΠΈΠ½ΠΊΠ°

ΠšΠΎΠ½Ρ‚Π°ΠΊΡ‚Ρ‹πŸ”—

По всСм вопросам взаимодСйствия ΠΌΡ‹ расписали Ρ‚ΡƒΡ‚ πŸ‘‰ πŸ€ ВзаимодСйствиС:

  • запуск Π½ΠΎΠ²ΠΎΠ³ΠΎ ΠšΠ»ΠΈΠ΅Π½Ρ‚Π°
  • ΠΎΠ±Ρ€Π°Ρ‰Π΅Π½ΠΈΠ΅ Π² ΠΏΠΎΠ΄Π΄Π΅Ρ€ΠΆΠΊΡƒ RBCN
  • знакомство ΠΈ Π·Π°ΠΊΠ»ΡŽΡ‡Π΅Π½ΠΈΠ΅ дилСрского Π΄ΠΎΠ³ΠΎΠ²ΠΎΡ€Π°

На всякий случай оставляСм ΠΊΠΎΠ½Ρ‚Π°ΠΊΡ‚Ρ‹, ΠΊΡƒΠ΄Π° ΠΌΠΎΠΆΠ½ΠΎ ΠΏΠΈΡΠ°Ρ‚ΡŒ Π² любоС врСмя ΠΏΠΎ всСм вопросам

πŸ†˜ ΠΏΠΎΠ΄Π΄Π΅Ρ€ΠΆΠΊΠ° help@ru-beacon.ru ΠΈΠ»ΠΈ https://t.me/RBCNbot

πŸ«‚ ΠΏΠΎΠ·Π½Π°ΠΊΠΎΠΌΠΈΡ‚ΡŒΡΡ ΠΈ ΠΏΠΎΠΎΠ±Ρ‰Π°Ρ‚ΡŒΡΡ @matvey_matvey ΠΈΠ»ΠΈ @Ele4ka_T