π§© ΠΡΠ΅ Π±Π°Π·ΠΎΠ²ΡΠ΅ Π½Π°ΡΡΡΠΎΠΉΠΊΠΈ Π² iikoπ
π ΠΡΠ΅Π΄Π½Π°Π·Π½Π°ΡΠ΅Π½ΠΈΠ΅ ΠΏΡΠΎΠ΄ΡΠΊΡΠ°π
RBCN - ΡΠ°Π·ΡΠ°Π±ΠΎΡΡΠΈΠΊ Π»ΠΈΠ½Π΅ΠΉΠΊΠΈ white-label IT ΠΏΡΠΎΠ΄ΡΠΊΡΠΎΠ² Π΄Π»Ρ ΠΊΠ°ΡΠ΅, ΠΊΠΎΡΠ΅Π΅Π½ ΠΈ ΡΠ΅ΡΡΠΎΡΠ°Π½ΠΎΠ², ΠΏΡΠ΅Π΄Π½Π°Π·Π½Π°ΡΠ΅Π½Π½ΡΡ Π΄Π»Ρ ΡΠΈΡΡΠΎΠ²ΠΈΠ·Π°ΡΠΈΠΈ ΠΏΡΠΎΡΠ΅ΡΡΠ° Π²Π·Π°ΠΈΠΌΠΎΠ΄Π΅ΠΉΡΡΠ²ΠΈΡ ΠΌΠ΅ΠΆΠ΄Ρ Π·Π°Π²Π΅Π΄Π΅Π½ΠΈΠ΅ΠΌ ΠΈ ΠΠΎΡΡΠ΅ΠΌ.
ΠΡΠ΅ ΠΏΡΠΎΠ΄ΡΠΊΡΡ Π²ΡΠΏΡΡΠΊΠ°ΡΡΡΡ Π΄Π»Ρ ΠΊΠ°ΠΆΠ΄ΠΎΠ³ΠΎ Π·Π°Π²Π΅Π΄Π΅Π½ΠΈΡ ΠΈΠ½Π΄ΠΈΠ²ΠΈΠ΄ΡΠ°Π»ΡΠ½ΠΎ Ρ ΠΈΡΠΏΠΎΠ»ΡΠ·ΠΎΠ²Π°Π½ΠΈΠ΅ΠΌ Π±ΡΠ΅Π½Π΄-Π±ΡΠΊΠ°, Π»ΠΎΠ³ΠΎΡΠΈΠΏΠ°, ΡΠΈΡΠΌΠ΅Π½Π½ΡΡ ΡΠ²Π΅ΡΠΎΠ² Π·Π°Π²Π΅Π΄Π΅Π½ΠΈΡ β οΈ
- ΠΠΎΠ±ΠΈΠ»ΡΠ½ΠΎΠ΅ ΠΏΡΠΈΠ»ΠΎΠΆΠ΅Π½ΠΈΠ΅
- Π΄Π»Ρ ΠΎΡΠΏΡΠ°Π²ΠΊΠΈ Π·Π°ΠΊΠ°Π·ΠΎΠ² Π½Π° Π΄ΠΎΡΡΠ°Π²ΠΊΡ ΠΈ ΡΠ°ΠΌΠΎΠ²ΡΠ²ΠΎΠ·
- Π΄Π»Ρ ΡΠ΅ΠΊΠΈΠ½Π° Π³ΠΎΡΡΡ Π² Π·Π°ΠΊΠ°Π·
- ΠΊΠΎΠΌΠ±ΠΎ ΠΈΠ· Π΄Π²ΡΡ ΠΏΡΠ½ΠΊΡΠΎΠ² Π²ΡΡΠ΅
- Π‘Π°ΠΉΡ
Π΄Π»Ρ ΠΎΡΠΏΡΠ°Π²ΠΊΠΈ Π·Π°ΠΊΠ°Π·ΠΎΠ² Π½Π° Π΄ΠΎΡΡΠ°Π²ΠΊΡ ΠΈ ΡΠ°ΠΌΠΎΠ²ΡΠ²ΠΎΠ· - VK ΠΏΡΠΈΠ»ΠΎΠΆΠ΅Π½ΠΈΠ΅
Π΄Π»Ρ ΠΎΡΠΏΡΠ°Π²ΠΊΠΈ Π·Π°ΠΊΠ°Π·ΠΎΠ² Π½Π° Π΄ΠΎΡΡΠ°Π²ΠΊΡ ΠΈ ΡΠ°ΠΌΠΎΠ²ΡΠ²ΠΎΠ· - TG ΠΏΡΠΈΠ»ΠΎΠΆΠ΅Π½ΠΈΠ΅
Π΄Π»Ρ ΠΎΡΠΏΡΠ°Π²ΠΊΠΈ Π·Π°ΠΊΠ°Π·ΠΎΠ² Π½Π° Π΄ΠΎΡΡΠ°Π²ΠΊΡ ΠΈ ΡΠ°ΠΌΠΎΠ²ΡΠ²ΠΎΠ· - QR ΠΌΠ΅Π½Ρ
Π΄Π»Ρ ΠΏΡΠ±Π»ΠΈΠΊΠ°ΡΠΈΠΈ ΠΌΠ΅Π½Ρ Π·Π°Π²Π΅Π΄Π΅Π½ΠΈΡ Π² ΡΠΎΡΠΌΠ°ΡΠ΅ Π²Π΅Π±-ΡΡΡΠ°Π½ΠΈΡΡ
ΠΡΠ΅ ΠΏΡΠΎΠ΄ΡΠΊΡΡ RBCN ΠΌΠΎΠ³ΡΡ Π±ΡΡΡ Π·Π°ΠΏΡΡΠ΅Π½Ρ ΠΊΠ°ΠΊ Π΄Π»Ρ Π·Π°Π²Π΅Π΄Π΅Π½ΠΈΠΉ Ρ 1 ΡΠΎΡΠΊΠΎΠΉ, ΡΠ°ΠΊ ΠΈ Π΄Π»Ρ ΡΠ΅ΡΠ΅ΠΉ, Π° ΡΠ°ΠΊΠΆΠ΅ ΡΠ΅ΡΡΠΎΡΠ°Π½Π½ΡΡ Ρ ΠΎΠ»Π΄ΠΈΠ½Π³ΠΎΠ² Ρ Π½Π΅ΡΠΊΠΎΠ»ΡΠΊΠΈΠΌΠΈ ΡΠ°Π·Π»ΠΈΡΠ°ΡΡΠΈΠΌΠΈΡΡ ΠΊΠΎΠ½ΡΠ΅ΠΏΡΠΈΡΠΌΠΈ β
Π ΡΠ»ΡΡΠ°Π΅ Π²ΠΊΠ»ΡΡΠ΅Π½ΠΈΡ Ρ ΠΎΠ»Π΄ΠΈΠ½Π³Π° Ρ Π½Π΅ΡΠΊΠΎΠ»ΡΠΊΠΈΠΌΠΈ ΠΊΠΎΠ½ΡΠ΅ΠΏΡΠΈΡΠΌΠΈ Π²Π½ΡΡΡΠΈ ΠΏΡΠΈΠ»ΠΎΠΆΠ΅Π½ΠΈΡ Π½Π° Π·Π°ΠΏΡΡΠΊΠ΅ Π½ΡΠΆΠ½ΠΎ Π±ΡΠ΄Π΅Ρ Π²ΡΠ±ΡΠ°ΡΡ ΠΊΠΎΠ½ΡΠ΅ΠΏΡΠΈΡ β ΡΠ΅Ρ Π½ΠΈΡΠ΅ΡΠΊΠΈ ΠΏΠΎΡΠ»Π΅ ΡΠΎΠ²Π΅ΡΡΠ΅Π½ΠΈΡ Π²ΡΠ±ΠΎΡΠ° ΠΏΠΎΠ»ΡΠ·ΠΎΠ²Π°ΡΠ΅Π»Π΅ΠΌ ΠΏΡΠΈΠ»ΠΎΠΆΠ΅Π½ΠΈΠ΅ ΡΠΊΠΎΠ½ΡΠΈΠ³ΡΡΠΈΡΡΠ΅ΡΡΡ ΠΏΠΎΠ΄ ΠΊΠΎΠ½ΠΊΡΠ΅ΡΠ½ΠΎΠ΅ Π·Π°Π²Π΅Π΄Π΅Π½ΠΈΠ΅ Ρ ΠΎΠ»Π΄ΠΈΠ½Π³Π°.
ΠΠΎΠΌΠΈΠΌΠΎ ΡΠΊΠ°Π·Π°Π½Π½ΠΎΠ³ΠΎ Π²ΡΠ΅ ΠΏΡΠΎΠ΄ΡΠΊΡΡ RBCN ΠΈΠΌΠ΅ΡΡ Π΄ΠΎΠΏΠΎΠ»Π½ΠΈΡΠ΅Π»ΡΠ½ΡΠ΅ ΡΡΠ½ΠΊΡΠΈΠΈ ΡΠ°Π·ΠΌΠ΅ΡΠ΅Π½ΠΈΡ Π½ΠΎΠ²ΠΎΡΡΠ΅ΠΉ Π·Π°Π²Π΅Π΄Π΅Π½ΠΈΡ, ΡΠ°Π·ΠΌΠ΅ΡΠ΅Π½ΠΈΡ ΠΈΠ½ΡΠΎΡΠΌΠ°ΡΠΈΠΈ ΠΎΠ± Π°ΠΊΡΠΈΡΡ Π·Π°Π²Π΅Π΄Π΅Π½ΠΈΡ, ΡΠΎΡΠΌΡ ΠΎΠ±ΡΠ°ΡΠ½ΠΎΠΉ ΡΠ²ΡΠ·ΠΈ, push-ΡΠ²Π΅Π΄ΠΎΠΌΠ»Π΅Π½ΠΈΡ (Π² ΠΌΠΎΠ±ΠΈΠ»ΡΠ½ΠΎΠΌ ΠΏΡΠΈΠ»ΠΎΠΆΠ΅Π½ΠΈΠΈ)
ΠΡΠ΅ ΠΏΡΠΎΠ΄ΡΠΊΡΡ ΡΠ²Π»ΡΡΡΡΡ ΡΠ°Π±Π»ΠΎΠ½Π½ΡΠΌΠΈ, Π½ΠΎ ΠΈΠΌΠ΅ΡΡ Π²ΠΎΠ·ΠΌΠΎΠΆΠ½ΠΎΡΡΠΈ ΠΊΠ°ΡΡΠΎΠΌΠΈΠ·Π°ΡΠΈΠΈ ΠΏΠΎΠ΄ ΠΊΠΎΠ½ΠΊΡΠ΅ΡΠ½ΡΡ Π·Π°ΠΏΡΠΎΡ Π·Π°Π²Π΅Π΄Π΅Π½ΠΈΡ Π² ΡΠ°ΠΌΠΊΠ°Ρ ΡΠ°Π±Π»ΠΎΠ½Π° ποΈ
π‘ ΠΠΈΠ½ΠΈΠΌΠ°Π»ΡΠ½ΡΠ΅ ΡΠ΅Ρ Π½ΠΈΡΠ΅ΡΠΊΠΈΠ΅ ΡΡΠ΅Π±ΠΎΠ²Π°Π½ΠΈΡ ΠΊ IIKOπ
Π Π΅ΠΊΠΎΠΌΠ΅Π½Π΄ΡΠ΅ΠΌΠ°Ρ Π²Π΅ΡΡΠΈΡ iiko: 8.5 ΠΈΠ»ΠΈ Π²ΡΡΠ΅
ΠΠΈΠ½ΠΈΠΌΠ°Π»ΡΠ½Π°Ρ Π²Π΅ΡΡΠΈΡ iiko: 8.3
ΠΠ»Ρ ΡΡΠ°Π±ΠΈΠ»ΡΠ½ΠΎΠΉ ΡΠ°Π±ΠΎΡΡ Π²ΡΠ΅Ρ ΠΏΡΠΎΠ΄ΡΠΊΡΠΎΠ² RBCN = ΠΏΠΎΡΡΡΠΏΠ»Π΅Π½ΠΈΡ Π·Π°ΠΊΠ°Π·ΠΎΠ² Π² iikoFront (ΠΊΡΠΎΠΌΠ΅ QR ΠΌΠ΅Π½Ρ) ΠΎΠ±ΡΠ·Π°ΡΠ΅Π»ΡΠ½ΠΎ Π½Π°Π»ΠΈΡΠΈΠ΅ ΡΡΡΠΎΠΉΡΠΈΠ²ΠΎΠ³ΠΎ ΠΈΠ½ΡΠ΅ΡΠ½Π΅Ρ-ΡΠΎΠ΅Π΄ΠΈΠ½Π΅Π½ΠΈΡ Π½Π° ΡΡΠΎΡΠΎΠ½Π΅ iiko.biz ΠΈ iikoFront
ΠΡΠ΅ ΠΏΡΠΎΠ΄ΡΠΊΡΡ RBCN Ρ ΡΡΠ½ΠΊΡΠΈΠ΅ΠΉ ΠΎΡΠΏΡΠ°Π²ΠΊΠΈ Π·Π°ΠΊΠ°Π·Π° ΠΈΠ»ΠΈ Π²ΡΠ³ΡΡΠ·ΠΊΠΈ ΠΌΠ΅Π½Ρ (ΠΠΎΠ±ΠΈΠ»ΡΠ½ΠΎΠ΅ ΠΏΡΠΈΠ»ΠΎΠΆΠ΅Π½ΠΈΠ΅ Ρ Π±Π»ΠΎΠΊΠΎΠΌ ΠΡΠΏΡΠ°Π²ΠΊΠ° Π·Π°ΠΊΠ°Π·Π° / Π‘Π°ΠΉΡ / VK ΠΏΡΠΈΠ»ΠΎΠΆΠ΅Π½ΠΈΠ΅ / TG ΠΏΡΠΈΠ»ΠΎΠΆΠ΅Π½ΠΈΠ΅ / QR ΠΌΠ΅Π½Ρ) ΠΈΡΠΏΠΎΠ»ΡΠ·ΡΠ΅ΡΡΡ CloudApi β οΈ
π’ ΠΠΎΡΠ°Π³ΠΎΠ²Π°Ρ Π½Π°ΡΡΡΠΎΠΉΠΊΠ° ΠΏΡΠΎΠ΄ΡΠΊΡΠ°π
ΠΡΠ΅ ΠΏΡΠΎΠ΄ΡΠΊΡΡ RBCN β ΠΊΠΎΠΌΠΏΠ»Π΅ΠΊΡ ΠΊΠ°ΡΡΠΎΠΌΠΈΠ·ΠΈΡΡΠ΅ΠΌΡΡ Π½Π°ΡΡΡΠΎΠ΅ΠΊ.
ΠΡ Π½Π΅ ΠΏΡΠΎΡΠΈΠΌ Π΄ΠΈΠ»Π΅ΡΠΎΠ² ΡΡΠΎ-ΡΠΎ Π½Π°ΡΡΡΠ°ΠΈΠ²Π°ΡΡ Π² ΠΠΠ¨ΠΠ₯ Π°Π΄ΠΌΠΈΠ½ΠΊΠ°Ρ !!! β οΈ
ΠΡΠΈΠΌ Π·Π°Π½ΠΈΠΌΠ°Π΅ΡΡΡ Π½Π°Ρ ΠΎΡΠ΄Π΅Π» Π·Π°ΠΏΡΡΠΊΠ° Π²ΠΌΠ΅ΡΡΠ΅ Ρ ΠΠ»ΠΈΠ΅Π½ΡΠΎΠΌ
Π§ΡΠΎ Π½Π°ΡΡΡΠ°ΠΈΠ²Π°Π΅ΡΡΡ ΡΠΎΠ»ΡΠΊΠΎ Π½Π° ΡΡΠΎΡΠΎΠ½Π΅ RBCN:
- Push-ΡΠ²Π΅Π΄ΠΎΠΌΠ»Π΅Π½ΠΈΡ (ΠΊΠ°ΠΊ ΡΠ°ΡΡΡΠ»ΠΊΠΈ, ΡΠ°ΠΊ ΠΈ Π°Π²ΡΠΎΠΌΠ°ΡΠΈΡΠ΅ΡΠΊΠΈΠ΅) ΠΈ Π½ΠΎΠ²ΠΎΡΡΠ½ΡΠ΅ Π±Π°Π½Π½Π΅ΡΡ
- ΠΏΡΠ°Π²ΠΈΠ»Π° ΠΈ Π·ΠΎΠ½Ρ Π΄ΠΎΡΡΠ°Π²ΠΊΠΈ
- Π΄ΠΎΠΏΠΎΠ»Π½ΠΈΡΠ΅Π»ΡΠ½ΡΠ΅ ΠΏΠΎΠ»Ρ (Π½Π°ΠΏΡΠΈΠΌΠ΅Ρ Π‘Π΄Π°ΡΠ° Ρ / ΠΠΎΠ»ΠΈΡΠ΅ΡΡΠ²ΠΎ ΠΏΠ΅ΡΡΠΎΠ½)
- Π·Π°ΠΏΡΠ΅ΡΡ Π½Π° ΠΎΡΠΏΡΠ°Π²ΠΊΡ Π·Π°ΠΊΠ°Π·ΠΎΠ² / ΡΠ²Π΅Π΄ΠΎΠΌΠ»Π΅Π½ΠΈΡ ΠΈ ΠΏΠΎΠ΄ΡΠΊΠ°Π·ΠΊΠΈ Π² ΠΊΠΎΡΠ·ΠΈΠ½Π΅
- ΡΠ΅ΡΠ½ΡΠΉ ΡΠΏΠΈΡΠΎΠΊ ΠΏΠΎΠ»ΡΠ·ΠΎΠ²Π°ΡΠ΅Π»Π΅ΠΉ
ΠΠΈΠΆΠ΅ ΠΎΠΏΠΈΡΠ°Π½ ΡΠΏΠΈΡΠΎΠΊ Π±Π°Π·ΠΎΠ²ΡΡ Π½Π°ΡΡΡΠΎΠ΅ΠΊ, ΠΊΠΎΡΠΎΡΡΠ΅ Π½Π΅ΠΎΠ±Ρ ΠΎΠ΄ΠΈΠΌΠΎ ΠΏΡΠΎΠ²Π΅ΡΡΠΈ Π² iiko, Π΄Π»Ρ ΠΊΠΎΡΡΠ΅ΠΊΡΠ½ΠΎΠΉ ΡΠ°Π±ΠΎΡΡ Π²ΡΠ΅Ρ ΠΏΡΠΎΠ΄ΡΠΊΡΠΎΠ².
Π’Π΅ΠΌ Π½Π΅ ΠΌΠ΅Π½Π΅Π΅, Π½Π° ΡΡΠ°ΠΏΠ΅ ΡΠ΅ΡΡΠΎΠ² ΠΌΠΎΠ³ΡΡ Π²ΠΎΠ·Π½ΠΈΠΊΠ½ΡΡΡ ΠΎΡΠΈΠ±ΠΊΠΈ Π² ΡΠ°Π±ΠΎΡΠ΅ API, ΠΊΠΎΡΠΎΡΡΠ΅ ΠΌΡ Π½Π΅ ΡΠΌΠΎΠΆΠ΅ΠΌ ΡΠ΅ΡΠΈΡΡ ΡΠ°ΠΌΠΎΡΡΠΎΡΡΠ΅Π»ΡΠ½ΠΎ - Π² ΡΡΠΎΠΌ ΡΠ»ΡΡΠ°Π΅ ΠΠ»ΠΈΠ΅Π½Ρ ΠΎΠ±ΡΠ°ΡΠ°Π΅ΡΡΡ Π·Π° ΠΏΠΎΠΌΠΎΡΡΡ ΠΊ Π΄ΠΈΠ»Π΅ΡΡ ποΈ
ΠΠΎΠΌΠΈΠΌΠΎ ΡΡΠΎΠ³ΠΎ, ΠΎΠ±ΡΡΠ½ΠΎ ΠΏΠΎΠ΄ Π·Π°ΠΏΡΡΠΊ ΠΏΡΠΎΠ΄ΡΠΊΡΠ° RBCN ΠΠ»ΠΈΠ΅Π½ΡΡ, ΡΠ°ΡΠ΅ Π²ΡΠ΅Π³ΠΎ, ΠΌΠΎΠΆΠ΅Ρ ΠΏΠΎΠ½Π°Π΄ΠΎΠ±ΠΈΡΡΡΡ ΠΏΠΎΠΌΠΎΡΡ Ρ Π½Π°ΡΡΡΠΎΠΉΠΊΠΎΠΉ ΡΠΏΠ΅ΡΠΈΠ°Π»ΡΠ½ΠΎΠΉ Π°ΠΊΡΠΈΠΈ Π΄Π»Ρ ΠΏΡΠΈΠ²Π»Π΅ΡΠ΅Π½ΠΈΠ΅ Π² ΠΏΡΠΎΠ΄ΡΠΊΡ ΠΏΠΎΠ»ΡΠ·ΠΎΠ²Π°ΡΠ΅Π»Π΅ΠΉ
π΄ ΠΠ°ΡΡΡΠΎΠΉΠΊΠ° Π½Π° ΡΡΠΎΡΠΎΠ½Π΅ iiko (Π±Π»ΠΎΠΊ: ΠΡΠΏΡΠ°Π²ΠΊΠ° Π·Π°ΠΊΠ°Π·Π°)π
π Π‘ΠΎΠ·Π΄Π°Π½ΠΈΠ΅ ΠΈ Π½Π°ΡΡΡΠΎΠΉΠΊΠ° API ΠΊΠ»ΡΡΠ°π
π Π‘ΠΎΠ·Π΄Π°Π½ΠΈΠ΅ API ΠΊΠ»ΡΡΠ°π
1 - ΠΠ°Ρ ΠΎΠ΄ΠΈΠΌ Π² iikoWeb
2 - ΠΡΠ±ΠΈΡΠ°Π΅ΠΌ ΠΠ°ΡΡΡΠΎΠΉΠΊΠΈ Cloud API
3 - ΠΠ΅ΡΠ΅Ρ ΠΎΠ΄ΠΈΠΌ Π²ΠΎ Π²ΠΊΠ»Π°Π΄ΠΊΡ ΠΡΠ³Π°Π½ΠΈΠ·Π°ΡΠΈΠΈ ΠΈ ΠΏΡΠΎΠ²Π΅ΡΡΠ΅ΠΌ, ΡΡΠΎ Ρ Π½Π°Ρ Π²ΠΈΠ΄Π½Ρ Π²ΡΠ΅ ΠΎΡΠ³Π°Π½ΠΈΠ·Π°ΡΠΈΠΈ, ΠΊΡΠ΄Π° ΠΌΡ Ρ ΠΎΡΠΈΠΌ ΠΎΡΠΊΡΡΡΡ Π΄ΠΎΡΡΡΠΏ ΠΏΠΎ API
4 - ΠΠ΅ΡΠ΅Ρ
ΠΎΠ΄ΠΈΠΌ Π²ΠΎ Π²ΠΊΠ»Π°Π΄ΠΊΡ ΠΠ½ΡΠ΅Π³ΡΠ°ΡΠΈΠΈ ΠΈ Π½Π°ΠΆΠΈΠΌΠ°Π΅ΠΌ ΠΠΎΠ±Π°Π²ΠΈΡΡ ΠΈΠ½ΡΠ΅Π³ΡΠ°ΡΠΈΡ
5 - ΠΠ° Π²ΠΊΠ»Π°Π΄ΠΊΠ΅ ΠΡΠ½ΠΎΠ²Π½ΠΎΠ΅ Π·Π°ΠΏΠΎΠ»Π½ΡΠ΅ΠΌ:
- ΠΠΌΡ API Π»ΠΎΠ³ΠΈΠ½Π° (Π½Π°ΠΏΡΠΈΠΌΠ΅Ρ: RBCN)
- Email β help@ru-beacon.ru
- ΠΡΡΠΎΡΠ½ΠΈΠΊ Π·Π°ΠΊΠ°Π·Π° β ΠΌΠΎΠΆΠ½ΠΎ Π·Π°ΠΏΠΎΠ»Π½ΠΈΡΡ, ΠΌΠΎΠΆΠ½ΠΎ Π½Π΅ Π·Π°ΠΏΠΎΠ»Π½ΡΡΡ*
*Π΅ΡΠ»ΠΈ ΠΈΡΡΠΎΡΠ½ΠΈΠΊ Π±ΡΠ΄Π΅Ρ Π·Π°ΠΏΠΎΠ»Π½Π΅Π½ - Π²Π½Π΅ Π·Π°Π²ΠΈΡΠΈΠΌΠΎΡΡΠΈ ΠΎΡ ΠΎΡΠΏΡΠ°Π²Π»ΡΠ΅ΠΌΡΡ ΡΠ΅ΡΠ΅Π· api Π΄Π°Π½Π½ΡΡ Ρ Π²ΡΠ΅Ρ Π·Π°ΠΊΠ°Π·ΠΎΠ² Π±ΡΠ΄Π΅Ρ ΠΎΡΠΎΠ±ΡΠ°ΠΆΠ°ΡΡΡΡ Π²Π²Π΅Π΄Π΅Π½Π½ΡΠΉ ΠΈΡΡΠΎΡΠ½ΠΈΠΊ (ΠΌΡ ΡΠ΅ΠΊΠΎΠΌΠ΅Π½Π΄ΡΠ΅ΠΌ Π½Π΅ Π·Π°ΠΏΠΎΠ»Π½ΡΡΡ, ΠΏΠΎΡΠΊΠΎΠ»ΡΠΊΡ ΠΏΡΠΈ ΠΏΠΎΠ΄ΠΊΠ»ΡΡΠ΅Π½ΠΈΠΈ Π±ΠΎΠ»Π΅Π΅ 1 ΠΏΡΠΎΠ΄ΡΠΊΡΠ° ΠΌΡ ΡΠ»Π΅ΠΌ ΡΠ°Π·Π½ΡΠ΅ ΠΈΡΡΠΎΡΠ½ΠΈΠΊΠΈ, Π½Π°ΠΏΡΠΈΠΌΠ΅Ρ: RBCNApp / RBCNSite)
6 - ΠΠ° Π²ΠΊΠ»Π°Π΄ΠΊΠ΅ ΠΠΎΠ΄ΠΊΠ»ΡΡΠ΅Π½Π½ΡΠ΅ ΡΠΎΡΠΊΠΈ Π½Π°ΠΆΠΈΠΌΠ°Π΅ΠΌ ΠΠΎΠ±Π°Π²ΠΈΡΡ ΡΠΎΡΠΊΠΈ
7 - Π ΠΎΡΠΊΡΡΠ²ΡΠ΅ΠΌΡΡ ΠΎΠΊΠ½Π΅ Π²ΡΠ±ΠΈΡΠ°Π΅ΠΌ Π½ΡΠΆΠ½ΡΠ΅ ΡΠΎΡΠΊΠΈ
8 - ΠΠ°ΠΆΠΈΠΌΠ°Π΅ΠΌ ΠΠΎΠ±Π°Π²ΠΈΡΡ
9 - ΠΠΎΠ·Π²ΡΠ°ΡΠ°Π΅ΠΌΡΡ Π½Π° Π²ΠΊΠ»Π°Π΄ΠΊΡ ΠΡΠ½ΠΎΠ²Π½ΠΎΠ΅
10 - ΠΠΎΠΏΠΈΡΡΠ΅ΠΌ API-ΠΊΠ»ΡΡ
11 - ΠΠ°ΠΆΠΈΠΌΠ°Π΅ΠΌ Π‘ΠΎΡ ΡΠ°Π½ΠΈΡΡ
π₯ ΠΠΎΠ±Π°Π²Π»Π΅Π½ΠΈΠ΅ ΡΠ΅ΡΠΌΠΈΠ½Π°Π»ΡΠ½ΡΡ Π³ΡΡΠΏΠΏ ΠΊ ΠΊΠ»ΡΡΡπ
1 - ΠΠ°Ρ ΠΎΠ΄ΠΈΠΌ Π² iikoWeb
2 - ΠΡΠ±ΠΈΡΠ°Π΅ΠΌ ΠΠ°ΡΡΡΠΎΠΉΠΊΠΈ Cloud API
3 - ΠΠ΅ΡΠ΅ΠΊΠ»ΡΡΠ°Π΅ΠΌΡΡ Π½Π° Π²ΠΊΠ»Π°Π΄ΠΊΡ ΠΡΠ³Π°Π½ΠΈΠ·Π°ΡΠΈΠΈ
4 - ΠΡΠ±ΠΈΡΠ°Π΅ΠΌ ΠΏΠΎΠ΄ΠΊΠ»ΡΡΠ΅Π½Π½ΡΡ ΠΊ ΡΠΎΠ·Π΄Π°Π½Π½ΠΎΠΌΡ ΠΊΠ»ΡΡΡ ΠΎΡΠ³Π°Π½ΠΈΠ·Π°ΡΠΈΡ
5 - ΠΠ° Π²ΠΊΠ»Π°Π΄ΠΊΠ΅ ΠΡΠ½ΠΎΠ²Π½ΠΎΠ΅ ΠΏΡΠΎΠ²Π΅ΡΡΠ΅ΠΌ, ΡΡΠΎ Π½Π°ΠΏΡΠΎΡΠΈΠ² ΠΎΡΠ³Π°Π½ΠΈΠ·Π°ΡΠΈΠΈ ΡΡΠΎΠΈΡ Π³Π°Π»ΠΎΡΠΊΠ°
6 - ΠΠ°ΠΆΠΈΠΌΠ°Π΅ΠΌ Π‘ΠΎΡ
ΡΠ°Π½ΠΈΡΡ
ΠΠ°ΠΆΠ½ΠΎ β οΈ ΠΡΡ ΠΌΠ°Π½ΠΈΠΏΡΠ»ΡΡΠΈΡ Π½Π΅ΠΎΠ±Ρ ΠΎΠ΄ΠΈΠΌΠΎ ΠΏΡΠΎΠ²Π΅ΡΡΠΈ Π½Π° Π²ΡΠ΅Ρ ΠΏΠΎΠ΄ΠΊΠ»ΡΡΠ΅Π½Π½ΡΡ ΠΊ ΠΊΠ»ΡΡΡ ΠΎΡΠ³Π°Π½ΠΈΠ·Π°ΡΠΈΡΡ , ΡΡΠΎΠ±Ρ ΠΏΠΎ API ΠΌΡ ΠΏΠΎΠ»ΡΡΠΈΠ»ΠΈ Π²ΡΠ΅ Π½ΡΠΆΠ½ΡΠ΅ ΡΠ΅ΡΠΌΠΈΠ½Π°Π»ΡΠ½ΡΠ΅ Π³ΡΡΠΏΠΏΡ.
π¦ ΠΡΠ³ΡΡΠ·ΠΊΠ° ΠΌΠ΅Π½Ρπ
ΠΠΠΠΠ ΠΏΠΎΠ½ΠΈΠΌΠ°ΡΡ ποΈ
- ΠΌΡ ΡΠ°Π±ΠΎΡΠ°Π΅ΠΌ Π½Π° Π΄Π°Π½Π½ΡΠΉ ΠΌΠΎΠΌΠ΅Π½Ρ ΡΠΎΠ»ΡΠΊΠΎ Ρ ΠΌΠ΅Π½Ρ, Π²ΡΠ³ΡΡΠΆΠ°Π΅ΠΌΡΠΌ ΠΈΠ· Π±ΡΠΊΠ° => ΡΠ°Π±ΠΎΡΠ°Π΅ΠΌ ΡΠΎΠ»ΡΠΊΠΎ Ρ Π±Π°Π·ΠΎΠ²ΡΠΌ ΠΏΡΠ΅ΠΉΡΠΊΡΡΠ°Π½ΡΠΎΠΌ
- Π²ΡΠ³ΡΡΠ·ΠΊΠ° ΠΌΠ΅Π½Ρ ΠΏΡΠΎΠΈΡΡ
ΠΎΠ΄ΠΈΡ ΠΈΠ· ΠΊΠ°ΠΆΠ΄ΠΎΠΉ ΠΎΡΠ³Π°Π½ΠΈΠ·Π°ΡΠΈΠΈ, ΠΏΠΎΠ΄ΠΊΠ»ΡΡΠ΅Π½Π½ΠΎΠΉ ΠΊ api ΠΊΠ»ΡΡΡ
- Π΅ΡΠ»ΠΈ ΠΏΠΎΠ΄ΠΊΠ»ΡΡΠ°Π΅ΡΡΡ Π±ΠΎΠ»ΡΡΠ΅ ΠΎΠ΄Π½ΠΎΠΉ ΠΎΡΠ³Π°Π½ΠΈΠ·Π°ΡΠΈΠΈ ΠΈ Π½Π° Π½ΠΈΡ Π½Π° Π²ΡΠ΅Ρ ΠΏΠ»ΡΡ ΠΌΠΈΠ½ΡΡ ΠΎΠ΄ΠΈΠ½Π°ΠΊΠΎΠ²ΠΎΠ΅ ΠΌΠ΅Π½Ρ, ΠΠ»ΠΈΠ΅Π½ΡΡ Π±ΡΠ΄Π΅Ρ ΡΠ΄ΠΎΠ±Π½Π΅Π΅ Π΅Π³ΠΎ Π½Π°ΡΡΡΠ°ΠΈΠ²Π°ΡΡ Π² iikoChain => Π½Π΅ΠΎΠ±Ρ ΠΎΠ΄ΠΈΠΌΠΎ ΠΏΠΎΠ΄ΠΊΠ»ΡΡΠΈΡΡ ΠΠ»ΠΈΠ΅Π½ΡΡ ΡΠ΅ΠΏΠ»ΠΈΠΊΠ°ΡΠΈΡ ΠΌΠ΅Π½Ρ ΠΈΠ· iikoChain Π²ΠΎ Π²ΡΠ΅ RMS (Π΅ΡΠ»ΠΈ ΠΎΡΠ³Π°Π½ΠΈΠ·Π°ΡΠΈΡ ΠΎΠ΄Π½Π° - Π²ΡΠ³ΡΡΠ·ΠΊΡ ΠΌΠ΅Π½Ρ ΡΠΎΡΠΌΠΈΡΡΠ΅ΠΌ Π² iikoOffice)
- ΠΏΡΠΈ Π²ΠΊΠ»ΡΡΠ΅Π½Π½ΠΎΠΉ ΡΠ΅ΠΏΠ»ΠΈΠΊΠ°ΡΠΈΠΈ Π²ΡΠ΅ ΠΏΡΠΎΠ΄ΡΠΊΡΡ Π΄ΠΎΠ±Π°Π²Π»ΡΡΡΡΡ Π² Π²ΡΠ³ΡΡΠ·ΠΊΡ Π² iikoChain, Π° Π΄ΠΎΡΡΡΠΏΠ½ΠΎΡΡΡ ΠΏΡΠΎΠ΄ΡΠΊΡΠΎΠ² ΠΈ ΡΠ΅Π½Ρ ΡΠ΅Π³ΡΠ»ΠΈΡΡΡΡΡΡ ΠΏΡΠΈΠΊΠ°Π·Π°ΠΌΠΈ, Π½Π°ΡΡΡΠ°ΠΈΠ²Π°Π΅ΠΌΡΠΌΠΈ Π² ΠΊΠ°ΠΆΠ΄ΠΎΠΌ RMS
- ΠΏΠΎΠ΄ΡΠΎΠ±Π½ΠΎ ΠΏΡΠΎ ΡΠ΅ΠΏΠ»ΠΈΠΊΠ°ΡΠΈΡ ΡΠ°ΡΠΏΠΈΡΠ°Π»ΠΈ Π²ΠΎΡ ΡΡΡ π π Π Π΅ΠΏΠ»ΠΈΠΊΠ°ΡΠΈΡ ΠΌΠ΅Π½Ρ
- ΠΌΠΎΠ΄ΠΈΡΠΈΠΊΠ°ΡΠΎΡΡ ΠΈ Π³ΡΡΠΏΠΏΡ ΠΌΠΎΠ΄ΠΈΡΠΈΠΊΠ°ΡΠΎΡΠΎΠ² ΠΎΡΠ΄Π΅Π»ΡΠ½ΠΎ Π΄ΠΎΠ±Π°Π²Π»ΡΡΡ Π² Π²ΡΠ³ΡΡΠ·ΠΊΡ Π½Π΅ Π½ΡΠΆΠ½ΠΎ => ΠΎΠ½ΠΈ Π²ΡΠ³ΡΡΠΆΠ°ΡΡΡΡ Π°Π²ΡΠΎΠΌΠ°ΡΠΈΡΠ΅ΡΠΊΠΈ, Π΅ΡΠ»ΠΈ Π½Π°ΡΡΡΠΎΠ΅Π½Ρ Π΄Π»Ρ ΠΏΡΠΎΠ΄ΡΠΊΡΠ° Π² Π½ΠΎΠΌΠ΅Π½ΠΊΠ»Π°ΡΡΡΠ΅
- ΡΠ°Π·ΠΌΠ΅ΡΡ ΠΏΡΠΎΠ΄ΡΠΊΡΠΎΠ² ΠΏΠΎΠ΄Π΄Π΅ΡΠΆΠΈΠ²Π°ΡΡΡΡ, Π° ΡΠ΅Π½ΠΎΠ²ΡΠ΅ ΠΊΠ°ΡΠ΅Π³ΠΎΡΠΈΠΈ β Π½Π΅Ρ
- ΠΎΠΏΠΈΡΠ°Π½ΠΈΠ΅ ΠΊΠ°ΠΊΠΈΠ΅ ΠΊΠ°ΡΡΠΈΠ½ΠΊΠΈ ΠΎΠΏΡΠΈΠΌΠ°Π»ΡΠ½ΠΎ Π΄ΠΎΠ±Π°Π²Π»ΡΡΡ Π΄Π»Ρ ΠΏΡΠΎΠ΄ΡΠΊΡΠΎΠ² Π²Ρ Π½Π°ΠΉΠ΄Π΅ΡΠ΅ Π² ΡΠ°Π·Π΄Π΅Π»Π΅ π πΈ ΠΠΏΡΠΈΠΌΠ°Π»ΡΠ½ΡΠ΅ ΡΠ°Π·ΠΌΠ΅ΡΡ ΠΊΠ°ΡΡΠΈΠ½ΠΎΠΊ
Π§Π’Π Π‘ΠΠΠΠΠΠ’ Π²ΡΠ³ΡΡΠ·ΠΊΡ β
- Π²Π½ΡΡΡΠΈ ΠΊΠ°ΡΠ΅Π³ΠΎΡΠΈΠΈ Π½Π΅ Π΄ΠΎΠ»ΠΆΠ½ΠΎ Π±ΡΡΡ ΠΎΠ΄Π½ΠΎΠ²ΡΠ΅ΠΌΠ΅Π½Π½ΠΎ ΠΈ ΠΊΠ°ΡΠ΅Π³ΠΎΡΠΈΠΉ ΠΈ ΠΏΡΠΎΠ΄ΡΠΊΡΠΎΠ²

- Π² Π²ΡΠ³ΡΡΠ·ΠΊΠ΅ Π½Π΅ Π΄ΠΎΠ»ΠΆΠ½ΠΎ Π±ΡΡΡ Π΄ΡΠ±Π»Π΅ΠΉ ΠΏΡΠΎΠ΄ΡΠΊΡΠΎΠ² Ρ ΠΎΠ΄ΠΈΠ½Π°ΠΊΠΎΠ²ΡΠΌΠΈ id = Ρ ΠΎΠ΄ΠΈΠ½Π°ΠΊΠΎΠ²ΡΠΌΠΈ Π°ΡΡΠΈΠΊΡΠ»Π°ΠΌΠΈ
(Π΅ΡΠ»ΠΈ ΠΎΠ½ΠΈ Π±ΡΠ΄ΡΡ β ΡΡΠΎ Π½Π΅ ΠΎΡΠΈΠ±ΠΊΠ°, Π½ΠΎ ΠΎΡΠΎΠ±ΡΠ°ΠΆΠ°ΡΡΡΡ ΡΠ°ΠΊΠΈΠ΅ ΠΏΡΠΎΠ΄ΡΠΊΡΡ Π±ΡΠ΄ΡΡ ΡΠΎΠ»ΡΠΊΠΎ ΠΎΠ΄ΠΈΠ½ ΡΠ°Π·) - Ρ ΠΎΠ΄ΠΈΠ½Π°ΠΊΠΎΠ²ΡΡ
ΠΌΠΎΠ΄ΠΈΡΠΈΠΊΠ°ΡΠΎΡΠΎΠ² ΠΈ Π³ΡΡΠΏΠΏ ΠΌΠΎΠ΄ΠΈΡΠΈΠΊΠ°ΡΠΎΡΠΎΠ² Π½Π΅ ΠΌΠΎΠΆΠ΅Ρ Π±ΡΡΡ ΡΠ°Π·Π½ΡΡ
Π½Π°ΡΡΡΠΎΠ΅ΠΊ
(ΠΌΠΈΠ½ΠΈΠΌΡΠΌΠ° / ΠΌΠ°ΠΊΡΠΈΠΌΡΠΌΠ° / ΠΎΠ±ΡΠ·Π°ΡΠ΅Π»ΡΠ½ΠΎΡΡΠΈ) Π΄Π»Ρ ΡΠ°Π·Π½ΡΡ ΠΏΡΠΎΠ΄ΡΠΊΡΠΎΠ²
(Π±ΡΠ΄Π΅Ρ ΠΈΡΠΏΠΎΠ»ΡΠ·ΠΎΠ²Π°Π½ΠΎ ΠΏΡΠ°Π²ΠΈΠ»ΠΎ, ΠΊΠΎΡΠΎΡΠΎΠ΅ ΠΏΡΠΈΡΠ»ΠΎ ΠΏΠ΅ΡΠ²ΡΠΌ Π² Π²ΡΠ³ΡΡΠ·ΠΊΠ΅) - Π² Π²ΡΠ³ΡΡΠ·ΠΊΠ΅ Π½Π΅ Π΄ΠΎΠ»ΠΆΠ½ΠΎ Π±ΡΡΡ ΠΏΡΡΡΡΡ Π³ΡΡΠΏΠΏ ΠΌΠΎΠ΄ΠΈΡΠΈΠΊΠ°ΡΠΎΡΠΎΠ²
- ΠΎΠ±ΡΠ΅ΠΊΡ Π½ΠΎΠΌΠ΅Π½ΠΊΠ»Π°ΡΡΡΡ, ΡΠΎΠ·Π΄Π°Π½Π½ΡΠΉ ΠΊΠ°ΠΊ ΠΌΠΎΠ΄ΠΈΡΠΈΠΊΠ°ΡΠΎΡ, Π½Π΅ ΡΡΠΎΠΈΡ Π΄ΠΎΠ±Π°Π²Π»ΡΡΡ Π² Π²ΡΠ³ΡΡΠ·ΠΊΡ ΠΊΠ°ΠΊ ΠΏΡΠΎΠ΄ΡΠΊΡ
- Π²Π΅ΡΠΎΠ²ΡΠ΅ ΠΏΡΠΎΠ΄ΡΠΊΡΡ
β ΠΠΎΠ±Π°Π²Π»Π΅Π½ΠΈΠ΅ ΠΊΠ°ΡΠ΅Π³ΠΎΡΠΈΠΉ ΠΈ ΠΏΡΠΎΠ΄ΡΠΊΡΠΎΠ² Π² Π²ΡΠ³ΡΡΠ·ΠΊΡπ
ΠΠ΄Π΅ Π½Π°ΡΡΡΠ°ΠΈΠ²Π°Π΅ΠΌ β οΈ
ΠΡΠ»ΠΈ ΠΎΡΠ³Π°Π½ΠΈΠ·Π°ΡΠΈΡ ΠΎΠ΄Π½Π° β Π½Π°ΡΡΡΠ°ΠΈΠ²Π°Π΅ΠΌ Π² iikoOffice
ΠΡΠ»ΠΈ ΠΎΡΠ³Π°Π½ΠΈΠ·Π°ΡΠΈΠΉ Π½Π΅ΡΠΊΠΎΠ»ΡΠΊΠΎ ΠΈ Π²ΠΊΠ»ΡΡΠ΅Π½Π° ΡΠ΅ΠΏΠ»ΠΈΠΊΠ°ΡΠΈΡ β Π½Π°ΡΡΡΠ°ΠΈΠ²Π°Π΅ΠΌ Π² iikoChain
1 - Π Π±ΠΎΠΊΠΎΠ²ΠΎΠΌ ΠΌΠ΅Π½Ρ Π½Π°Ρ ΠΎΠ΄ΠΈΠΌ ΡΠ°Π·Π΄Π΅Π» ΠΠ±ΠΌΠ΅Π½ Π΄Π°Π½Π½ΡΠΌΠΈ
2 - Π³Π΄Π΅ Π²ΡΠ±ΠΈΡΠ°Π΅ΠΌ ΠΡΠ³ΡΡΠ·ΠΊΠ° ΠΌΠ΅Π½Ρ
3 - Π Π½ΠΈΠΆΠ½Π΅ΠΉ ΡΠ°ΡΡΠΈ Π²ΡΠ±ΠΈΡΠ°Π΅ΠΌ ΠΊΠ°ΡΠ΅Π³ΠΎΡΠΈΡ ΠΈΠ»ΠΈ ΠΏΡΠΎΠ΄ΡΠΊΡ
4 - ΠΠ°ΠΆΠΈΠΌΠ°Π΅ΠΌ ΠΠΎΠ±Π°Π²ΠΈΡΡ Π²ΡΠ±ΡΠ°Π½Π½ΡΠ΅ ΡΠΎΠ²Π°ΡΡ
ΠΠ±ΡΠ°ΡΠΈΡΠ΅ Π²Π½ΠΈΠΌΠ°Π½ΠΈΠ΅ π€
Π Π²Π΅ΡΡ
Π½Π΅ΠΉ ΡΠ°ΡΡΠΈ ΡΠΊΡΠ°Π½Π° Π±ΡΠ΄ΡΡ ΠΊΠ°ΡΠ΅Π³ΠΎΡΠΈΠΈ ΠΈ ΠΏΡΠΎΠ΄ΡΠΊΡΡ, ΠΊΠΎΡΠΎΡΡΠ΅ Π±ΡΠ΄ΡΡ Π²ΡΠ³ΡΡΠΆΠ°ΡΡΡΡ Π² api.
Π Π½ΠΈΠΆΠ½Π΅ΠΉ ΡΠ°ΡΡΠΈ ΡΠΊΡΠ°Π½Π° β Π²ΡΡ Π½ΠΎΠΌΠ΅Π½ΠΊΠ»Π°ΡΡΡΠ°, ΠΈΠ· ΠΊΠΎΡΠΎΡΠΎΠΉ ΡΠΎΡΠΌΠΈΡΡΠ΅ΡΡΡ Π²ΡΠ³ΡΡΠ·ΠΊΠ°.
5 - Π Π²Π΅ΡΡ Π½Π΅ΠΉ ΡΠ°ΡΡΠΈ ΡΠΊΡΠ°Π½Π° Π½Π°Ρ ΠΎΠ΄ΠΈΠΌ ΠΊΠ°ΡΠ΅Π³ΠΎΡΠΈΡ ΠΈΠ»ΠΈ ΠΏΡΠΎΠ΄ΡΠΊΡ
6 - ΠΠ°ΠΆΠΈΠΌΠ°Π΅ΠΌ ΠΠ΅ΡΠ΅ΠΌΠ΅ΡΡΠΈΡΡ
7 - ΠΡΠ±ΠΈΡΠ°Π΅ΠΌ Π½ΠΎΠ²ΡΡ ΡΠΎΠ΄ΠΈΡΠ΅Π»ΡΡΠΊΡΡ ΠΊΠ°ΡΠ΅Π³ΠΎΡΠΈΡ
8 - ΠΠ°ΠΆΠΈΠΌΠ°Π΅ΠΌ ΠΠ
ΠΡΡ ΠΎΠ±ΡΠ°ΡΠΈΡΠ΅ Π²Π½ΠΈΠΌΠ°Π½ΠΈΠ΅ π€
ΠΠΎ Π΄Π΅ΡΠΎΠ»ΡΡ Π½ΠΎΠ²Π°Ρ ΠΊΠ°ΡΠ΅Π³ΠΎΡΠΈΡ ΠΈΠ»ΠΈ ΠΏΡΠΎΠ΄ΡΠΊΡ Π΄ΠΎΠ±Π°Π²ΡΡΡΡ Π² ΡΡ Π³ΡΡΠΏΠΏΡ, ΠΊΠΎΡΠΎΡΠ°Ρ Π²ΡΠ΄Π΅Π»Π΅Π½Π° Π² Π²Π΅ΡΡ
Π½Π΅ΠΉ ΡΠ°ΡΡΠΈ ΡΠΊΡΠ°Π½Π°.
ΠΡΠΈ Π½Π΅ΠΎΠ±Ρ
ΠΎΠ΄ΠΈΠΌΠΎΡΡΠΈ ΠΈΠ·ΠΌΠ΅Π½ΠΈΡΠ΅ ΡΠΎΠ΄ΠΈΡΠ΅Π»ΡΡΠΊΡΡ Π³ΡΡΠΏΠΏΡ.
ΠΠΎΡΠ»Π΅ Π²ΡΠ΅Ρ Π½Π°ΡΡΡΠΎΠ΅ΠΊ ΠΎΠ±ΡΠ·Π°ΡΠ΅Π»ΡΠ½ΠΎ Π½Π°ΠΆΠΈΠΌΠ°Π΅ΠΌ Π‘ΠΎΡ ΡΠ°Π½ΠΈΡΡ, Π·Π°ΡΠ΅ΠΌ ΠΡΠ³ΡΡΠ·ΠΈΡΡ
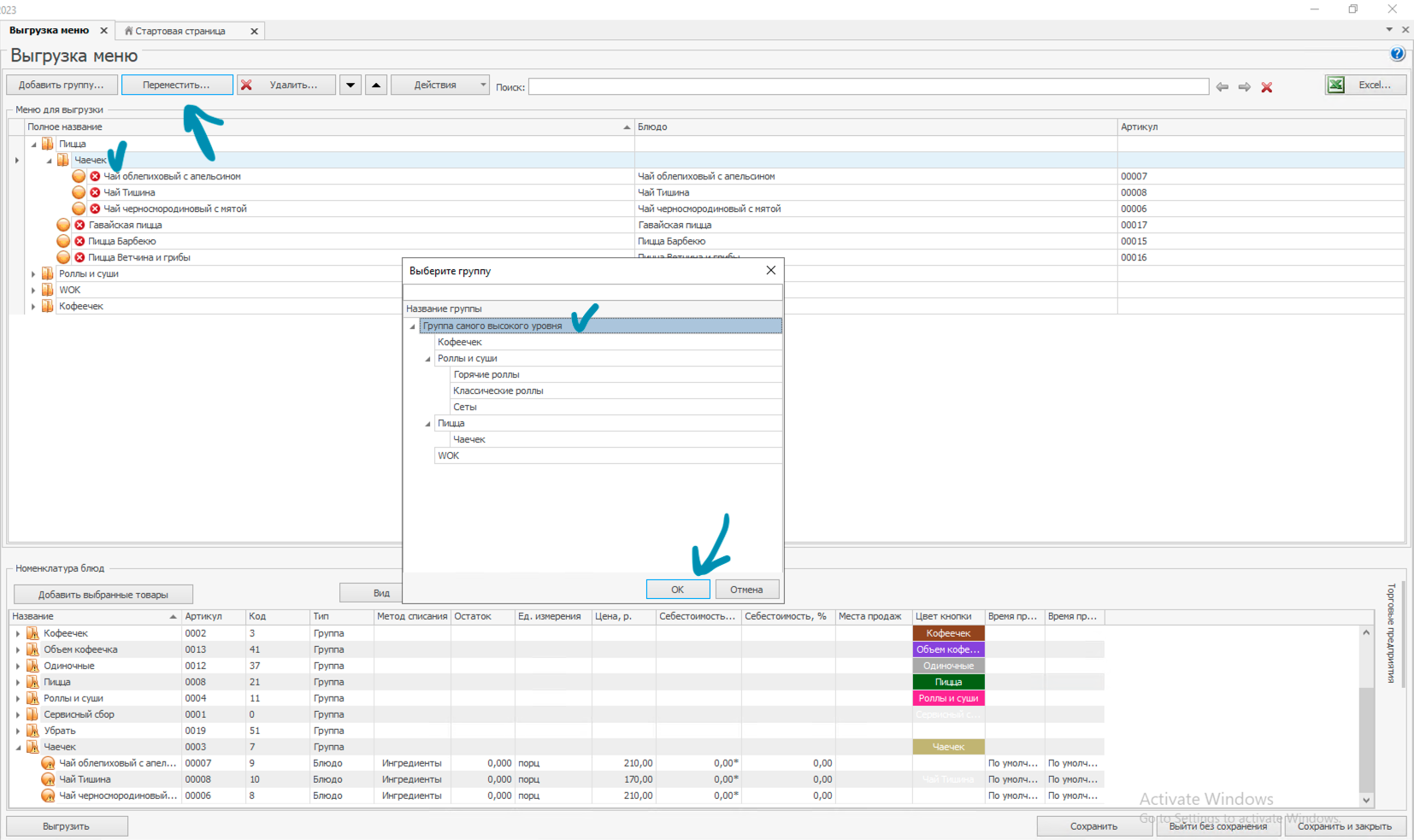
π ΠΠ·ΠΌΠ΅Π½Π΅Π½ΠΈΠ΅ ΠΏΠΎΡΡΠ΄ΠΊΠ° ΠΊΠ°ΡΠ΅Π³ΠΎΡΠΈΠΉ ΠΈΠ»ΠΈ ΠΏΡΠΎΠ΄ΡΠΊΡΠΎΠ²π
ΠΠ½ΠΎΠ³Π΄Π° ΠΏΠ΅ΡΠ΅ΠΌΠ΅ΡΠ΅Π½ΠΈΠ΅ ΠΌΠΎΠΆΠ΅Ρ Π½Π΅ ΡΡΠ°Π±Π°ΡΡΠ²Π°ΡΡ - Π² ΡΡΠΎΠΌ ΡΠ»ΡΡΠ°Π΅ ΠΏΡΠΎΡΡΠΎ ΠΏΠ΅ΡΠ΅ΠΎΡΠΊΡΡΠ²Π°Π΅ΠΌ ΡΠ°Π·Π΄Π΅Π» ΠΡΠ³ΡΡΠ·ΠΊΠ° ΠΌΠ΅Π½Ρ
Π’ΠΎΡ ΠΏΠΎΡΡΠ΄ΠΎΠΊ ΠΊΠ°ΡΠ΅Π³ΠΎΡΠΈΠΉ ΠΈ ΠΏΡΠΎΠ΄ΡΠΊΡΠΎΠ², ΠΊΠΎΡΠΎΡΡΠΉ Π½Π°ΡΡΡΠΎΠ΅Π½ Π² Π²ΡΠ³ΡΡΠ·ΠΊΠ΅, ΠΎΡΠΎΠ±ΡΠ°ΠΆΠ°Π΅ΡΡΡ ΠΈ Π² ΠΏΡΠΎΠ΄ΡΠΊΡΠ°Ρ RBCN.
- ΠΡΠ±ΠΈΡΠ°Π΅ΠΌ ΠΊΠ°ΡΠ΅Π³ΠΎΡΠΈΡ / ΠΏΡΠΎΠ΄ΡΠΊΡ Π² Π²Π΅ΡΡ Π½Π΅ΠΉ ΡΠ°ΡΡΠΈ
- ΠΡΠΏΠΎΠ»ΡΠ·ΡΠ΅ΠΌ ΠΊΠ½ΠΎΠΏΠΊΠΈ β¬οΈ ΠΈΠ»ΠΈ β¬οΈ Π΄Π»Ρ ΠΈΠ·ΠΌΠ΅Π½Π΅Π½ΠΈΡ ΠΏΠΎΡΡΠ΄ΠΊΠ°
ΠΠΎΡΠ»Π΅ Π²ΡΠ΅Ρ Π½Π°ΡΡΡΠΎΠ΅ΠΊ ΠΎΠ±ΡΠ·Π°ΡΠ΅Π»ΡΠ½ΠΎ Π½Π°ΠΆΠΈΠΌΠ°Π΅ΠΌ Π‘ΠΎΡ ΡΠ°Π½ΠΈΡΡ, Π·Π°ΡΠ΅ΠΌ ΠΡΠ³ΡΡΠ·ΠΈΡΡ
βοΈ ΠΠ°ΡΡΡΠΎΠΉΠΊΠ° Π½Π°Π·Π²Π°Π½ΠΈΡ, ΠΎΠΏΠΈΡΠ°Π½ΠΈΡ ΠΈ ΡΠΎΡΠΎ ΠΏΡΠΎΠ΄ΡΠΊΡΠ°π
1 - Π½Π°ΠΆΠΈΠΌΠ°Π΅ΠΌ 2 ΡΠ°Π·Π° Π½Π° ΠΏΡΠΎΠ΄ΡΠΊΡ
2 - Π² ΡΠ°Π·Π΄Π΅Π»Π΅ ΠΠ°Π·Π²Π°Π½ΠΈΠ΅ ΠΏΠΈΡΠ΅ΠΌ Π½Π°Π·Π²Π°Π½ΠΈΠ΅, ΠΊΠΎΡΠΎΡΠΎΠ΅ Π΄ΠΎΠ»ΠΆΠ½ΠΎ ΠΎΡΠΎΠ±ΡΠ°ΠΆΠ°ΡΡΡΡ
3 - Π² ΡΠ°Π·Π΄Π΅Π»Π΅ ΠΠΏΠΈΡΠ°Π½ΠΈΠ΅ ΠΏΠΈΡΠ΅ΠΌ ΠΎΠΏΠΈΡΠ°Π½ΠΈΠ΅, ΠΊΠΎΡΠΎΡΠΎΠ΅ Π΄ΠΎΠ»ΠΆΠ½ΠΎ ΠΎΡΠΎΠ±ΡΠ°ΠΆΠ°ΡΡΡΡ
4 - Π² ΡΠ°Π·Π΄Π΅Π»Π΅ Π€ΠΎΡΠΎ Π½Π°ΠΆΠΈΠΌΠ°Π΅ΠΌ ΠΡΠ±ΡΠ°ΡΡ (Π΅ΡΠ»ΠΈ ΠΊΠ°ΡΡΠΈΠ½ΠΊΡ Π½Π°Π΄ΠΎ Π·Π°ΠΌΠ΅Π½ΠΈΡΡ, ΡΠ½Π°ΡΠ°Π»Π° ΠΆΠΌΠ΅ΠΌ ΡΠ΄Π°Π»ΠΈΡΡ - CΠΎΡ ΡΠ°Π½ΠΈΡΡ ΠΈ Π·Π°ΠΊΡΡΡΡ, Π° ΠΏΠΎΡΠΎΠΌ Π΅ΡΠ΅ ΡΠ°Π· ΠΎΡΡΡΠ²Π°Π΅ΠΌ Π½Π°ΡΡΡΠΎΠΉΠΊΡ)
5 - Π² ΡΠΈΡΡΠ΅ΠΌΠ½ΠΎΠΌ ΠΎΠΊΠ½Π΅ Π½Π°Ρ ΠΎΠ΄ΠΈΠΌ Π½ΡΠΆΠ½ΠΎΠ΅ ΡΠΎΡΠΎ ΠΏΡΠΎΠ΄ΡΠΊΡΠ°
6 - Π½Π°ΠΆΠΈΠΌΠ°Π΅ΠΌ ΠΡΠΊΡΡΡΡ
7 - Π²ΠΈΠ΄ΠΈΠΌ Π½Π°ΡΠ΅ ΡΠΎΡΠΎ ΠΏΡΠΎΠ΄ΡΠΊΡΠ°
8 - Π½Π°ΠΆΠΈΠΌΠ°Π΅ΠΌ Π‘ΠΎΡ ΡΠ°Π½ΠΈΡΡ ΠΈ Π·Π°ΠΊΡΡΡΡ
ΠΠ½Π°Π»ΠΎΠ³ΠΈΡΠ½ΠΎ Π΄ΠΎΠ±Π°Π²Π»ΡΡΡΡΡ ΠΊΠ°ΡΡΠΈΠ½ΠΊΠΈ Π΄Π»Ρ ΠΊΠ°ΡΠ΅Π³ΠΎΡΠΈΠΈ.
ΠΡΠ»ΠΈ Ρ ΠΊΠ°ΡΠ΅Π³ΠΎΡΠΈΠΈ Π½Π΅Ρ ΠΎΡΠ΄Π΅Π»ΡΠ½ΠΎΠΉ ΠΊΠ°ΡΡΠΈΠ½ΠΊΠΈ β Π°Π²ΡΠΎΠΌΠ°ΡΠΈΡΠ΅ΡΠΊΠΈ Π±ΡΠ΄Π΅Ρ ΠΈΡΠΏΠΎΠ»ΡΠ·ΠΎΠ²Π°Π½ΠΎ ΡΠΎΡΠΎ ΠΏΠ΅ΡΠ²ΠΎΠ³ΠΎ ΠΏΡΠΎΠ΄ΡΠΊΡΠ° Ρ ΠΈΠ·ΠΎΠ±ΡΠ°ΠΆΠ΅Π½ΠΈΠ΅ΠΌ.
ΠΠΎΡΠ»Π΅ Π²ΡΠ΅Ρ Π½Π°ΡΡΡΠΎΠ΅ΠΊ ΠΎΠ±ΡΠ·Π°ΡΠ΅Π»ΡΠ½ΠΎ Π½Π°ΠΆΠΈΠΌΠ°Π΅ΠΌ Π‘ΠΎΡ ΡΠ°Π½ΠΈΡΡ, Π·Π°ΡΠ΅ΠΌ ΠΡΠ³ΡΡΠ·ΠΈΡΡ
π§© ΠΠΎΠ΄ΠΈΡΠΈΠΊΠ°ΡΠΎΡΡ: ΡΡΠΎ ΠΏΠΎΠ΄Π΄Π΅ΡΠΆΠΈΠ²Π°Π΅ΡΡΡ Π² ΠΏΡΠΈΠ»ΠΎΠΆΠ΅Π½ΠΈΠΈπ
ΠΠ°ΡΡΡΠΎΠΉΠΊΠ° ΠΌΠΎΠ΄ΠΈΡΠΈΠΊΠ°ΡΠΎΡΠΎΠ² Π² iiko ΠΏΠΎΠ΄ΡΠΎΠ±Π½ΠΎ ΠΎΠΏΠΈΡΠ°Π½Π° Π² ΠΎΡΠΈΡΠΈΠ°Π»ΡΠ½ΠΎΠΉ ΠΈΠ½ΡΡΡΡΠΊΡΠΈΠΈ π ΠΠ½ΡΡΡΡΠΊΡΠΈΡ iiko ΠΏΠΎ ΠΌΠΎΠ΄ΠΈΡΠΈΠΊΠ°ΡΠΎΡΠ°ΠΌ
ΠΠ»Π°Π²Π½ΠΎΠ΅ ΠΏΡΠ°Π²ΠΈΠ»ΠΎ ΠΏΠΎ ΠΌΠΎΠ΄ΠΈΡΠΈΠΊΠ°ΡΠΎΡΠ°ΠΌ β ΠΡΠ³ΡΡΠ·ΠΊΠ° Π±ΡΠ΄Π΅Ρ ΡΠ°Π±ΠΎΡΠ°ΡΡ Π½Π΅ ΠΊΠΎΡΡΠ΅ΠΊΡΠ½ΠΎ Π΅ΡΠ»ΠΈ Ρ ΡΠ°Π·Π½ΡΡ ΠΏΡΠΎΠ΄ΡΠΊΡΠΎΠ² Π½Π°ΡΡΡΠΎΠΉΠΊΠ° ΠΎΠ΄Π½ΠΎΠ³ΠΎ ΠΈ ΡΠΎΠ³ΠΎ ΠΆΠ΅ ΠΌΠΎΠ΄ΠΈΡΠΈΠΊΠ°ΡΠΎΡΠ°, ΠΈΠ»ΠΈ Π³ΡΡΠΏΠΏΡ ΠΌΠΎΠ΄ΠΈΡΠΈΠΊΠ°ΡΠΎΡΠΎΠ² ΠΠ Π±ΡΠ΄Π΅Ρ ΡΠΎΠ²ΠΏΠ°Π΄Π°ΡΡ
πΉ ΠΠ΄ΠΈΠ½ΠΎΡΠ½ΡΠ΅ ΠΌΠΎΠ΄ΠΈΡΠΈΠΊΠ°ΡΠΎΡΡπ
(Π² ΠΈΠ½ΡΡΡΡΠΊΡΠΈΡΡ iiko Π½Π°Π·ΡΠ²Π°ΡΡΡΡ Β«ΠΡΠΎΡΡΡΠ΅Β»)
Π ΠΏΡΠΈΠ»ΠΎΠΆΠ΅Π½ΠΈΠΈ Π²ΡΠ΅ ΠΎΠ΄ΠΈΠ½ΠΎΡΠ½ΡΠ΅ ΠΌΠΎΠ΄ΠΈΡΠΈΠΊΠ°ΡΠΎΡΡ Π°Π²ΡΠΎΠΌΠ°ΡΠΈΡΠ΅ΡΠΊΠΈ ΠΎΠ±ΡΠ΅Π΄ΠΈΠ½ΡΡΡΡΡ Π² ΠΎΠ΄ΠΈΠ½ Π±Π»ΠΎΠΊ β
Β«ΠΠΎΠ±Π°Π²ΠΊΠΈΒ» ΠΈΠ»ΠΈ Β«ΠΠ° Π²ΡΠ±ΠΎΡΒ».
ΠΠ· iiko ΠΌΡ ΠΏΠΎΠ΄ΡΡΠ³ΠΈΠ²Π°Π΅ΠΌ:
- ΠΠΎΡΡΠ΄ΠΎΠΊ ΠΎΡΠΎΠ±ΡΠ°ΠΆΠ΅Π½ΠΈΡ
- ΠΠ°ΠΈΠΌΠ΅Π½ΠΎΠ²Π°Π½ΠΈΠ΅
- Π¦Π΅Π½Ρ
- ΠΠ°ΠΊΡΠΈΠΌΠ°Π»ΡΠ½ΠΎΠ΅ ΠΊΠΎΠ»ΠΈΡΠ΅ΡΡΠ²ΠΎ
ΠΠΈΠ½ΠΈΠΌΠ°Π»ΡΠ½ΠΎΠ΅ ΠΊΠΎΠ»ΠΈΡΠ΅ΡΡΠ²ΠΎ Π΄Π»Ρ Π½Π°Ρ Π²ΡΠ΅Π³Π΄Π° = 0
ΠΠ° ΡΠΎ ΠΎΠ½ΠΈ ΠΈ ΠΎΠ΄ΠΈΠ½ΠΎΡΠ½ΡΠ΅ β ΠΏΠΎΠ»ΡΠ·ΠΎΠ²Π°ΡΠ΅Π»Ρ Π²ΡΠ±ΠΈΡΠ°Π΅Ρ ΠΈΡ ΠΏΠΎ ΠΆΠ΅Π»Π°Π½ΠΈΡ.
πΈ ΠΡΡΠΏΠΏΠΎΠ²ΡΠ΅ ΠΌΠΎΠ΄ΠΈΡΠΈΠΊΠ°ΡΠΎΡΡπ
Π‘ΠΎΠ·Π΄Π°Π½Π½ΡΠ΅ Π³ΡΡΠΏΠΏΡ ΡΠ°ΠΊΠΆΠ΅ ΠΎΡΠΎΠ±ΡΠ°ΠΆΠ°ΡΡΡΡ Π² ΠΏΡΠΈΠ»ΠΎΠΆΠ΅Π½ΠΈΠΈ.
ΠΠΎΠ»ΠΈΡΠ΅ΡΡΠ²ΠΎ Π³ΡΡΠΏΠΏ Π½Π΅ ΠΎΠ³ΡΠ°Π½ΠΈΡΠ΅Π½ΠΎ.
β ΠΠΎΠ΄Π΄Π΅ΡΠΆΠΈΠ²Π°Π΅ΠΌ Π½Π°ΡΡΡΠΎΠΉΠΊΠΈ Π³ΡΡΠΏΠΏΡ:
- ΠΠ°ΠΈΠΌΠ΅Π½ΠΎΠ²Π°Π½ΠΈΠ΅
- ΠΠΎΡΡΠ΄ΠΎΠΊ ΠΎΡΠΎΠ±ΡΠ°ΠΆΠ΅Π½ΠΈΡ
- ΠΠ±ΡΠ·Π°ΡΠ΅Π»ΡΠ½ΠΎΡΡΡ Π²ΡΠ±ΠΎΡΠ°
- ΠΠΈΠ½ΠΈΠΌΡΠΌ ΠΈ ΠΌΠ°ΠΊΡΠΈΠΌΡΠΌ Π²ΡΠ±ΠΎΡΠΎΠ² Π²Π½ΡΡΡΠΈ Π³ΡΡΠΏΠΏΡ
β ΠΠΎΠ΄Π΄Π΅ΡΠΆΠΈΠ²Π°Π΅ΠΌ Π½Π°ΡΡΡΠΎΠΉΠΊΠΈ ΡΠΎΠΉΡΠ° Π²Π½ΡΡΡΠΈ Π³ΡΡΠΏΠΏΡ:
- ΠΠΎΡΡΠ΄ΠΎΠΊ ΠΎΡΠΎΠ±ΡΠ°ΠΆΠ΅Π½ΠΈΡ
- ΠΠ°ΠΈΠΌΠ΅Π½ΠΎΠ²Π°Π½ΠΈΠ΅
- Π¦Π΅Π½Π°
- ΠΡΠ±ΠΎΡ ΠΏΠΎ ΡΠΌΠΎΠ»ΡΠ°Π½ΠΈΡ
β ΠΠ΅ ΠΏΠΎΠ΄Π΄Π΅ΡΠΆΠΈΠ²Π°Π΅ΠΌ:
- ΠΠΈΠ½ΠΈΠΌΡΠΌ ΠΈ ΠΌΠ°ΠΊΡΠΈΠΌΡΠΌ Π½Π° ΡΡΠΎΠ²Π½Π΅ ΠΊΠΎΠ½ΠΊΡΠ΅ΡΠ½ΠΎΠ³ΠΎ ΡΠΎΠΉΡΠ°
βοΈ ΠΠ³ΡΠ°Π½ΠΈΡΠ΅Π½ΠΈΡ Π½Π° Π΄ΠΎΡΠ΅ΡΠ½ΠΈΠ΅ ΠΌΠΎΠ΄ΠΈΡΠΈΠΊΠ°ΡΠΎΡΡ
Π£ Π³ΡΡΠΏΠΏΡ ΠΌΠΎΠΆΠ΅Ρ Π±ΡΡΡ Π²ΠΊΠ»ΡΡΠ΅Π½Π° Π½Π°ΡΡΡΠΎΠΉΠΊΠ°
Β«ΠΠ³ΡΠ°Π½ΠΈΡΠ΅Π½ΠΈΡ Π½Π° ΠΌΠΈΠ½ΠΈΠΌΡΠΌ ΠΈ ΠΌΠ°ΠΊΡΠΈΠΌΡΠΌ Ρ Π΄ΠΎΡΠ΅ΡΠ½ΠΈΡ
ΠΌΠΎΠ΄ΠΈΡΠΈΠΊΠ°ΡΠΎΡΠΎΠ²Β».
ΠΡΠ»ΠΈ ΠΎΠ½Π° Π²ΠΊΠ»ΡΡΠ΅Π½Π°:
- ΠΡ ΠΌΠΎΠΆΠ΅ΡΠ΅ Π΄ΠΎΠ±Π°Π²ΠΈΡΡ ΠΎΠ΄Π½Ρ ΠΈ ΡΡ ΠΆΠ΅ Π³ΡΡΠΏΠΏΡ Π² Π½Π΅ΡΠΊΠΎΠ»ΡΠΊΠΎ Π±Π»ΡΠ΄
- Π£ ΠΎΡΠ΄Π΅Π»ΡΠ½ΡΡ ΡΠΎΠΉΡΠΎΠ² ΠΌΠΎΠΆΠ½ΠΎ ΠΏΡΠΎΡΡΠ°Π²ΠΈΡΡ Π·Π½Π°ΡΠ΅Π½ΠΈΠ΅ 0
- Π§ΠΎΠΉΡΡ ΡΠΎ Π·Π½Π°ΡΠ΅Π½ΠΈΠ΅ΠΌ 0 Π² ΠΏΡΠΈΠ»ΠΎΠΆΠ΅Π½ΠΈΠΈ ΠΎΡΠΎΠ±ΡΠ°ΠΆΠ°ΡΡΡΡ Π½Π΅ Π±ΡΠ΄ΡΡ
β οΈ Π‘Ρ Π΅ΠΌΡ ΠΌΠΎΠ΄ΠΈΡΠΈΠΊΠ°ΡΠΎΡΠΎΠ² β Ρ ΠΎΡΡΠΎΡΠΎΠΆΠ½ΠΎΡΡΡΡπ
ΠΡΠΏΠΎΠ»ΡΠ·ΡΠΉΡΠ΅ ΡΡ Π΅ΠΌΡ Π°ΠΊΠΊΡΡΠ°ΡΠ½ΠΎ: ΡΠ»ΠΎΠΆΠ½ΡΠ΅ ΠΊΠΎΠ½ΡΠΈΠ³ΡΡΠ°ΡΠΈΠΈ ΠΌΠΎΠ³ΡΡ Π½Π΅ΠΊΠΎΡΡΠ΅ΠΊΡΠ½ΠΎ ΠΎΡΠΎΠ±ΡΠ°Π·ΠΈΡΡΡΡ Π² ΠΏΡΠΈΠ»ΠΎΠΆΠ΅Π½ΠΈΠΈ, Π΅ΡΠ»ΠΈ Π»ΠΎΠ³ΠΈΠΊΠ° iiko Π²ΡΡ ΠΎΠ΄ΠΈΡ Π·Π° ΡΠ°ΠΌΠΊΠΈ ΠΏΠΎΠ΄Π΄Π΅ΡΠΆΠΈΠ²Π°Π΅ΠΌΡΡ Π½Π°ΡΡΡΠΎΠ΅ΠΊ.
π Π¨ΠΊΠ°Π»Ρ ΡΠ°Π·ΠΌΠ΅ΡΠΎΠ²π
π ΠΠ½ΡΡΡΡΠΊΡΠΈΡ iiko ΠΏΠΎ ΡΠΊΠ°Π»Π°ΠΌ ΡΠ°Π·ΠΌΠ΅ΡΠΎΠ²
ΠΠ»Ρ RBCN Π½Π°Π»ΠΈΡΠΈΠ΅ Ρ ΠΏΡΠΎΠ΄ΡΠΊΡΠ° ΡΠΊΠ°Π»Ρ ΡΠ°Π·ΠΌΠ΅ΡΠΎΠ² ΠΎΠ·Π½Π°ΡΠ°Π΅Ρ:
- ΠΡΠΆΠ½ΠΎ ΡΠΎΠ·Π΄Π°ΡΡ Π³ΡΡΠΏΠΏΠΎΠ²ΠΎΠΉ ΠΌΠΎΠ΄ΠΈΡΠΈΠΊΠ°ΡΠΎΡ Ρ Π½Π°Π·Π²Π°Π½ΠΈΠ΅ΠΌ Β«Π Π°Π·ΠΌΠ΅ΡΒ»
- Π‘Π΄Π΅Π»Π°ΡΡ Π΅Π³ΠΎ ΠΎΠ±ΡΠ·Π°ΡΠ΅Π»ΡΠ½ΡΠΌ
- Π Π°Π·ΡΠ΅ΡΠΈΡΡ Π΅Π΄ΠΈΠ½ΡΡΠ²Π΅Π½Π½ΡΠΉ Π²ΡΠ±ΠΎΡ
ΠΠΎΠ΄Π΄Π΅ΡΠΆΠΈΠ²Π°Π΅ΡΡΡ Π²ΡΠ±ΠΎΡ ΡΠ°Π·ΠΌΠ΅ΡΠ° ΠΏΠΎ ΡΠΌΠΎΠ»ΡΠ°Π½ΠΈΡ.

πΈ ΠΠΏΡΠΈΠΌΠ°Π»ΡΠ½ΡΠ΅ ΡΠ°Π·ΠΌΠ΅ΡΡ ΠΊΠ°ΡΡΠΈΠ½ΠΎΠΊπ
- ΡΠ°Π·ΠΌΠ΅ΡΡ ΡΠΎΡΠΎ: 1000Ρ 700px ΡΠ»ΠΈΡΠΊΠΎΠΌ Π±ΠΎΠ»ΡΡΠΈΠ΅ ΠΊΠ°ΡΡΠΈΠ½ΠΊΠΈ Π±ΡΠ΄ΡΡ ΡΠ»ΠΈΡΠΊΠΎΠΌ Π΄ΠΎΠ»Π³ΠΎ Π·Π°Π³ΡΡΠΆΠ°ΡΡΡΡ
- ΠΌΡ Π½Π΅ ΡΠ΅ΠΊΠΎΠΌΠ΅Π½Π΄ΡΠ΅ΠΌ Π΄Π΅Π»Π°ΡΡ ΡΠΎΡΠΎ Π½Π° Π±Π΅Π»ΠΎΠΌ ΠΈΠ» ΡΠ΅ΡΠ½ΠΎΠΌ ΡΠΎΠ½Π΅ (ΠΏΡΠΈ ΡΠΌΠ΅Π½Π΅ ΡΠ²Π΅ΡΠΎΠ²ΠΎΠΉ ΡΠ΅ΠΌΡ ΡΠ΅Π»Π΅ΡΠΎΠ½Π° Π±ΡΠ΄Π΅Ρ Π½Π΅ΠΊΡΠ°ΡΠΈΠ²ΡΠΉ ΠΊΠΎΠ½ΡΡΠ°ΡΡ)
- ΠΊΠ°ΡΡΠΈΠ½ΠΊΠΈ Π²ΠΎΠΎΠ±ΡΠ΅ Π±Π΅Π· ΡΠΎΠ½Π° ΠΎΡΠΈΠ±ΠΎΠΊ Π½Π΅ Π²ΡΠ·ΡΠ²Π°ΡΡ
- Π±Π»ΡΠ΄ΠΎ Π΄ΠΎΠ»ΠΆΠ½ΠΎ Π½Π°Ρ ΠΎΠ΄ΠΈΡΡΡΡ ΠΏΠΎ ΡΠ΅Π½ΡΡΡ ΠΈ ΡΠ°ΡΠΏΠΎΠ»Π°Π³Π°ΡΡΡΡ ΠΏΠΎΠ΄Π°Π»ΡΡΠ΅ ΠΎΡ ΠΊΡΠ°Π΅Π²
- Π΄Π°Π»Π΅Π΅ Π½Π΅ΠΎΠ±Ρ
ΠΎΠ΄ΠΈΠΌΠΎ ΠΏΠΎΠ½ΠΈΠΌΠ°ΡΡ, ΡΡΠΎ Π² ΠΏΡΠΎΠ΄ΡΠΊΡΠ°Ρ
RBCN ΠΏΡΠΎΠ΄ΡΠΊΡ ΠΎΡΠΎΠ±ΡΠ°ΠΆΠ°Π΅ΡΡΡ Π² ΡΠΏΠΈΡΠΊΠ΅ ΠΏΡΠΎΠ΄ΡΠΊΡΠΎΠ² ΠΈ Π² ΠΎΡΠΊΡΡΡΠΎΠΉ ΠΊΠ°ΡΡΠΎΡΠΊΠ΅
- ΡΡΡΠ΅ΡΡΠ²ΡΠ΅Ρ Π½Π΅ΡΠΊΠΎΠ»ΡΠΊΠΎ ΡΠΎΡΠΌΠ°ΡΠΎΠ² ΠΎΡΠΎΠ±ΡΠ°ΠΆΠ΅Π½ΠΈΡ ΡΠΏΠΈΡΠΊΠΎΠ² Π΄Π»Ρ ΠΊΠ°ΠΆΠ΄ΠΎΠ³ΠΎ ΠΈΠ· ΠΊΠΎΡΠΎΡΡΡ ΠΏΡΠΎΠΈΡΡ ΠΎΠ΄ΠΈΡ ΠΎΠ±ΡΠ΅Π·ΠΊΠ° ΠΈΠ·ΠΎΠ±ΡΠ°ΠΆΠ΅Π½ΠΈΡ
πΌ ΠΠΎΠ»ΡΡΠΈΠ΅ ΠΊΠ°ΡΡΠΈΠ½ΠΊΠΈ Π² ΡΠΏΠΈΡΠΊΠ΅π
- ΡΠ°ΠΌΠΊΠ° ΠΊΠΎΠ½ΡΠ΅Π½ΡΠ°: 937Γ700px
- Π²ΡΠ΅, ΡΡΠΎ Π½Π°Ρ ΠΎΠ΄ΠΈΡΡΡ Π²Π½Π΅ ΡΡΠΎΠΉ ΠΎΠ±Π»Π°ΡΡΠΈ Π½Π° ΡΠΊΡΠ°Π½Π΅ ΡΠΏΠΈΡΠΊΠ° ΠΏΡΠΎΠ΄ΡΠΊΡΠΎΠ² Π±ΡΠ΄Π΅Ρ ΠΎΠ±ΡΠ΅Π·Π°Π½ΠΎ (Π½Π° ΡΠΎΡΠΎ - Π·Π°Π±Π»ΡΡΠ΅Π½ΠΎ)
πΌ Π‘ΡΠ΅Π΄Π½ΠΈΠ΅ ΠΊΠ°ΡΡΠΈΠ½ΠΊΠΈ Π² ΡΠΏΠΈΡΠΊΠ΅π
- ΡΠ°ΠΌΠΊΠ° ΠΊΠΎΠ½ΡΠ΅Π½ΡΠ°: 937Γ700px
- Π²ΡΠ΅, ΡΡΠΎ Π½Π°Ρ ΠΎΠ΄ΠΈΡΡΡ Π²Π½Π΅ ΡΡΠΎΠΉ ΠΎΠ±Π»Π°ΡΡΠΈ Π½Π° ΡΠΊΡΠ°Π½Π΅ ΡΠΏΠΈΡΠΊΠ° ΠΏΡΠΎΠ΄ΡΠΊΡΠΎΠ² Π±ΡΠ΄Π΅Ρ ΠΎΠ±ΡΠ΅Π·Π°Π½ΠΎ (Π½Π° ΡΠΎΡΠΎ - Π·Π°Π±Π»ΡΡΠ΅Π½ΠΎ)
πΌ ΠΠ°Π»Π΅Π½ΡΠΊΠΈΠ΅ ΠΊΠ°ΡΡΠΈΠ½ΠΊΠΈ Π² ΡΠΏΠΈΡΠΊΠ΅π
- ΡΠ°ΠΌΠΊΠ° ΠΊΠΎΠ½ΡΠ΅Π½ΡΠ°: 700Γ700px
- Π²ΡΠ΅, ΡΡΠΎ Π½Π°Ρ ΠΎΠ΄ΠΈΡΡΡ Π²Π½Π΅ ΡΡΠΎΠΉ ΠΎΠ±Π»Π°ΡΡΠΈ Π½Π° ΡΠΊΡΠ°Π½Π΅ ΡΠΏΠΈΡΠΊΠ° ΠΏΡΠΎΠ΄ΡΠΊΡΠΎΠ² Π±ΡΠ΄Π΅Ρ ΠΎΠ±ΡΠ΅Π·Π°Π½ΠΎ (Π½Π° ΡΠΎΡΠΎ - Π·Π°Π±Π»ΡΡΠ΅Π½ΠΎ)
π ΠΠΎΠΏΠΎΠ»Π½ΠΈΡΠ΅Π»ΡΠ½ΡΠ΅ ΠΏΡΠΎΠ²Π΅ΡΠΊΠΈ ΡΠ΅ΡΠΌΠΈΠ½Π°Π»ΠΎΠ², Π΅ΡΠ»ΠΈ ΠΎΡΠ³Π°Π½ΠΈΠ·Π°ΡΠΈΠΉ Π±ΠΎΠ»ΡΡΠ΅ ΠΎΠ΄Π½ΠΎΠΉπ
ΠΠ°ΠΊ ΠΈΠ·Π²Π΅ΡΡΠ½ΠΎ, ΠΏΡΠΈ ΠΎΡΠΏΡΠ°Π²ΠΊΠ΅ Π·Π°ΠΊΠ°Π·ΠΎΠ² ΡΠ΅ΡΠ΅Π· iikoTransport Π·Π°ΠΊΠ°Π· ΡΠΎΠ·Π΄Π°Π΅ΡΡΡ ΡΡΠ°Π·Ρ Π² iikoFront, ΡΠ΅ΠΌ Π½Π΅ ΠΌΠ΅Π½Π΅Π΅ ΠΠ»ΠΈΠ΅Π½ΡΡ ΠΌΠΎΠΆΠ΅Ρ Π±ΡΡΡ Π½ΡΠΆΠ½ΠΎ Π²ΠΈΠ΄Π΅ΡΡ Π²ΡΠ΅ Π·Π°ΠΊΠ°Π·Ρ Π² iikoCallCenter.
ΠΠ»Ρ ΡΡΠΎΠ³ΠΎ Π½Π΅ΠΎΠ±Ρ ΠΎΠ΄ΠΈΠΌΠΎ ΠΏΡΠΎΠ²Π΅ΡΠΈΡΡ, ΡΡΠΎ Π²ΡΠ΅ ΠΏΠΎΠ΄ΠΊΠ»ΡΡΠ΅Π½Π½ΡΠ΅ ΡΠ΅ΡΠΌΠΈΠ½Π°Π»Ρ Π΄ΠΎΡΡΠ°Π²ΠΊΠΈ Π·Π°ΡΠ΅Π³ΠΈΡΡΡΠΈΡΠΎΠ²Π°Π½Ρ Π² iikoCallCenter.
- Π iikoOffice ΡΠΎΠ³ΠΎ RMS, ΠΊΠΎΡΠΎΡΡΠΉ Π²ΡΠΏΠΎΠ»Π½ΡΠ΅Ρ ΡΡΠ½ΠΊΡΠΈΠΈ ΠΠΎΠ»Π»Π¦Π΅Π½ΡΡΠ°, Π² Π±ΠΎΠΊΠΎΠ²ΠΎΠΌ ΠΌΠ΅Π½Ρ Π½Π°Ρ ΠΎΠ΄ΠΈΠΌ ΡΠ°Π·Π΄Π΅Π» ΠΠΎΡΡΠ°Π²ΠΊΠ° ΠΈ Π²ΡΠ±ΠΈΡΠ°Π΅ΠΌ Π’Π΅ΡΠΌΠΈΠ½Π°Π»Ρ Π΄ΠΎΡΡΠ°Π²ΠΊΠΈ
- ΠΡΠΎΠ²Π΅ΡΡΠ΅ΠΌ, ΡΡΠΎ Π²ΡΠ΅ ΠΏΠΎΠ΄ΠΊΠ»ΡΡΠ΅Π½Π½ΡΠ΅ ΡΠΎΡΠΊΠΈ ΠΎΡΠΎΠ±ΡΠ°ΠΆΠ°ΡΡΡΡ Π² ΡΠΏΠΈΡΠΊΠ΅ Π·Π°ΡΠ΅Π³ΠΈΡΡΡΠΈΡΠΎΠ²Π°Π½Π½ΡΡ ΡΠ΅ΡΠΌΠΈΠ½Π°Π»ΠΎΠ²
- ΠΡΠ»ΠΈ Π½Π΅ Π²ΠΈΠ΄Π½Ρ β Π½Π΅ΠΎΠ±Ρ ΠΎΠ΄ΠΈΠΌΠΎ Π·Π°ΡΠ΅Π³ΠΈΡΡΡΠΈΡΠΎΠ²Π°ΡΡ
π ΠΠΎΠ΄ΡΠΎΠ±Π½Π΅Π΅ Π² ΠΈΠ½ΡΡΡΡΠΊΡΠΈΠΈ iiko
β ΠΠΎΠ΄ΡΠ²Π΅ΡΠΆΠ΄Π΅Π½ΠΈΠ΅ Π·Π°ΠΊΠ°Π·ΠΎΠ²π
ΠΡΠ²Π°ΡΡ ΡΠ»ΡΡΠ°ΠΈ, ΠΊΠΎΠ³Π΄Π° ΠΠ»ΠΈΠ΅Π½Ρ ΠΏΡΠΎΡΠΈΡ, ΡΡΠΎΠ±Ρ Π·Π°ΠΊΠ°Π·Ρ ΡΠ½Π°ΡΠ°Π»Π° ΠΏΠΎΠ΄ΡΠ²Π΅ΡΠΆΠ΄Π°Π»ΠΈΡΡ Π² iikoCallCenter, Π° ΡΠΎΠ»ΡΠΊΠΎ ΠΏΠΎΡΠ»Π΅ ΡΡΠΎΠ³ΠΎ Ρ Π·Π°ΠΊΠ°Π·ΠΎΠΌ ΠΌΠΎΠΆΠ½ΠΎ Π±ΡΠ»ΠΎ ΡΠ°Π±ΠΎΡΠ°ΡΡ Π² iikoFront.
ΠΠ»Ρ ΡΡΠΎΠ³ΠΎ Π½Π΅ΠΎΠ±Ρ ΠΎΠ΄ΠΈΠΌΠΎ Π²ΠΊΠ»ΡΡΠΈΡΡ ΠΏΠΎΠ΄ΡΠ²Π΅ΡΠΆΠ΄Π΅Π½ΠΈΠ΅ Π΄ΠΎΡΡΠ°Π²ΠΎΠΊ.
- Π iikoChain Π² Π±ΠΎΠΊΠΎΠ²ΠΎΠΌ ΠΌΠ΅Π½Ρ Π½Π°Ρ
ΠΎΠ΄ΠΈΠΌ ΡΠ°Π·Π΄Π΅Π» ΠΠΎΡΡΠ°Π²ΠΊΠ° ΠΈ Π²ΡΠ±ΠΈΡΠ°Π΅ΠΌ ΠΠΎΠ΄ΡΠ²Π΅ΡΠΆΠ΄Π΅Π½ΠΈΠ΅ Π΄ΠΎΡΡΠ°Π²ΠΎΠΊ
(Π΅ΡΠ»ΠΈ ΡΠΎΡΠΊΠ° ΠΎΠ΄Π½Π° β Π½Π°ΡΡΡΠ°ΠΈΠ²Π°Π΅ΠΌ Π² iikoOffice) - Π‘ΡΠ°Π²ΠΈΠΌ Π³Π°Π»ΠΎΡΠΊΡ ΠΠΊΠ»ΡΡΠΈΡΡ ΠΏΠΎΠ΄ΡΠ²Π΅ΡΠΆΠ΄Π΅Π½ΠΈΠ΅ Π΄ΠΎΡΡΠ°Π²ΠΎΠΊ
- ΠΠ°ΠΆΠΈΠΌΠ°Π΅ΠΌ Π‘ΠΎΡ ΡΠ°Π½ΠΈΡΡ ΠΈ Π·Π°ΠΊΡΡΡΡ
π° Π’ΠΈΠΏΡ ΠΎΠΏΠ»Π°Ρπ
ΠΠ΅ΠΎΠ±Ρ ΠΎΠ΄ΠΈΠΌΡΠΉ ΡΠΏΠΈΡΠΎΠΊ ΡΠΈΠΏΠΎΠ² Π·Π°ΠΊΠ°Π·ΠΎΠ² ΡΠΎΠΎΠ±ΡΠΈΠΌ ΠΈΠ»ΠΈ ΠΌΡ ΠΈΠ»ΠΈ ΠΠ»ΠΈΠ΅Π½Ρ
Π‘ΠΎΠ·Π΄Π°Π²Π°ΡΡ ΠΎΡΠ΄Π΅Π»ΡΠ½ΡΠ΅ ΡΠΈΠΏΡ Π·Π°ΠΊΠ°Π·ΠΎΠ² Π½Π΅ ΠΎΠ±ΡΠ·Π°ΡΠ΅Π»ΡΠ½ΠΎ β ΠΌΡ ΠΌΠΎΠΆΠ΅ΠΌ ΠΈΡΠΏΠΎΠ»ΡΠ·ΠΎΠ²Π°ΡΡ ΡΠΆΠ΅ ΡΠΎΠ·Π΄Π°Π½Π½ΡΠ΅. ΠΠ½ΠΎΠ³Π΄Π° ΠΠ»ΠΈΠ΅Π½Ρ ΡΠ°ΠΌ ΠΏΡΠΎΡΠΈΡ ΡΠΎΠ·Π΄Π°ΡΡ ΠΎΡΠ΄Π΅Π»ΡΠ½ΡΠ΅ ΡΠΏΠ΅ΡΠΈΠ°Π»ΡΠ½ΠΎ ΠΏΠΎΠ΄ ΠΏΡΠΎΠ΄ΡΠΊΡΡ RBCN.
ΠΡΠ»ΠΈ ΠΎΡΠ³Π°Π½ΠΈΠ·Π°ΡΠΈΡ ΠΎΠ΄Π½Π° β Π½Π°ΡΡΡΠ°ΠΈΠ²Π°Π΅ΠΌ Π² iikoOffice / ΠΡΠ»ΠΈ ΠΎΡΠ³Π°Π½ΠΈΠ·Π°ΡΠΈΠΉ Π½Π΅ΡΠΊΠΎΠ»ΡΠΊΠΎ β Π½Π°ΡΡΡΠ°ΠΈΠ²Π°Π΅ΠΌ Π² iikoChain β οΈ
Π Π±ΠΎΠΊΠΎΠ²ΠΎΠΌ ΠΌΠ΅Π½Ρ Π½Π°Ρ
ΠΎΠ΄ΠΈΠΌ ΡΠ°Π·Π΄Π΅Π» Π ΠΎΠ·Π½ΠΈΡΠ½ΡΠ΅ ΠΏΡΠΎΠ΄Π°ΠΆΠΈ ΠΈ Π²ΡΠ±ΠΈΡΠ°Π΅ΠΌ Π’ΠΈΠΏΡ ΠΎΠΏΠ»Π°Ρ
1οΈβ£ ΠΠ°Π»ΠΈΡΠ½ΡΠ΅π
- Π΄Π²Π° ΡΠ°Π·Π° Π½Π°ΠΆΠΈΠΌΠ°Π΅ΠΌ Π½Π° ΡΠΎΠΎΡΠ²Π΅ΡΡΡΠ²ΡΡΡΠΈΠΉ ΡΠΈΠΏ ΠΎΠΏΠ»Π°ΡΡ (Π»ΠΈΠ±ΠΎ ΡΠΎΠ·Π΄Π°Π΅ΠΌ ΠΎΡΠ΄Π΅Π»ΡΠ½ΡΠΉ, Π΅ΡΠ»ΠΈ ΠΠ»ΠΈΠ΅Π½Ρ ΡΠ°ΠΊ ΠΏΡΠΎΡΠΈΡ, ΡΠ΅ΡΠ΅Π· ΠΊΠ½ΠΎΠΏΠΊΡ ΠΠΎΠ±Π°Π²ΠΈΡΡ)
- ΠΏΡΠΎΠ²Π΅ΡΡΠ΅ΠΌ, ΡΡΠΎ ΡΠΈΠΏ ΠΎΠΏΠ»Π°ΡΡ Π΄ΠΎΡΡΡΠΏΠ΅Π½ Π½Π° Π²ΡΠ΅Ρ ΠΎΡΠ³Π°Π½ΠΈΠ·Π°ΡΠΈΡΡ , ΠΏΠΎΠ΄ΠΊΠ»ΡΡΠ΅Π½Π½ΡΡ ΠΏΠΎ ΠΊΠ»ΡΡΡ
- ΡΡΠ°Π²ΠΈΠΌ Π³Π°Π»ΠΎΡΠΊΡ ΠΠΎΠΆΠ½ΠΎ ΠΊΠΎΠΌΠ±ΠΈΠ½ΠΈΡΠΎΠ²Π°ΡΡ Ρ Π΄ΡΡΠ³ΠΈΠΌΠΈ ΡΠΈΠΏΠ°ΠΌΠΈ ΠΎΠΏΠ»Π°ΡΡ
- ΡΡΠ°Π²ΠΈΠΌ Π³Π°Π»ΠΎΡΠΊΡ ΠΠΎΠΆΠ΅Ρ ΠΏΡΠΈΠ½ΠΈΠΌΠ°ΡΡΡΡ ΠΈΠ·Π²Π½Π΅
- Π²ΡΠ±ΠΈΡΠ°Π΅ΠΌ ΡΠΈΠΏ ΠΏΡΠΎΠ²Π΅Π΄Π΅Π½ΠΈΡ ΠΎΠΏΠ»Π°ΡΡ ΠΠ°ΠΊ Π²Π½Π΅ΡΠ½ΠΈΠΉ, ΡΠ°ΠΊ ΠΈ Π½Π° ΡΡΠΎΡΠΎΠ½Π΅ ΡΠ΅ΡΡΠΎΡΠ°Π½Π°
- ΠΏΠΈΡΠ΅ΠΌ ΠΠΎΠ΄ ΡΠΈΠΏΠ° ΠΎΠΏΠ»Π°ΡΡ CASH
- Π½Π°ΠΆΠΈΠΌΠ°Π΅ΠΌ Π‘ΠΎΡ ΡΠ°Π½ΠΈΡΡ
2οΈβ£ ΠΠ°ΡΡΠΎΠΉ Π½Π° ΠΌΠ΅ΡΡΠ΅π
- Π΄Π²Π° ΡΠ°Π·Π° Π½Π°ΠΆΠΈΠΌΠ°Π΅ΠΌ Π½Π° ΡΠΎΠΎΡΠ²Π΅ΡΡΡΠ²ΡΡΡΠΈΠΉ ΡΠΈΠΏ ΠΎΠΏΠ»Π°ΡΡ (Π»ΠΈΠ±ΠΎ ΡΠΎΠ·Π΄Π°Π΅ΠΌ ΠΎΡΠ΄Π΅Π»ΡΠ½ΡΠΉ, Π΅ΡΠ»ΠΈ ΠΠ»ΠΈΠ΅Π½Ρ ΡΠ°ΠΊ ΠΏΡΠΎΡΠΈΡ, ΡΠ΅ΡΠ΅Π· ΠΊΠ½ΠΎΠΏΠΊΡ ΠΠΎΠ±Π°Π²ΠΈΡΡ)
- ΠΏΡΠΎΠ²Π΅ΡΡΠ΅ΠΌ, ΡΡΠΎ ΡΠΈΠΏ ΠΎΠΏΠ»Π°ΡΡ Π΄ΠΎΡΡΡΠΏΠ΅Π½ Π½Π° Π²ΡΠ΅Ρ ΠΎΡΠ³Π°Π½ΠΈΠ·Π°ΡΠΈΡΡ , ΠΏΠΎΠ΄ΠΊΠ»ΡΡΠ΅Π½Π½ΡΡ ΠΏΠΎ ΠΊΠ»ΡΡΡ
- ΡΡΠ°Π²ΠΈΠΌ Π³Π°Π»ΠΎΡΠΊΡ ΠΠΎΠΆΠ½ΠΎ ΠΊΠΎΠΌΠ±ΠΈΠ½ΠΈΡΠΎΠ²Π°ΡΡ Ρ Π΄ΡΡΠ³ΠΈΠΌΠΈ ΡΠΈΠΏΠ°ΠΌΠΈ ΠΎΠΏΠ»Π°ΡΡ
- ΡΡΠ°Π²ΠΈΠΌ Π³Π°Π»ΠΎΡΠΊΡ ΠΠΎΠΆΠ΅Ρ ΠΏΡΠΈΠ½ΠΈΠΌΠ°ΡΡΡΡ ΠΈΠ·Π²Π½Π΅
- Π²ΡΠ±ΠΈΡΠ°Π΅ΠΌ ΡΠΈΠΏ ΠΏΡΠΎΠ²Π΅Π΄Π΅Π½ΠΈΡ ΠΎΠΏΠ»Π°ΡΡ ΠΠ°ΠΊ Π²Π½Π΅ΡΠ½ΠΈΠΉ, ΡΠ°ΠΊ ΠΈ Π½Π° ΡΡΠΎΡΠΎΠ½Π΅ ΡΠ΅ΡΡΠΎΡΠ°Π½Π°
- ΠΏΠΈΡΠ΅ΠΌ ΠΠΎΠ΄ ΡΠΈΠΏΠ° ΠΎΠΏΠ»Π°ΡΡ PCARD
- ΡΡΠ°Π²ΠΈΠΌ Π³Π°Π»ΠΎΡΠΊΡ Π―Π²Π»ΡΠ΅ΡΡΡ ΡΠΈΡΠΊΠ°Π»ΡΠ½ΡΠΌ
- Π½Π°ΠΆΠΈΠΌΠ°Π΅ΠΌ Π‘ΠΎΡ ΡΠ°Π½ΠΈΡΡ
3οΈβ£ ΠΠ°ΡΡΠΎΠΉ ΠΊΡΡΡΠ΅ΡΡπ
- Π΄Π²Π° ΡΠ°Π·Π° Π½Π°ΠΆΠΈΠΌΠ°Π΅ΠΌ Π½Π° ΡΠΎΠΎΡΠ²Π΅ΡΡΡΠ²ΡΡΡΠΈΠΉ ΡΠΈΠΏ ΠΎΠΏΠ»Π°ΡΡ (Π»ΠΈΠ±ΠΎ ΡΠΎΠ·Π΄Π°Π΅ΠΌ ΠΎΡΠ΄Π΅Π»ΡΠ½ΡΠΉ, Π΅ΡΠ»ΠΈ ΠΠ»ΠΈΠ΅Π½Ρ ΡΠ°ΠΊ ΠΏΡΠΎΡΠΈΡ, ΡΠ΅ΡΠ΅Π· ΠΊΠ½ΠΎΠΏΠΊΡ ΠΠΎΠ±Π°Π²ΠΈΡΡ)
- ΠΏΡΠΎΠ²Π΅ΡΡΠ΅ΠΌ, ΡΡΠΎ ΡΠΈΠΏ ΠΎΠΏΠ»Π°ΡΡ Π΄ΠΎΡΡΡΠΏΠ΅Π½ Π½Π° Π²ΡΠ΅Ρ ΠΎΡΠ³Π°Π½ΠΈΠ·Π°ΡΠΈΡΡ , ΠΏΠΎΠ΄ΠΊΠ»ΡΡΠ΅Π½Π½ΡΡ ΠΏΠΎ ΠΊΠ»ΡΡΡ
- ΡΡΠ°Π²ΠΈΠΌ Π³Π°Π»ΠΎΡΠΊΡ ΠΠΎΠΆΠ½ΠΎ ΠΊΠΎΠΌΠ±ΠΈΠ½ΠΈΡΠΎΠ²Π°ΡΡ Ρ Π΄ΡΡΠ³ΠΈΠΌΠΈ ΡΠΈΠΏΠ°ΠΌΠΈ ΠΎΠΏΠ»Π°ΡΡ
- ΡΡΠ°Π²ΠΈΠΌ Π³Π°Π»ΠΎΡΠΊΡ ΠΠΎΠΆΠ΅Ρ ΠΏΡΠΈΠ½ΠΈΠΌΠ°ΡΡΡΡ ΠΈΠ·Π²Π½Π΅
- Π²ΡΠ±ΠΈΡΠ°Π΅ΠΌ ΡΠΈΠΏ ΠΏΡΠΎΠ²Π΅Π΄Π΅Π½ΠΈΡ ΠΎΠΏΠ»Π°ΡΡ ΠΠ°ΠΊ Π²Π½Π΅ΡΠ½ΠΈΠΉ, ΡΠ°ΠΊ ΠΈ Π½Π° ΡΡΠΎΡΠΎΠ½Π΅ ΡΠ΅ΡΡΠΎΡΠ°Π½Π°
- ΠΏΠΈΡΠ΅ΠΌ ΠΠΎΠ΄ ΡΠΈΠΏΠ° ΠΎΠΏΠ»Π°ΡΡ CCARD
- ΡΡΠ°Π²ΠΈΠΌ Π³Π°Π»ΠΎΡΠΊΡ Π―Π²Π»ΡΠ΅ΡΡΡ ΡΠΈΡΠΊΠ°Π»ΡΠ½ΡΠΌ
- Π½Π°ΠΆΠΈΠΌΠ°Π΅ΠΌ Π‘ΠΎΡ ΡΠ°Π½ΠΈΡΡ
4οΈβ£ ΠΠ½Π»Π°ΠΉΠ½ ΠΎΠΏΠ»Π°ΡΠ°π
- Π΄Π²Π° ΡΠ°Π·Π° Π½Π°ΠΆΠΈΠΌΠ°Π΅ΠΌ Π½Π° ΡΠΎΠΎΡΠ²Π΅ΡΡΡΠ²ΡΡΡΠΈΠΉ ΡΠΈΠΏ ΠΎΠΏΠ»Π°ΡΡ (Π»ΠΈΠ±ΠΎ ΡΠΎΠ·Π΄Π°Π΅ΠΌ ΠΎΡΠ΄Π΅Π»ΡΠ½ΡΠΉ, Π΅ΡΠ»ΠΈ ΠΠ»ΠΈΠ΅Π½Ρ ΡΠ°ΠΊ ΠΏΡΠΎΡΠΈΡ, ΡΠ΅ΡΠ΅Π· ΠΊΠ½ΠΎΠΏΠΊΡ ΠΠΎΠ±Π°Π²ΠΈΡΡ)
- ΠΏΡΠΎΠ²Π΅ΡΡΠ΅ΠΌ, ΡΡΠΎ ΡΠΈΠΏ ΠΎΠΏΠ»Π°ΡΡ Π΄ΠΎΡΡΡΠΏΠ΅Π½ Π½Π° Π²ΡΠ΅Ρ ΠΎΡΠ³Π°Π½ΠΈΠ·Π°ΡΠΈΡΡ , ΠΏΠΎΠ΄ΠΊΠ»ΡΡΠ΅Π½Π½ΡΡ ΠΏΠΎ ΠΊΠ»ΡΡΡ
- ΡΡΠ°Π²ΠΈΠΌ Π³Π°Π»ΠΎΡΠΊΡ ΠΠΎΠΆΠ½ΠΎ ΠΊΠΎΠΌΠ±ΠΈΠ½ΠΈΡΠΎΠ²Π°ΡΡ Ρ Π΄ΡΡΠ³ΠΈΠΌΠΈ ΡΠΈΠΏΠ°ΠΌΠΈ ΠΎΠΏΠ»Π°ΡΡ
- ΡΡΠ°Π²ΠΈΠΌ Π³Π°Π»ΠΎΡΠΊΡ ΠΠΎΠΆΠ΅Ρ ΠΏΡΠΈΠ½ΠΈΠΌΠ°ΡΡΡΡ ΠΈΠ·Π²Π½Π΅
- Π²ΡΠ±ΠΈΡΠ°Π΅ΠΌ ΡΠΈΠΏ ΠΏΡΠΎΠ²Π΅Π΄Π΅Π½ΠΈΡ ΠΎΠΏΠ»Π°ΡΡ ΠΠ°ΠΊ Π²Π½Π΅ΡΠ½ΠΈΠΉ, ΡΠ°ΠΊ ΠΈ Π½Π° ΡΡΠΎΡΠΎΠ½Π΅ ΡΠ΅ΡΡΠΎΡΠ°Π½Π°
- ΠΏΠΈΡΠ΅ΠΌ ΠΠΎΠ΄ ΡΠΈΠΏΠ° ΠΎΠΏΠ»Π°ΡΡ ECARD
- ΡΡΠ°Π²ΠΈΠΌ Π³Π°Π»ΠΎΡΠΊΡ Π―Π²Π»ΡΠ΅ΡΡΡ ΡΠΈΡΠΊΠ°Π»ΡΠ½ΡΠΌ
- Π½Π°ΠΆΠΈΠΌΠ°Π΅ΠΌ Π‘ΠΎΡ ΡΠ°Π½ΠΈΡΡ
ΠΠ°ΡΡΡΠΎΠΉΠΊΠ° ΡΠΈΡΠΊΠ°Π»ΠΈΠ·Π°ΡΠΈΠΈ ΠΌΠΎΠΆΠ΅Ρ ΠΈΠ·ΠΌΠ΅Π½ΠΈΡΡΡΡ Π΅ΡΠ»ΠΈ ΠΠ»ΠΈΠ΅Π½Ρ ΠΏΠΎΠ΄ΠΊΠ»ΡΡΠΈΡ ΠΎΡΠ΄Π΅Π»ΡΠ½ΠΎ ΡΠΈΡΠΊΠ°Π»ΠΈΠ·Π°ΡΠΈΡ ΠΠ½Π»Π°ΠΉΠ½ ΠΎΠΏΠ»Π°Ρ β ΠΌΡ ΠΈΠ»ΠΈ ΠΠ»ΠΈΠ΅Π½Ρ ΡΠΎΠΎΠ±ΡΠΈΠΌ, Π΅ΡΠ»ΠΈ ΡΡΡ Π½Π°ΡΡΡΠΎΠΉΠΊΡ Π½ΡΠΆΠ½ΠΎ Π±ΡΠ΄Π΅Ρ ΠΈΠ·ΠΌΠ΅Π½ΠΈΡΡ βΉοΈ
5οΈβ£ ΠΠΏΠ»Π°ΡΠ° Π±Π°Π»Π»Π°ΠΌΠΈ iikoCardπ
π ΠΠΎΠ΄ΡΠΎΠ±Π½ΠΎ ΡΠ°ΡΠΏΠΈΡΠ°Π½ΠΎ Π² Π΄ΠΎΠΊΡΠΌΠ΅Π½ΡΠ°ΡΠΈΠΈ iiko
1 - Π΄Π²Π° ΡΠ°Π·Π° Π½Π°ΠΆΠΈΠΌΠ°Π΅ΠΌ Π½Π° ΡΠΎΠΎΡΠ²Π΅ΡΡΡΠ²ΡΡΡΠΈΠΉ ΡΠΈΠΏ ΠΎΠΏΠ»Π°ΡΡ
2 - ΠΏΡΠΎΠ²Π΅ΡΡΠ΅ΠΌ, ΡΡΠΎ ΡΠΈΠΏ ΠΎΠΏΠ»Π°ΡΡ Π΄ΠΎΡΡΡΠΏΠ΅Π½ Π½Π° Π²ΡΠ΅Ρ ΠΎΡΠ³Π°Π½ΠΈΠ·Π°ΡΠΈΡΡ , ΠΏΠΎΠ΄ΠΊΠ»ΡΡΠ΅Π½Π½ΡΡ ΠΏΠΎ ΠΊΠ»ΡΡΡ
3 - ΡΡΠ°Π²ΠΈΠΌ Π³Π°Π»ΠΎΡΠΊΡ ΠΠΎΠΆΠ½ΠΎ ΠΊΠΎΠΌΠ±ΠΈΠ½ΠΈΡΠΎΠ²Π°ΡΡ Ρ Π΄ΡΡΠ³ΠΈΠΌΠΈ ΡΠΈΠΏΠ°ΠΌΠΈ ΠΎΠΏΠ»Π°ΡΡ
4 - ΡΡΠ°Π²ΠΈΠΌ Π³Π°Π»ΠΎΡΠΊΡ ΠΠΎΠΆΠ΅Ρ ΠΏΡΠΈΠ½ΠΈΠΌΠ°ΡΡΡΡ ΠΈΠ·Π²Π½Π΅
5 - Π²ΡΠ±ΠΈΡΠ°Π΅ΠΌ ΡΠΈΠΏ ΠΏΡΠΎΠ²Π΅Π΄Π΅Π½ΠΈΡ ΠΎΠΏΠ»Π°ΡΡ Π’ΠΎΠ»ΡΠΊΠΎ Π½Π° ΡΡΠΎΡΠΎΠ½Π΅ ΡΠ΅ΡΡΠΎΡΠ°Π½Π°
6 - ΠΏΠΈΡΠ΅ΠΌ ΠΠΎΠ΄ ΡΠΈΠΏΠ° ΠΎΠΏΠ»Π°ΡΡ INET
7 - Π²ΠΎ Π²ΠΊΠ»Π°Π΄ΠΊΠ΅ ΠΡΠ½ΠΎΠ²Π½ΡΠ΅ Π½Π°ΡΡΡΠΎΠΉΠΊΠΈ ΡΡΠ°Π²ΠΈΠΌ Π³Π°Π»ΠΎΡΠΊΡ ΠΡΠΎΠ²ΠΎΠ΄ΠΈΡΡ ΠΊΠ°ΠΊ ΡΠΊΠΈΠ΄ΠΊΡ
8 - Π²ΡΠ±ΠΈΡΠ°Π΅ΠΌ Π‘ΠΊΠΈΠ΄ΠΊΡ ΠΈΠ· Π²ΡΠΏΠ°Π΄Π°ΡΡΠ΅Π³ΠΎ ΡΠΏΠΈΡΠΊΠ° (Π΅ΡΠ»ΠΈ Π΅Π΅ Π½Π΅Ρ β Π½ΡΠΆΠ½ΠΎ ΡΠΎΠ·Π΄Π°ΡΡ)
9 - ΠΏΠ΅ΡΠ΅Ρ ΠΎΠ΄ΠΈΠΌ Π²ΠΎ Π²ΠΊΠ»Π°Π΄ΠΊΡ ΠΠΎΠΏΠΎΠ»Π½ΠΈΡΠ΅Π»ΡΠ½ΡΠ΅ Π½Π°ΡΡΡΠΎΠΉΠΊΠΈ
10 - Π½Π°ΠΆΠΈΠΌΠ°Π΅ΠΌ ΠΠΎΠ»ΡΡΠΈΡΡ ΠΌΠ°ΡΠΊΠ΅ΡΠΈΠ½Π³ΠΎΠ²ΡΠ΅ ΠΏΡΠΎΠ³ΡΠ°ΠΌΠΌΡ Ρ Π΄Π΅ΠΉΡΡΠ²ΠΈΠ΅ΠΌ ΠΎΠΏΠ»Π°ΡΡ
11 - ΡΡΠ°Π²ΠΈΠΌ Π³Π°Π»ΠΎΡΠΊΡ Π½Π°ΠΏΡΠΎΡΠΈΠ² ΠΏΡΠΎΠ³ΡΠ°ΠΌΠΌΡ, ΡΠΎΠ·Π΄Π°Π½Π½ΠΎΠΉ Π² iiko.biz ΠΌΠ°ΡΠΊΠ΅ΡΠΈΠ½Π³ΠΎΠ²ΠΎΠΉ ΠΏΡΠΎΠ³ΡΠ°ΠΌΠΌΡ Ρ Π½Π°ΡΠΈΡΠ»Π΅Π½ΠΈΠ΅ΠΌ ΠΈ ΡΠΏΠΈΡΠ°Π½ΠΈΠ΅ΠΌ Π±ΠΎΠ½ΡΡΠΎΠ²
12 - Π½Π°ΠΆΠΈΠΌΠ°Π΅ΠΌ Π‘ΠΎΡ ΡΠ°Π½ΠΈΡΡ
ΠΠ»ΠΈΠ΅Π½ΡΡ ΠΌΠΎΠΆΠ΅Ρ ΠΏΠΎΠ½Π°Π΄ΠΎΠ±ΠΈΡΡΡΡ Ρ ΠΎΠ»Π΄ΠΈΡΠΎΠ²Π°Π½ΠΈΠ΅ Π±Π°Π»Π»ΠΎΠ² β Π² ΡΡΠΎΠΌ ΡΠ»ΡΡΠ°Π΅ Π±ΡΠ΄Π΅Ρ Π½Π΅ΠΎΠ±Ρ ΠΎΠ΄ΠΈΠΌΠΎ ΡΠΊΠΎΡΡΠ΅ΠΊΡΠΈΡΠΎΠ²Π°ΡΡ Π½Π°ΡΡΡΠΎΠΉΠΊΠΈ Π±ΠΎΠ½ΡΡΠ½ΠΎΠΉ ΠΏΡΠΎΠ³ΡΠ°ΠΌΠΌΡ Π² iiko.biz, Π° ΡΠ°ΠΊΠΆΠ΅ ΡΠΎΠ·Π΄Π°ΡΡ ΠΎΡΠ΄Π΅Π»ΡΠ½ΡΠΉ ΡΠΈΠΏ ΠΎΠΏΠ»Π°ΡΡ Π΄Π»Ρ Ρ ΠΎΠ»Π΄ΠΈΡΡΠ΅ΠΌΡΡ Π±ΠΎΠ½ΡΡΠΎΠ² βΉοΈ
ΠΠΎΠ΄ΡΠΎΠ±Π½Π΅Π΅ ΠΏΡΠΎ Π½Π°ΡΡΡΠΎΠΉΠΊΡ Ρ ΠΎΠ»Π΄ΠΈΡΠΎΠ²Π°Π½ΠΈΡ ΡΠ°ΡΠΏΠΈΡΠ°Π»ΠΈ ΡΡΡ π π³ Π₯ΠΎΠ»Π΄ΠΈΡΠΎΠ²Π°Π½ΠΈΠ΅ Π±Π°Π»Π»ΠΎΠ²
ΠΡΠ»ΠΈ ΡΠ°Π½Π΅Π΅ Π½Π΅ Π±ΡΠ»Π° ΡΠΎΠ·Π΄Π°Π½Π° ΡΠΊΠΈΠ΄ΠΊΠ°, Π΅Π΅ Π½ΡΠΆΠ½ΠΎ Π΄ΠΎΠ±Π°Π²ΠΈΡΡπ
- Π² Π±ΠΎΠΊΠΎΠ²ΠΎΠΌ ΠΌΠ΅Π½Ρ Π½Π°Ρ ΠΎΠ΄ΠΈΠΌ ΡΠ°Π·Π΄Π΅Π» ΠΠΈΡΠΊΠΎΠ½ΡΠ½Π°Ρ ΡΠΈΡΡΠ΅ΠΌΠ° ΠΈ Π²ΡΠ±ΠΈΡΠ°Π΅ΠΌ Π‘ΠΊΠΈΠ΄ΠΊΠΈ ΠΈ Π½Π°Π΄Π±Π°Π²ΠΊΠΈ
- Π½Π°ΠΆΠΈΠΌΠ°Π΅ΠΌ ΠΠΎΠ±Π°Π²ΠΈΡΡ
- Π·Π°ΠΏΠΎΠ»Π½ΡΠ΅ΠΌ ΠΠ°Π·Π²Π°Π½ΠΈΠ΅ ΠΈ ΠΠ°Π·Π²Π°Π½ΠΈΠ΅ Π² ΠΏΡΠ΅ΡΠ΅ΠΊΠ΅
- ΠΎΡΡΠ°Π»ΡΠ½ΡΠ΅ Π΄Π΅ΡΠΎΠ»ΡΠ½ΡΠ΅ Π½Π°ΡΡΡΠΎΠΉΠΊΠΈ Π½Π΅ ΠΌΠ΅Π½ΡΠ΅ΠΌ
- Π½Π°ΠΆΠΈΠΌΠ°Π΅ΠΌ ΠΠ°Π»Π΅Π΅
- ΡΠ½ΠΈΠΌΠ°Π΅ΠΌ Π³Π°Π»ΠΎΡΠΊΡ ΠΠΎΠΆΠ½ΠΎ Π½Π°Π·Π½Π°ΡΠ°ΡΡ Π²ΡΡΡΠ½ΡΡ
- ΠΎΡΡΠ°Π»ΡΠ½ΡΠ΅ Π΄Π΅ΡΠΎΠ»ΡΠ½ΡΠ΅ Π½Π°ΡΡΡΠΎΠΉΠΊΠΈ Π½Π΅ ΠΌΠ΅Π½ΡΠ΅ΠΌ
- Π½Π°ΠΆΠΈΠΌΠ°Π΅ΠΌ ΠΠ°Π»Π΅Π΅
- Π² ΡΠΈΠΏΠ΅ ΡΠΊΠ°Π·ΡΠ²Π°Π΅ΠΌ Π€ΠΈΠΊΡΠΈΡΠΎΠ²Π°Π½Π½Π°Ρ ΡΡΠΌΠΌΠ°
- ΠΎΡΡΠ°Π»ΡΠ½ΡΠ΅ Π΄Π΅ΡΠΎΠ»ΡΠ½ΡΠ΅ Π½Π°ΡΡΡΠΎΠΉΠΊΠΈ Π½Π΅ ΠΌΠ΅Π½ΡΠ΅ΠΌ
- Π½Π°ΠΆΠΈΠΌΠ°Π΅ΠΌ ΠΠ°Π»Π΅Π΅
- ΠΏΡΠΎΠ²Π΅ΡΡΠ΅ΠΌ, ΡΡΠΎ Π³Π°Π»ΠΎΡΠΊΠ° ΠΠΊΡΠΈΠ²ΠΈΡΠΎΠ²Π°ΡΡ ΡΠΊΠΈΠ΄ΠΊΡ ΡΡΠΎΠΈΡ
- Π½Π°ΠΆΠΈΠΌΠ°Π΅ΠΌ ΠΠ
π Π’ΠΈΠΏΡ Π·Π°ΠΊΠ°Π·ΠΎΠ²π
ΠΠ΅ΠΎΠ±Ρ ΠΎΠ΄ΠΈΠΌΡΠΉ ΡΠΏΠΈΡΠΎΠΊ ΡΠΈΠΏΠΎΠ² Π·Π°ΠΊΠ°Π·ΠΎΠ² ΡΠΎΠΎΠ±ΡΠΈΠΌ ΠΈΠ»ΠΈ ΠΌΡ ΠΈΠ»ΠΈ ΠΠ»ΠΈΠ΅Π½Ρ
Π‘ΠΎΠ·Π΄Π°Π²Π°ΡΡ ΠΎΡΠ΄Π΅Π»ΡΠ½ΡΠ΅ ΡΠΈΠΏΡ Π·Π°ΠΊΠ°Π·ΠΎΠ² Π½Π΅ ΠΎΠ±ΡΠ·Π°ΡΠ΅Π»ΡΠ½ΠΎ β ΠΌΡ ΠΌΠΎΠΆΠ΅ΠΌ ΠΈΡΠΏΠΎΠ»ΡΠ·ΠΎΠ²Π°ΡΡ ΡΠΆΠ΅ ΡΠΎΠ·Π΄Π°Π½Π½ΡΠ΅. ΠΠ½ΠΎΠ³Π΄Π° ΠΠ»ΠΈΠ΅Π½Ρ ΡΠ°ΠΌ ΠΏΡΠΎΡΠΈΡ ΡΠΎΠ·Π΄Π°ΡΡ ΠΎΡΠ΄Π΅Π»ΡΠ½ΡΠ΅ ΡΠΏΠ΅ΡΠΈΠ°Π»ΡΠ½ΠΎ ΠΏΠΎΠ΄ ΠΏΡΠΎΠ΄ΡΠΊΡΡ RBCN.
ΠΡΠ»ΠΈ ΠΎΡΠ³Π°Π½ΠΈΠ·Π°ΡΠΈΡ ΠΎΠ΄Π½Π° β Π½Π°ΡΡΡΠ°ΠΈΠ²Π°Π΅ΠΌ Π² iikoOffice / ΠΡΠ»ΠΈ ΠΎΡΠ³Π°Π½ΠΈΠ·Π°ΡΠΈΠΉ Π½Π΅ΡΠΊΠΎΠ»ΡΠΊΠΎ β Π½Π°ΡΡΡΠ°ΠΈΠ²Π°Π΅ΠΌ Π² iikoChain β οΈ
Π Π±ΠΎΠΊΠΎΠ²ΠΎΠΌ ΠΌΠ΅Π½Ρ Π½Π°Ρ
ΠΎΠ΄ΠΈΠΌ ΡΠ°Π·Π΄Π΅Π» Π ΠΎΠ·Π½ΠΈΡΠ½ΡΠ΅ ΠΏΡΠΎΠ΄Π°ΠΆΠΈ ΠΈ Π²ΡΠ±ΠΈΡΠ°Π΅ΠΌ Π’ΠΈΠΏΡ Π·Π°ΠΊΠ°Π·ΠΎΠ².
1οΈβ£ ΠΠΎΡΡΠ°Π²ΠΊΠ°π
1 - ΠΏΡΠΎΠ²Π΅ΡΡΠ΅ΠΌ, ΡΡΠΎ Ρ ΡΠΈΠΏΠ° Π·Π°ΠΊΠ°Π·Π° ΠΠΎΡΡΠ°Π²ΠΊΠ° ΡΡΠΎΠΈΡ ΡΠ΅ΠΆΠΈΠΌ ΠΎΠ±ΡΠ»ΡΠΆΠΈΠ²Π°Π½ΠΈΡ ΠΠΎΡΡΠ°Π²ΠΊΠ° ΠΊΡΡΡΠ΅ΡΠΎΠΌ
ΠΡΠ»ΠΈ ΠΠ»ΠΈΠ΅Π½Ρ ΠΏΡΠΎΡΠΈΡ ΡΠΎΠ·Π΄Π°ΡΡ ΠΎΡΠ΄Π΅Π»ΡΠ½ΡΠΉ ΡΠΈΠΏ Π·Π°ΠΊΠ°Π·Π°:
1 - Π½Π°ΠΆΠΈΠΌΠ°Π΅ΠΌ ΠΊΠ½ΠΎΠΏΠΊΡ ΠΠΎΠ±Π°Π²ΠΈΡΡ
2 - ΠΏΠΈΡΠ΅ΠΌ ΠΠ°ΠΈΠΌΠ΅Π½ΠΎΠ²Π°Π½ΠΈΠ΅
3 - Π²ΡΠ±ΠΈΡΠ°Π΅ΠΌ ΡΠ΅ΠΆΠΈΠΌ ΠΎΠ±ΡΠ»ΡΠΆΠΈΠ²Π°Π½ΠΈΡ ΠΠΎΡΡΠ°Π²ΠΊΠ° ΠΊΡΡΡΠ΅ΡΠΎΠΌ
4 - Π½Π°ΠΆΠΈΠΌΠ°Π΅ΠΌ Π‘ΠΎΡ ΡΠ°Π½ΠΈΡΡ
2οΈβ£ Π‘Π°ΠΌΠΎΠ²ΡΠ²ΠΎΠ·π
1 - ΠΏΡΠΎΠ²Π΅ΡΡΠ΅ΠΌ, ΡΡΠΎ Ρ ΡΠΈΠΏΠ° Π·Π°ΠΊΠ°Π·Π° ΠΠΎΡΡΠ°Π²ΠΊΠ° ΡΠ°ΠΌΠΎΠ²ΡΠ²ΠΎΠ· ΡΡΠΎΠΈΡ ΡΠ΅ΠΆΠΈΠΌ ΠΎΠ±ΡΠ»ΡΠΆΠΈΠ²Π°Π½ΠΈΡ ΠΠΎΡΡΠ°Π²ΠΊΠ° ΡΠ°ΠΌΠΎΠ²ΡΠ²ΠΎΠ·
ΠΡΠ»ΠΈ ΠΠ»ΠΈΠ΅Π½Ρ ΠΏΡΠΎΡΠΈΡ ΡΠΎΠ·Π΄Π°ΡΡ ΠΎΡΠ΄Π΅Π»ΡΠ½ΡΠΉ ΡΠΈΠΏ Π·Π°ΠΊΠ°Π·Π°:
1 - Π½Π°ΠΆΠΈΠΌΠ°Π΅ΠΌ ΠΊΠ½ΠΎΠΏΠΊΡ ΠΠΎΠ±Π°Π²ΠΈΡΡ
2 - ΠΏΠΈΡΠ΅ΠΌ ΠΠ°ΠΈΠΌΠ΅Π½ΠΎΠ²Π°Π½ΠΈΠ΅
3 - Π²ΡΠ±ΠΈΡΠ°Π΅ΠΌ ΡΠ΅ΠΆΠΈΠΌ ΠΎΠ±ΡΠ»ΡΠΆΠΈΠ²Π°Π½ΠΈΡ ΠΠΎΡΡΠ°Π²ΠΊΠ° ΡΠ°ΠΌΠΎΠ²ΡΠ²ΠΎΠ·
4 - Π½Π°ΠΆΠΈΠΌΠ°Π΅ΠΌ Π‘ΠΎΡ ΡΠ°Π½ΠΈΡΡ
3οΈβ£ ΠΠ° ΠΌΠ΅ΡΡΠ΅π
ΠΠ±ΡΡΠ½ΠΎ Π΄Π»Ρ ΡΠΈΠΏΠ° Π·Π°ΠΊΠ°Π·Π° ΠΠ±ΡΡΠ½ΡΠΉ Π·Π°ΠΊΠ°Π· ΡΡΠΎΠΈΡ ΡΠ΅ΠΆΠΈΠΌ ΠΎΠ±ΡΠ»ΡΠΆΠΈΠ²Π°Π½ΠΈΡ ΠΠ±ΡΡΠ½ΡΠΉ Π·Π°ΠΊΠ°Π· β ΡΡΠΎ Π·Π½Π°ΡΠΈΡ, ΡΡΠΎ ΠΏΡΠΈ ΠΈΡΠΏΠΎΠ»ΡΠ·ΠΎΠ²Π°Π½ΠΈΠΈ ΡΡΠΎΠ³ΠΎ ΡΠΈΠΏΠ° Π·Π°ΠΊΠ°Π·Π° ΠΏΡΠΈ Π΅Π³ΠΎ ΡΠΎΠ·Π΄Π°Π½ΠΈΠΈ ΠΈΠ· api Π·Π°ΠΊΠ°Π· Π±ΡΠ΄Π΅Ρ ΡΠΎΠ·Π΄Π°Π²Π°ΡΡΡΡ Π½Π° ΡΡΠΎΠ» βΉοΈ
Π§Π°ΡΠ΅ Π²ΡΠ΅Π³ΠΎ ΠΠ»ΠΈΠ΅Π½ΡΡ ΡΡΠΎ Π½Π΅ Π½ΡΠΆΠ½ΠΎ => Π½Π΅ΠΎΠ±Ρ ΠΎΠ΄ΠΈΠΌΠΎ ΡΠΎΠ·Π΄Π°ΡΡ ΠΎΡΠ΄Π΅Π»ΡΠ½ΡΠΉ ΡΠΈΠΏ Π·Π°ΠΊΠ°Π·Π°:
1 - Π½Π°ΠΆΠΈΠΌΠ°Π΅ΠΌ ΠΊΠ½ΠΎΠΏΠΊΡ ΠΠΎΠ±Π°Π²ΠΈΡΡ
2 - ΠΏΠΈΡΠ΅ΠΌ ΠΠ°ΠΈΠΌΠ΅Π½ΠΎΠ²Π°Π½ΠΈΠ΅
3 - Π²ΡΠ±ΠΈΡΠ°Π΅ΠΌ ΡΠ΅ΠΆΠΈΠΌ ΠΎΠ±ΡΠ»ΡΠΆΠΈΠ²Π°Π½ΠΈΡ ΠΠΎΡΡΠ°Π²ΠΊΠ° ΡΠ°ΠΌΠΎΠ²ΡΠ²ΠΎΠ·
4 - Π½Π°ΠΆΠΈΠΌΠ°Π΅ΠΌ Π‘ΠΎΡ ΡΠ°Π½ΠΈΡΡ
π ΠΡΠ³ΡΡΠ·ΠΊΠ° Π³ΠΎΡΠΎΠ΄ΠΎΠ² ΠΈ ΡΠ»ΠΈΡπ
ΠΠ°ΠΆΠ½ΠΎ β οΈ
ΠΡΠ»ΠΈ ΠΎΡΠ³Π°Π½ΠΈΠ·Π°ΡΠΈΡ ΠΎΠ΄Π½Π° β Π½Π°ΡΡΡΠ°ΠΈΠ²Π°Π΅ΠΌ Π² iikoOffice.
ΠΡΠ»ΠΈ ΠΎΡΠ³Π°Π½ΠΈΠ·Π°ΡΠΈΠΉ Π½Π΅ΡΠΊΠΎΠ»ΡΠΊΠΎ β Π½Π°ΡΡΡΠ°ΠΈΠ²Π°Π΅ΠΌ Π² iikoChain, Π° Π·Π°ΡΠ΅ΠΌ Π·Π°ΠΏΡΡΠΊΠ°Π΅ΠΌ π ΠΏΡΠΈΠ½ΡΠ΄ΠΈΡΠ΅Π»ΡΠ½ΡΠΉ ΠΎΠ±ΠΌΠ΅Π½
ΠΠ°ΡΡΡΠΎΠΉΠΊΠ°π
1 - Π Π±ΠΎΠΊΠΎΠ²ΠΎΠΌ ΠΌΠ΅Π½Ρ Π½Π°Ρ
ΠΎΠ΄ΠΈΠΌ ΡΠ°Π·Π΄Π΅Π» ΠΠΎΡΡΠ°Π²ΠΊΠ° ΠΈ Π²ΡΠ±ΠΈΡΠ°Π΅ΠΌ ΠΠΎΡΠΎΠ΄Π°
2 - ΠΡΠ»ΠΈ Π½ΡΠΆΠ½ΡΠ΅ Π³ΠΎΡΠΎΠ΄Π° ΡΠΆΠ΅ Π΅ΡΡΡ Π² ΡΠΏΠΈΡΠΊΠ΅ β ΠΏΠ΅ΡΠ΅Ρ
ΠΎΠ΄ΠΈΠΌ ΠΊ ΡΠ»Π΅Π΄ΡΡΡΠ΅ΠΌΡ ΠΏΡΠ½ΠΊΡΡ.
ΠΡΠ»ΠΈ Π½Π΅Ρ:
- ΠΠ°ΠΆΠΈΠΌΠ°Π΅ΠΌ ΠΠΎΠ±Π°Π²ΠΈΡΡ
- ΠΠ²ΠΎΠ΄ΠΈΠΌ Π½ΡΠΆΠ½ΠΎΠ΅ ΠΠ°Π·Π²Π°Π½ΠΈΠ΅ Π³ΠΎΡΠΎΠ΄Π°
- ΠΠ°ΠΆΠΈΠΌΠ°Π΅ΠΌ Π‘ΠΎΡ ΡΠ°Π½ΠΈΡΡ ΠΈ Π·Π°ΠΊΡΡΡΡ
3 - Π ΡΠΏΠΈΡΠΊΠ΅ Π³ΠΎΡΠΎΠ΄ΠΎΠ² Π½Π°ΠΆΠΈΠΌΠ°Π΅ΠΌ ΠΏΡΠ°Π²ΠΎΠΉ ΠΊΠ½ΠΎΠΏΠΊΠΎΠΉ Π½Π° Π½ΡΠΆΠ½ΠΎΠΌ Π³ΠΎΡΠΎΠ΄Π΅
4 - ΠΡΠ±ΠΈΡΠ°Π΅ΠΌ ΠΠ°Π³ΡΡΠ·ΠΈΡΡ ΡΠΏΠΈΡΠΎΠΊ ΡΠ»ΠΈΡ ΠΈΠ· ΠΠΠΠΠ
- ΠΠ½ΠΎΠ³ΠΈΠ΅ Π½Π°ΠΈΠΌΠ΅Π½ΠΎΠ²Π°Π½ΠΈΡ Π³ΠΎΡΠΎΠ΄ΠΎΠ² Π΄ΡΠ±Π»ΠΈΡΡΡΡΡΡ Π² ΡΠ°Π·Π½ΡΡ ΡΠ΅Π³ΠΈΠΎΠ½Π°Ρ β Π²ΡΠ±ΠΈΡΠ°Π΅ΠΌ Π½ΡΠΆΠ½ΡΠΉ ΡΠ΅Π³ΠΈΠΎΠ½
5 - Π ΠΎΡΠΊΡΡΠ²ΡΠ΅ΠΌΡΡ ΠΎΠΊΠ½Π΅ Π½Π°ΠΆΠΈΠΌΠ°Π΅ΠΌ ΠΠ°
- ΠΠΈΠ±ΠΎ ΠΌΠ΅Π½ΡΠ΅ΠΌ ΡΠ΅Π³ΠΈΠΎΠ½ ΠΏΡΠΈ Π½Π΅ΠΎΠ±Ρ
ΠΎΠ΄ΠΈΠΌΠΎΡΡΠΈ
ΠΡΠ³ΡΡΠ·ΠΊΠ°π
ΠΠ°ΠΆΠ½ΠΎ β οΈ ΠΡΠ³ΡΡΠ·ΠΊΠ° Π³ΠΎΡΠΎΠ΄ΠΎΠ² ΠΈ ΡΠ»ΠΈΡ Π² API ΠΏΡΠΎΠΈΠ·Π²ΠΎΠ΄ΠΈΡΡΡ Π² ΠΊΠ°ΠΆΠ΄ΠΎΠΉ ΠΏΠΎΠ΄ΠΊΠ»ΡΡΠ°Π΅ΠΌΠΎΠΉ ΠΎΡΠ³Π°Π½ΠΈΠ·Π°ΡΠΈΠΈ Π² iikoOffice.
1 - Π Π±ΠΎΠΊΠΎΠ²ΠΎΠΌ ΠΌΠ΅Π½Ρ Π½Π°Ρ ΠΎΠ΄ΠΈΠΌ ΡΠ°Π·Π΄Π΅Π» ΠΠΎΡΡΠ°Π²ΠΊΠ° ΠΈ Π²ΡΠ±ΠΈΡΠ°Π΅ΠΌ ΠΠΎΡΠΎΠ΄Π°
2 - ΠΡΠ»ΠΈ Π³ΠΎΡΠΎΠ΄Π° Π΄ΠΎΠ±Π°Π²Π»ΡΠ»ΠΈΡΡ Π² iikoChain β Π² Π²Π΅ΡΡ
Π½Π΅ΠΌ ΠΌΠ΅Π½Ρ Π½Π°ΠΆΠΈΠΌΠ°Π΅ΠΌ ΠΠ±Π½ΠΎΠ²ΠΈΡΡ
3 - Π Π²Π΅ΡΡ
Π½Π΅ΠΌ ΠΌΠ΅Π½Ρ Π½Π°ΠΆΠΈΠΌΠ°Π΅ΠΌ ΠΡΠ³ΡΡΠ·ΠΈΡΡ Π² API
4 - Π² Π±ΠΎΠΊΠΎΠ²ΠΎΠΌ ΠΌΠ΅Π½Ρ Π½Π°Ρ ΠΎΠ΄ΠΈΠΌ ΡΠ°Π·Π΄Π΅Π» ΠΠΎΡΡΠ°Π²ΠΊΠ° ΠΈ Π²ΡΠ±ΠΈΡΠ°Π΅ΠΌ Π£Π»ΠΈΡΡ
5 - Π Π²Π΅ΡΡ Π½Π΅ΠΌ ΠΌΠ΅Π½Ρ Π½Π°ΠΆΠΈΠΌΠ°Π΅ΠΌ ΠΡΠ³ΡΡΠ·ΠΈΡΡ Π² API
ΠΠ°ΠΆΠ½ΠΎ β οΈ ΠΠ°Π½Π½ΡΠ΅ ΠΌΠ°Π½ΠΈΠΏΡΠ»ΡΡΠΈΠΈ Π½Π΅ΠΎΠ±Ρ ΠΎΠ΄ΠΈΠΌΠΎ ΠΏΡΠΎΠ²Π΅ΡΡΠΈ Π² ΠΊΠ°ΠΆΠ΄ΠΎΠΉ ΠΏΠΎΠ΄ΠΊΠ»ΡΡΠ°Π΅ΠΌΠΎΠΉ ΠΎΡΠ³Π°Π½ΠΈΠ·Π°ΡΠΈΠΈ.
π ΠΠ»Π°ΡΠ½Π°Ρ Π΄ΠΎΡΡΠ°Π²ΠΊΠ°π
ΠΠ±ΡΠ°ΡΠΈΡΠ΅ Π²Π½ΠΈΠΌΠ°Π½ΠΈΠ΅ βΉοΈ ΠΡ Π½Π΅ ΡΠ°Π±ΠΎΡΠ°Π΅ΠΌ Ρ Π½Π°ΡΡΡΠΎΠΉΠΊΠ°ΠΌΠΈ ΠΠ ΠΈΠ.
ΠΠ½ ΠΌΠΎΠΆΠ΅Ρ Π±ΡΡΡ Π½Π°ΡΡΡΠΎΠ΅Π½ ΠΈΠ»ΠΈ Π½Π΅ Π½Π°ΡΡΡΠΎΠ΅Π½ β Π½Π° Π½Π°ΡΡ ΡΠ°Π±ΠΎΡΡ ΡΡΠΎ Π½ΠΈΠΊΠ°ΠΊ Π½Π΅ ΠΏΠΎΠ²Π»ΠΈΡΠ΅Ρ.
ΠΡΠΈ Π·Π°ΠΏΡΡΠΊΠ΅ ΠΌΡ ΠΏΠΎΠΏΡΠΎΡΠΈΠΌ ΠΠ»ΠΈΠ΅Π½ΡΠ° ΠΏΡΠΈΡΠ»Π°ΡΡ ΠΊΠ°ΡΡΡ Π·ΠΎΠ½ Π΄ΠΎΡΡΠ°Π²ΠΊΠΈ Ρ ΠΎΠΏΠΈΡΠ°Π½ΠΈΠ΅ΠΌ ΡΡΠ»ΠΎΠ²ΠΈΠΉ Π΄ΠΎΡΡΠ°Π²ΠΊΠΈ Π΄Π»Ρ ΠΊΠ°ΠΆΠ΄ΠΎΠΉ Π·ΠΎΠ½Ρ.
ΠΠ»Ρ ΠΊΠΎΡΡΠ΅ΠΊΡΠ½ΠΎΠΉ ΡΠ°Π±ΠΎΡΡ Ρ ΠΏΠ»Π°ΡΠ½ΠΎΠΉ Π΄ΠΎΡΡΠ°Π²ΠΊΠΎΠΉ Π½Π°ΠΌ ΠΏΠΎΠ½Π°Π΄ΠΎΠ±ΡΡΡΡ ΠΏΡΠΎΠ΄ΡΠΊΡΡ ΠΈΠ»ΠΈ ΡΡΠ»ΡΠ³ΠΈ, Π½Π°ΠΏΡΠΈΠΌΠ΅Ρ: Β«ΠΠΎΡΡΠ°Π²ΠΊΠ° 100 β½Β» β ΡΡΠΎΠΈΠΌΠΎΡΡΡΡ 100 β½ β Π² Π²ΡΠ³ΡΡΠ·ΠΊΠ΅ ΠΌΠ΅Π½Ρ.
ΠΠΎΠ΄ΡΠΎΠ±Π½Π΅Π΅, ΠΊΠ°ΠΊ Π΄ΠΎΠ±Π°Π²ΠΈΡΡ ΠΏΡΠΎΠ΄ΡΠΊΡ Π² Π²ΡΠ³ΡΡΠ·ΠΊΡ ΠΌΠ΅Π½Ρ, ΠΎΠΏΠΈΡΠ°Π½ΠΎ Π·Π΄Π΅ΡΡ π¦ ΠΡΠ³ΡΡΠ·ΠΊΠ° ΠΌΠ΅Π½Ρ
ΠΠ°ΠΆΠ½ΠΎ β ΠΠ»Ρ ΠΎΠ΄Π½ΠΎΠ³ΠΎ ΠΈ ΡΠΎΠ³ΠΎ ΠΆΠ΅ ΠΏΡΠΎΠ΄ΡΠΊΡΠ° / ΡΡΠ»ΡΠ³ΠΈ ΠΏΠ»Π°ΡΠ½ΠΎΠΉ Π΄ΠΎΡΡΠ°Π²ΠΊΠΈ Π½Π΅ ΠΌΠΎΠΆΠ΅Ρ Π±ΡΡΡ Π½Π°ΡΡΡΠΎΠ΅Π½ΠΎ ΡΠ°Π·Π½ΡΡ ΡΠ΅Π½ Π΄Π»Ρ ΡΠ°Π·Π½ΡΡ ΠΎΡΠ³Π°Π½ΠΈΠ·Π°ΡΠΈΠΉ.
π ΠΠ°ΠΊ Π·Π°ΠΏΡΡΡΠΈΡΡ ΠΏΡΠΈΠ½ΡΠ΄ΠΈΡΠ΅Π»ΡΠ½ΡΠΉ ΠΎΠ±ΠΌΠ΅Π½ iikoChain ΡΠΎ Π²ΡΠ΅ΠΌΠΈ RMSπ
ΠΠ°ΠΊ Π²Ρ Π·Π½Π°Π΅ΡΠ΅, ΠΈΠ·ΠΌΠ΅Π½Π΅Π½ΠΈΡ, ΠΏΡΠΎΠ²Π΅Π΄Π΅Π½Π½ΡΠ΅ Π² iikoChain, Π½Π΅ Π²ΡΠ΅Π³Π΄Π° ΠΌΠΎΠΌΠ΅Π½ΡΠ°Π»ΡΠ½ΠΎ ΡΠ°Π·Π»Π΅ΡΠ°ΡΡΡΡ ΠΏΠΎ Π²ΡΠ΅ΠΌ ΠΎΡΠ³Π°Π½ΠΈΠ·Π°ΡΠΈΡΠΌ (RMS) βΉοΈ
ΠΠ°ΠΊ ΡΡΠΊΠΎΡΠΈΡΡ ΡΡΠΎΡ ΠΏΡΠΎΡΠ΅ΡΡ β ΡΠ°ΡΠΏΠΈΡΠ°Π½ΠΎ Π½ΠΈΠΆΠ΅ π
1 - Π² Π±ΠΎΠΊΠΎΠ²ΠΎΠΌ ΠΌΠ΅Π½Ρ Π½Π°Ρ ΠΎΠ΄ΠΈΠΌ ΡΠ°Π·Π΄Π΅Π» ΠΠΎΡΠΏΠΎΡΠ°ΡΠΈΡ ΠΈ Π²ΡΠ±ΠΈΡΠ°Π΅ΠΌ ΠΠΎΠ½ΠΈΡΠΎΡ ΡΠΈΠ½Ρ ΡΠΎΠ½ΠΈΠ·Π°ΡΠΈΠΈ
2 - Π²ΡΠ±ΠΈΡΠ°Π΅ΠΌ ΠΎΡΠ³Π°Π½ΠΈΠ·Π°ΡΠΈΠΈ, Ρ ΠΊΠΎΡΠΎΡΡΠΌΠΈ Ρ
ΠΎΡΠΈΠΌ Π·Π°ΠΏΡΡΡΠΈΡΡ ΠΎΠ±ΠΌΠ΅Π½
ΠΌΠΎΠΆΠ½ΠΎ Π²ΡΠ±ΡΠ°ΡΡ Π½Π΅ΡΠΊΠΎΠ»ΡΠΊΠΎ ΠΎΡΠ³Π°Π½ΠΈΠ·Π°ΡΠΈΠΉ, Π·Π°ΠΆΠ°Π² ΠΊΠ»Π°Π²ΠΈΡΡ Shift
3 - Π½Π°ΠΆΠΈΠΌΠ°Π΅ΠΌ ΠΠΊΡΡΡ. ΠΎΠ±ΠΌΠ΅Π½
π΄ ΠΠ°ΡΡΡΠΎΠΉΠΊΠ° Π½Π° ΡΡΠΎΡΠΎΠ½Π΅ iiko (Π±Π»ΠΎΠΊ: Π§Π΅ΠΊΠΈΠ½ Π³ΠΎΡΡΡ Π² Π·Π°ΠΊΠ°Π·)π
π§Ύ Π§Π΅ΠΊΠΈΠ½ Π³ΠΎΡΡΡ Π² Π·Π°ΠΊΠ°Π·π
ΠΠΎΠΎΠ±ΡΠ΅, ΠΎΠΏΠΈΡΠ°Π½ΠΈΠ΅ ΠΈ Π½Π°ΡΡΡΠΎΠΉΠΊΠΈ Π΄ΠΎΠ±Π°Π²Π»Π΅Π½Ρ π π Π² ΠΈΠ½ΡΡΡΡΠΊΡΠΈΠΈ iiko
ΠΠΎΡ ΡΡΡ π ΡΠ°ΡΠΏΠΈΡΠ°Π½ΠΎ Π·Π°ΡΠ΅ΠΌ Π½ΡΠΆΠ΅Π½ Π±Π»ΠΎΠΊ π Π§Π΅ΠΊΠΈΠ½ Π³ΠΎΡΡΡ Π² Π·Π°ΠΊΠ°Π·
Π Π²ΠΎΡ ΡΡΡ π π ΡΡΠΎ Π΄Π΅Π»Π°ΡΡ Π² iikoFront Π΄Π»Ρ ΡΠ΅ΠΊΠΈΠ½Π° Π³ΠΎΡΡΡ Π² Π·Π°ΠΊΠ°Π·
ΠΠΠΠΠ π Π Π΅ΠΆΠΈΠΌ Π Π΅ΡΡΠΎΡΠ°Π½ ΠΈ Π΅Π³ΠΎ ΡΡΠ½ΠΊΡΠΈΠΈ (ΡΠ΅ΠΊΠΈΠ½ Π³ΠΎΡΡΡ Π² Π·Π°ΠΊΠ°Π· ΠΏΠΎΡΡΠ΅Π΄ΡΡΠ²ΠΎΠΌ Π²Π²ΠΎΠ΄Π° ΠΊΠΎΠ΄Π° Ρ ΠΏΠ΅ΡΡΠ΅ΠΊΠ°) ΠΠ Π΄ΠΎΡΡΡΠΏΠ½Ρ ΠΈΠ·-Π·Π° ΠΎΠ³ΡΠ°Π½ΠΈΡΠ΅Π½ΠΈΠΉ API, Π²ΡΡΡΠΏΠ°ΡΡΠΈΡ Π² ΡΠΈΠ»Ρ 15.01.2026
1οΈβ£ ΠΠΎΠ΄ΠΊΠ»ΡΡΠ΅Π½ΠΈΠ΅ Π΄ΠΎΡΡΡΠΏΠ°π
ΠΡΠΈ ΠΏΠΎΠ΄ΠΊΠ»ΡΡΠ΅Π½ΠΈΠΈ Π½Π΅ΡΠΊΠΎΠ»ΡΠΊΠΈΡ ΠΎΡΠ³Π°Π½ΠΈΠ·Π°ΡΠΈΠΉ Π² ΠΎΠ΄Π½ΠΎ ΠΏΡΠΈΠ»ΠΎΠΆΠ΅Π½ΠΈΠ΅ β οΈ:
- ΠΎΠΏΠΈΡΠ°Π½Π½ΡΠ΅ Π½ΠΈΠΆΠ΅ Π΄Π΅ΠΉΡΡΠ²ΠΈΡ Π½Π΅ΠΎΠ±Ρ ΠΎΠ΄ΠΈΠΌΠΎ ΠΏΡΠΎΠ²Π΅ΡΡΠΈ Π΄Π»Ρ ΠΠΠΠΠΠ ΠΏΠΎΠ΄ΠΊΠ»ΡΡΠ°Π΅ΠΌΠΎΠΉ ΠΎΡΠ³Π°Π½ΠΈΠ·Π°ΡΠΈΠΈ
- Π²ΡΠ΅ ΠΏΠΎΠ΄ΠΊΠ»ΡΡΠ°Π΅ΠΌΡΠ΅ ΠΎΡΠ³Π°Π½ΠΈΠ·Π°ΡΠΈΠΈ Π΄ΠΎΠ»ΠΆΠ½Ρ Π±ΡΡΡ ΠΎΠ±ΡΠ΅Π΄ΠΈΠ½Π΅Π½Ρ Π² ΡΠ΅ΡΡ
- Π·Π°Ρ ΠΎΠ΄ΠΈΠΌ Π² iiko.biz ΠΏΠΎΠ΄ Π°Π΄ΠΌΠΈΠ½ΠΈΡΡΡΠ°ΡΠΎΡΠΎΠΌ
- Π² Π²Π΅ΡΡ Π½Π΅ΠΌ ΠΌΠ΅Π½Ρ Π²ΡΠ±ΠΈΡΠ°Π΅ΠΌ ΡΠ°Π·Π΄Π΅Π» ΠΡΠΈΠ»ΠΎΠΆΠ΅Π½ΠΈΡ
- Π² Π±ΠΎΠΊΠΎΠ²ΠΎΠΌ ΠΌΠ΅Π½Ρ Π²ΡΠ±ΠΈΡΠ°Π΅ΠΌ Π‘ΠΏΠΈΡΠΎΠΊ
- Π² ΡΠΏΠΈΡΠΊΠ΅ Π΄ΠΎΡΡΡΠΏΠ½ΡΡ ΠΏΡΠΈΠ»ΠΎΠΆΠ΅Π½ΠΈΠΉ Π²ΡΠ±ΠΈΡΠ°Π΅ΠΌ Rubeacon
- Π² ΠΎΡΠΊΡΡΠ²ΡΠ΅ΠΌΡΡ ΠΎΠΊΠ½Π΅ Π½Π°ΠΆΠΈΠΌΠ°Π΅ΠΌ ΠΠΎΠ΄ΠΊΠ»ΡΡΠΈΡΡ ΠΈ Π²Π²ΠΎΠ΄ΠΈΠΌ Π»ΡΠ±ΠΎΠ΅ ΠΊΠΎΠ»ΠΈΡΠ΅ΡΡΠ²ΠΎ Π»ΠΈΡΠ΅Π½Π·ΠΈΠΉ Π±ΠΎΠ»ΡΡΠ΅ 0 (ΡΡΠΎ Π΄Π΅ΠΉΡΡΠ²ΠΈΠ΅ ΠΠ Π²Π»ΠΈΡΠ΅Ρ Π½Π° ΠΏΠΎΠ΄ΠΊΠ»ΡΡΠ΅Π½ΠΈΠ΅ ΠΏΠ»Π°ΡΠ½ΡΡ Π»ΠΈΡΠ΅Π½Π·ΠΈΠΉ, ΠΎΠ½ΠΈ ΠΏΠΎΠ΄ΠΊΠ»ΡΡΠ°ΡΡΡΡ ΠΎΡΠ΄Π΅Π»ΡΠ½ΠΎ)
2οΈβ£ ΠΠ°ΡΡΡΠΎΠΉΠΊΠ° ΠΏΠΎΠΈΡΠΊΠ° Π³ΠΎΡΡΡπ
ΠΠΏΠΈΡΠ°Π½Π½ΡΠ΅ Π½ΠΈΠΆΠ΅ Π΄Π΅ΠΉΡΡΠ²ΠΈΡ Π½Π΅ΠΎΠ±Ρ ΠΎΠ΄ΠΈΠΌΠΎ ΠΏΡΠΎΠ²Π΅ΡΡΠΈ Π΄Π»Ρ ΠΠΠΠΠΠ ΠΏΠΎΠ΄ΠΊΠ»ΡΡΠ°Π΅ΠΌΠΎΠΉ ΠΎΡΠ³Π°Π½ΠΈΠ·Π°ΡΠΈΠΈ ΠΈ Π΄Π»Ρ ΡΠ΅ΡΠΈ β οΈ
ΠΡΠ΅ ΠΏΠΎΠ΄ΠΊΠ»ΡΡΠ°Π΅ΠΌΡΠ΅ ΠΎΡΠ³Π°Π½ΠΈΠ·Π°ΡΠΈΠΈ Π΄ΠΎΠ»ΠΆΠ½Ρ Π±ΡΡΡ ΠΎΠ±ΡΠ΅Π΄ΠΈΠ½Π΅Π½Ρ Π² ΡΠ΅ΡΡ
- Π² iiko.biz Π² Π²Π΅ΡΡ Π½Π΅ΠΌ ΠΌΠ΅Π½Ρ Π²ΡΠ±ΠΈΡΠ°Π΅ΠΌ ΡΠ°Π·Π΄Π΅Π» iikoCard
- Π² Π±ΠΎΠΊΠΎΠ²ΠΎΠΌ ΠΌΠ΅Π½Ρ Π²ΡΠ±ΠΈΡΠ°Π΅ΠΌ ΠΠ°ΡΡΡΠΎΠΉΠΊΠΈ
- Π²ΡΠ±ΠΈΡΠ°Π΅ΠΌ Π½ΡΠΆΠ½ΡΡ ΠΎΡΠ³Π°Π½ΠΈΠ·Π°ΡΠΈΡ / ΡΠ΅ΡΡ
- ΡΠ½ΠΈΠΌΠ°Π΅ΠΌ Π³Π°Π»ΠΎΡΠΊΡ ΠΠ²ΡΠΎΡΠΈΠ·Π°ΡΠΈΡ Π³ΠΎΡΡΡ ΠΠΎ ΠΊΠ°ΡΡΠ΅
- ΡΡΠ°Π²ΠΈΠΌ Π³Π°Π»ΠΎΡΠΊΡ ΠΠ²ΡΠΎΡΠΈΠ·Π°ΡΠΈΡ Π³ΠΎΡΡΡ ΠΠΎ Π½ΠΎΠΌΠ΅ΡΡ ΡΠ΅Π»Π΅ΡΠΎΠ½Π°
- ΡΡΠ°Π²ΠΈΠΌ Π³Π°Π»ΠΎΡΠΊΡ ΠΠ°ΠΏΡΠ°ΡΠΈΠ²Π°ΡΡ Π΄Π°Π½Π½ΡΠ΅ Π³ΠΎΡΡΡ Ρ ΡΠ΅ΡΠ²Π΅ΡΠ° ΠΏΠ΅ΡΠ΅Π΄ Π΅Π³ΠΎ ΡΠΎΠ·Π΄Π°Π½ΠΈΠ΅ΠΌ
3οΈβ£ ΠΠ°ΡΡΡΠΎΠΉΠΊΠ° ΠΏΠΎΠ΄ΠΊΠ»ΡΡΠ΅Π½ΠΈΡπ
Π‘ 01.01.2026 Π½Π°ΠΌ Π½ΡΠΆΠ½ΠΎ Π’ΠΠΠ¬ΠΠ ΠΎΡΠ΄Π΅Π»ΡΠ½ΡΠΉ API ΠΊΠ»ΡΡ Π΄Π»Ρ ΠΏΠΎΠ΄ΠΊΠ»ΡΡΠ΅Π½ΠΈΡ ΡΠ΅ΡΠ΅Π· iikoTransport β οΈ
1 - Π·Π°Ρ ΠΎΠ΄ΠΈΠΌ Π² iikoWeb
2 - Π²ΡΠ±ΠΈΡΠ°Π΅ΠΌ ΠΠ°ΡΡΡΠΎΠΉΠΊΠΈ Cloud API
3 - ΠΏΠ΅ΡΠ΅Ρ
ΠΎΠ΄ΠΈΠΌ Π²ΠΎ Π²ΠΊΠ»Π°Π΄ΠΊΡ ΠΡΠ³Π°Π½ΠΈΠ·Π°ΡΠΈΠΈ ΠΈ ΠΏΡΠΎΠ²Π΅ΡΡΠ΅ΠΌ, ΡΡΠΎ Ρ Π½Π°Ρ Π²ΠΈΠ΄Π½Ρ Π²ΡΠ΅ ΠΎΡΠ³Π°Π½ΠΈΠ·Π°ΡΠΈΠΈ, ΠΊΡΠ΄Π° ΠΌΡ Ρ
ΠΎΠ΄ΠΈΠΌ ΠΎΡΠΊΡΡΡΡ Π΄ΠΎΡΡΡΠΏ ΠΏΠΎ api
4 - ΠΏΠ΅ΡΠ΅Ρ
ΠΎΠ΄ΠΈΠΌ Π²ΠΎ Π²ΠΊΠ»Π°Π΄ΠΊΡ ΠΠ½ΡΠ΅Π³ΡΠ°ΡΠΈΠΈ ΠΈ Π½Π°ΠΆΠΈΠΌΠ°Π΅ΠΌ ΠΠΎΠ±Π°Π²ΠΈΡΡ ΠΈΠ½ΡΠ΅Π³ΡΠ°ΡΠΈΡ
5 - Π½Π° Π²ΠΊΠ»Π°Π΄ΠΊΠ΅ ΠΡΠ½ΠΎΠ²Π½ΠΎΠ΅ Π·Π°ΠΏΠΎΠ»Π½ΡΠ΅ΠΌ:
- ΠΠΌΡ api Π»ΠΎΠ³ΠΈΠ½Π° (Π½Π°ΠΏΡΠΈΠΌΠ΅Ρ RBCN_checkin)
- Email (help@ru-beacon.ru)
- ΠΡΡΠΎΡΠ½ΠΈΠΊ Π·Π°ΠΊΠ°Π·Π° ΠΌΠΎΠΆΠ½ΠΎ Π·Π°ΠΏΠΎΠ»Π½ΠΈΡΡ, ΠΌΠΎΠΆΠ½ΠΎ Π½Π΅ Π·Π°ΠΏΠΎΠ»Π½ΡΡΡ*
*Π΅ΡΠ»ΠΈ ΠΈΡΡΠΎΡΠ½ΠΈΠΊ Π±ΡΠ΄Π΅Ρ Π·Π°ΠΏΠΎΠ»Π½Π΅Π½ - Π²Π½Π΅ Π·Π°Π²ΠΈΡΠΈΠΌΠΎΡΡΠΈ ΠΎΡ ΠΎΡΠΏΡΠ°Π²Π»ΡΠ΅ΠΌΡΡ ΡΠ΅ΡΠ΅Π· api Π΄Π°Π½Π½ΡΡ Ρ Π²ΡΠ΅Ρ Π·Π°ΠΊΠ°Π·ΠΎΠ² Π±ΡΠ΄Π΅Ρ ΠΎΡΠΎΠ±ΡΠ°ΠΆΠ°ΡΡΡΡ Π²Π²Π΅Π΄Π΅Π½Π½ΡΠΉ ΠΈΡΡΠΎΡΠ½ΠΈΠΊ (ΠΌΡ ΡΠ΅ΠΊΠΎΠΌΠ΅Π½Π΄ΡΠ΅ΠΌ Π½Π΅ Π·Π°ΠΏΠΎΠ»Π½ΡΡΡ, ΠΏΠΎΡΠΊΠΎΠ»ΡΠΊΡ ΠΏΡΠΈ ΠΏΠΎΠ΄ΠΊΠ»ΡΡΠ΅Π½ΠΈΠΈ Π±ΠΎΠ»Π΅Π΅ 1 ΠΏΡΠΎΠ΄ΡΠΊΡΠ° ΠΌΡ ΡΠ»Π΅ΠΌ ΡΠ°Π·Π½ΡΠ΅ ΠΈΡΡΠΎΡΠ½ΠΈΠΊΠΈ, Π½Π°ΠΏΡΠΈΠΌΠ΅Ρ: RBCNApp / RBCNSite)
6 - Π½Π° Π²ΠΊΠ»Π°Π΄ΠΊΠ΅ ΠΠΎΠ΄ΠΊΠ»ΡΡΠ΅Π½Π½ΡΠ΅ ΡΠΎΡΠΊΠΈ Π½Π°ΠΆΠΈΠΌΠ°Π΅ΠΌ ΠΠΎΠ±Π°Π²ΠΈΡΡ ΡΠΎΡΠΊΠΈ
7 - Π² ΠΎΡΠΊΡΡΠ²ΡΠ΅ΠΌΡΡ ΠΎΠΊΠ½Π΅ Π²ΡΠ±ΠΈΡΠ°Π΅ΠΌ Π½ΡΠΆΠ½ΡΠ΅* ΡΠΎΡΠΊΠΈ
8 - Π½Π°ΠΆΠΈΠΌΠ°Π΅ΠΌ ΠΠΎΠ±Π°Π²ΠΈΡΡ
*Π½ΡΠΆΠ½ΡΠ΅ β ΠΎΡΠ³Π°Π½ΠΈΠ·Π°ΡΠΈΠΈ, ΠΊΠΎΡΠΎΡΡΠ΅ ΠΎΠ±ΡΠ΅Π΄ΠΈΠ½Π΅Π½Ρ Π² ΡΠ΅ΡΡ Π² iiko.biz, Π΄Π»Ρ ΠΊΠΎΡΠΎΡΡΡ Π½Π°ΡΡΡΠΎΠ΅Π½Π° ΠΏΠΎΠ΄ΠΊΠ»ΡΡΠ°Π΅ΠΌΠ°Ρ ΠΏΡΠΎΠ³ΡΠ°ΠΌΠΌΠ° Π»ΠΎΡΠ»ΡΠ½ΠΎΡΡΠΈ
9 - Π²ΠΎΠ·Π²ΡΠ°ΡΠ°Π΅ΠΌΡΡ Π½Π° Π²ΠΊΠ»Π°Π΄ΠΊΡ ΠΡΠ½ΠΎΠ²Π½ΠΎΠ΅
10 - ΠΊΠΎΠΏΠΈΡΡΠ΅ΠΌ api ΠΊΠ»ΡΡ
11 - Π½Π°ΠΆΠΈΠΌΠ°Π΅ΠΌ Π‘ΠΎΡ
ΡΠ°Π½ΠΈΡΡ
ΠΠΎΠ»Π΅Π΅ ΠΎΡ Π΄ΠΈΠ»Π΅ΡΠ° ΠΠΠΠΠΠΠ₯ Π½Π°ΡΡΡΠΎΠ΅ΠΊ Π½Π΅ Π½ΡΠΆΠ½ΠΎ, ΠΏΠΎΡΠΊΠΎΠ»ΡΠΊΡ ΠΏΠΎΡΠ»Π΅ ΠΈΠ·ΠΌΠ΅Π½Π΅Π½ΠΈΠΉ Π½Π°ΡΠ°Π»Π° 2026 Π²ΡΠ΅ ΠΎΡΡΠ°Π»ΡΠ½ΡΠ΅ Π½Π°ΡΡΡΠΎΠΉΠΊΠΈ ΠΏΡΠΎΠΈΡΡ ΠΎΠ΄ΡΡ Π½Π° Π½Π°ΡΠ΅ΠΉ ΡΡΠΎΡΠΎΠ½Π΅ π₯
π₯ ΠΠ°ΠΊ ΠΏΡΠΎΠ²Π΅ΡΠΈΡΡ, ΡΡΠΎ api ΠΊΠ»ΡΡ Π΄Π»Ρ Π½Π°ΡΡΡΠΎΠΉΠΊΠΈ Π±Π»ΠΎΠΊΠ° ΠΡΠΏΡΠ°Π²ΠΊΠ° Π·Π°ΠΊΠ°Π·Π° Π½Π°ΡΡΡΠΎΠ΅Π½ Π²Π΅ΡΠ½ΠΎ ΠΈ ΠΏΠΎ Π½Π΅ΠΌΡ ΡΡ ΠΎΠ΄ΠΈΡ Π²ΡΠ΅, ΡΡΠΎ Π±ΡΠ»ΠΎ Π½Π°ΡΡΡΠΎΠ΅Π½ΠΎ?π
βοΈ ΠΡ Π·Π½Π°Π΅ΠΌ, ΡΡΠΎ Π½Π΅ Π²ΡΠ΅Π³Π΄Π° ΡΠ΄ΠΎΠ±Π½ΠΎ Π·Π°ΠΏΡΡΠΊΠ°ΡΡ Postman ΠΈ ΠΏΡΠΎΠ²Π΅ΡΡΡΡ, ΡΡΠΎ ΠΎΡΠ΄Π°Π΅Ρ ΡΠΎΡ ΠΈΠ»ΠΈ ΠΈΠ½ΠΎΠΉ api ΠΊΠ»ΡΡ, ΠΏΠΎΡΡΠΎΠΌΡ Π΄Π»Ρ Π²Π°ΡΠ΅Π³ΠΎ ΡΠ΄ΠΎΠ±ΡΡΠ²Π° ΡΠΎΠ±ΡΠ°Π»ΠΈ ΠΎΡΠ½ΠΎΠ²Π½ΡΠ΅ Π·Π°ΠΏΡΠΎΡΡ ΠΈ ΡΠ΄ΠΎΠ±Π½ΡΠΉ ΠΈΠ½ΡΠ΅ΡΡΠ΅ΠΉΡ, ΡΡΠΎΠ±Ρ Π²Ρ ΠΌΠΎΠ³Π»ΠΈ ΠΏΡΠΎΠ²Π΅ΡΠΈΡΡ ΠΊΠΎΠ³Π΄Π° Π²Π°ΠΌ ΡΠ΄ΠΎΠ±Π½ΠΎ Π»ΡΠ±ΠΎΠΉ ΠΊΠ»ΡΡ π
π ΠΠ°ΠΊ ΠΏΡΠΈΠ½ΠΈΠΌΠ°ΡΡ ΠΈ ΠΎΠ±ΡΠ°Π±Π°ΡΡΠ²Π°ΡΡ Π·Π°ΠΊΠ°Π·Ρ?π
π¬ ΠΠΎΠ½ΡΠ°ΠΊΡΡπ
ΠΠ° Π²ΡΡΠΊΠΈΠΉ ΡΠ»ΡΡΠ°ΠΉ ΠΎΡΡΠ°Π²Π»ΡΠ΅ΠΌ ΠΊΠΎΠ½ΡΠ°ΠΊΡΡ, ΠΊΡΠ΄Π° ΠΌΠΎΠΆΠ½ΠΎ ΠΏΠΈΡΠ°ΡΡ Π² Π»ΡΠ±ΠΎΠ΅ Π²ΡΠ΅ΠΌΡ ΠΏΠΎ Π²ΡΠ΅ΠΌ Π²ΠΎΠΏΡΠΎΡΠ°ΠΌ
π ΠΏΠΎΠ΄Π΄Π΅ΡΠΆΠΊΠ° help@ru-beacon.ru ΠΈΠ»ΠΈ https://t.me/RBCNbot
π« ΠΏΠΎΠ·Π½Π°ΠΊΠΎΠΌΠΈΡΡΡΡ ΠΈ ΠΏΠΎΠΎΠ±ΡΠ°ΡΡΡΡ @matvey_matvey ΠΈΠ»ΠΈ @Ele4ka_T































































